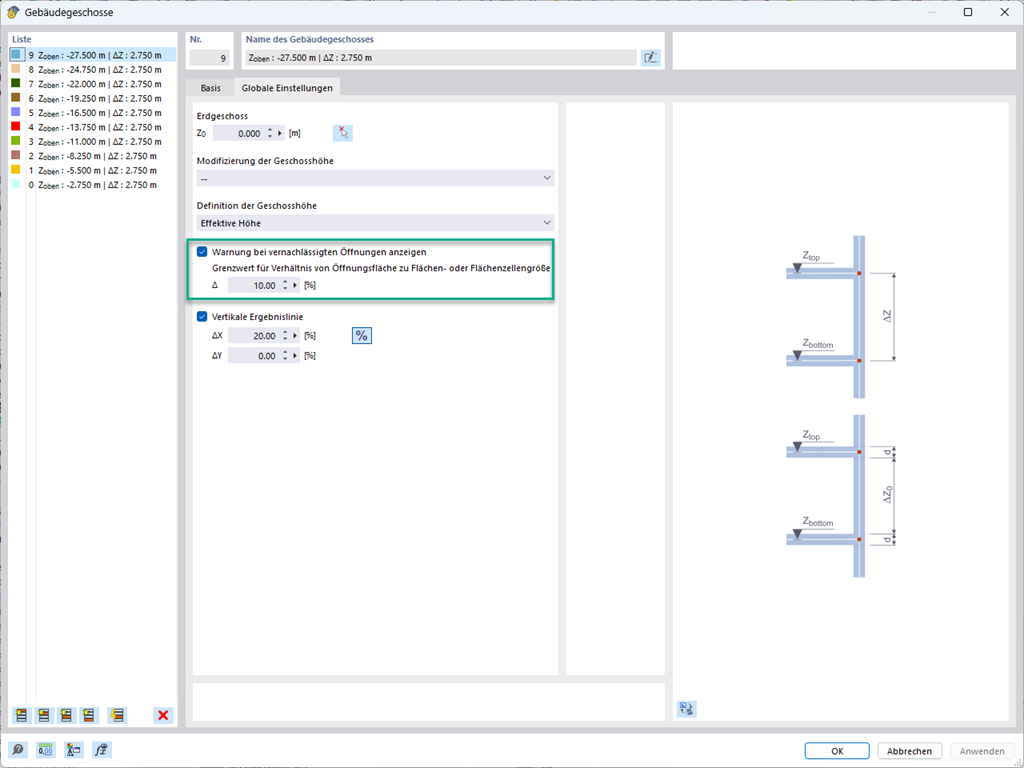
Otvory s určitou plochou můžete při výpočtu modelu budovy zanedbat. Tuto funkci lze aktivovat v globálním nastavení pro podlaží budovy. Zobrazí se upozornění, že otvory byly zanedbány.
;
Zaregistrujte se do extranetu Dlubal, abyste získali většinu softwaru a měli exkluzivní přístup k vašim osobním údajům.
Zaregistrujte se do extranetu Dlubal, abyste získali většinu softwaru a měli exkluzivní přístup k vašim osobním údajům.
Zaregistrujte se do extranetu Dlubal, abyste získali většinu softwaru a měli exkluzivní přístup k vašim osobním údajům.
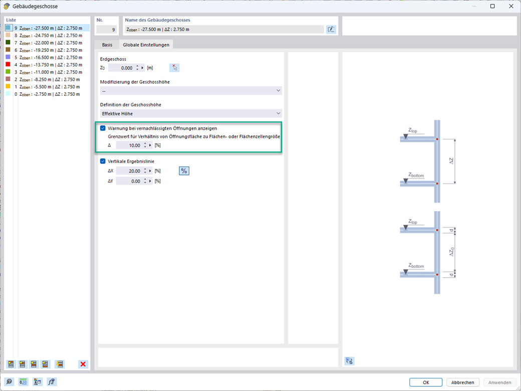
Otvory s určitou plochou můžete při výpočtu modelu budovy zanedbat. Tuto funkci lze aktivovat v globálním nastavení pro podlaží budovy. Zobrazí se upozornění, že otvory byly zanedbány.