FAQ 005564
FAQ 005564
1.7.2024
051295
  • RFEM 6
  • RSTAB 9

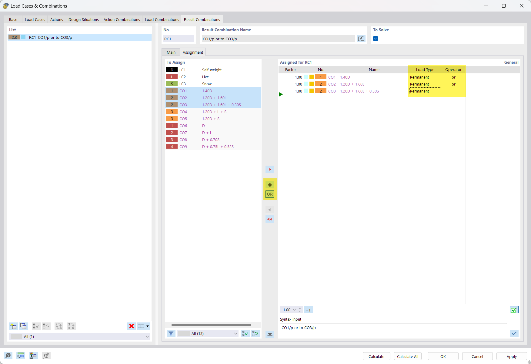
Kombinace výsledků: Nebo Superpozice ZS pomocí „stálého“ kritéria

FAQ 005564

Používá se v
  • Kombinace zatížení a výsledků
Sdílet