495x
005564
1.7.2024

Kombinace zatížení a výsledků

Chtěl bych svou konstrukci vypočítat podle analýzy druhého řádu a za tímto účelem jsem vytvořil několik zatěžovacích stavů, včetně imperfekčních stavů. Mám tyto zatěžovací stavy kombinovat do kombinací zatížení nebo kombinací výsledků?


Odpověď:

Následující odpověď se týká programů RFEM 6 a RSTAB 9.

Pokud chcete použít analýzu druhého řádu, musíte definovat kombinace zatížení. V případě kombinace zatížení se zatížení obsažených zatěžovacích stavů spojí do „jednoho velkého zatěžovacího stavu“ při zohlednění příslušných dílčích součinitelů spolehlivosti a tento zatěžovací stav se pak vypočítá podle analýzy druhého řádu.

V případě kombinace výsledků se naopak nejprve vypočítají obsažené zatěžovací stavy. Poté se výsledky superponují při zohlednění dílčích součinitelů spolehlivosti. U kombinací výsledků není možné nastavit metodu výpočtu. To je možné pouze pro zatěžovací stavy a kombinace zatížení.

Pro zatěžovací stavy a kombinace zatížení lze v nastavení statické analýzy určit metodu analýzy; například analýzu druhého řádu (viz obrázek 01). Pokud model obsahuje pruty typu „Lano“, jsou tyto prvky počítány podle analýzy velkých deformací.

Pro zatěžovací stavy a kombinace zatížení získáte vždy jednoznačné vnitřní síly. Na druhou stranu kombinace výsledků obsahují obálku vnitřních sil (maximální a minimální hodnoty). Vzhledem k tomu, že výsledky zatěžovacích stavů a kombinací zatížení se v kombinacích výsledků překrývají, mohou tak RC obsahovat výsledky podle statické lineární analýzy nebo analýzy druhého řádu.

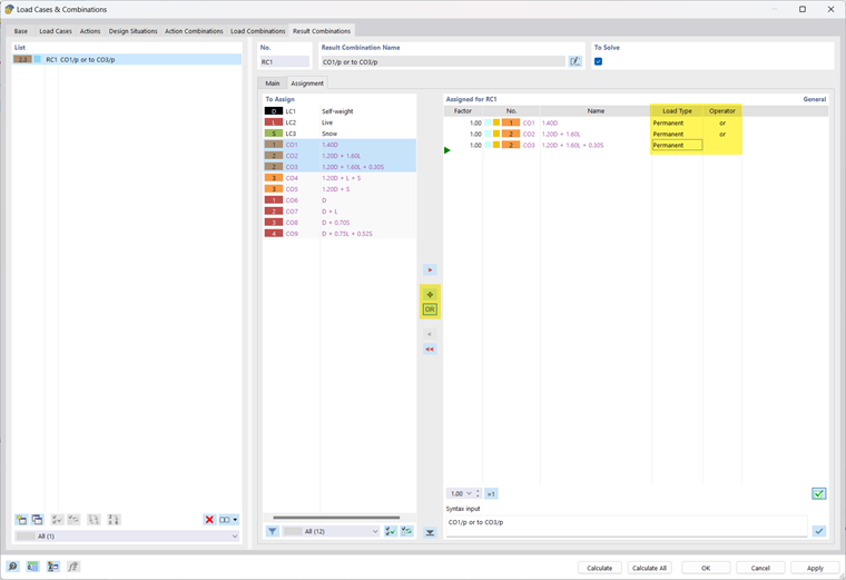
Ve svém modelu můžete také kombinovat definované ZS v souhrnném KV s kritériem nebo (například KV1 = KZ1/stálé nebo KZ2/stálé nebo CZ3/stálé...). Tak získáte maximální vnitřní síly a deformace při zohlednění analýzy druhého řádu (viz obrázek 02).

„Stálé nebo superpozice“ má za následek, že se pro výsledky použije jeden nebo oba KZ. Při spojení výsledků pomocí „alternativně nebo superpozice“ se také může stát, že pro výsledky KV není relevantní žádný z KZ. Vnitřní síly a deformace pak mohou být nulové.


Autor

Alex Bacon je zodpovědný za školení zákazníků, technickou podporu a vývoj programů pro severoamerický trh.



;