KB 001732 | Úprava tuhosti betonu v programu RFEM 6 podle ACI 318-19 a CSA A23.3:19
KB 001732 | Úprava tuhosti betonu v programu RFEM 6 podle ACI 318-19 a CSA A23.3:19
16.7.2024
051560
  • RFEM 6
  • Betonové konstrukce
  • Statické konstrukce
    • Metoda konečných prvků
    • CSA A23.3
    • ACI 318

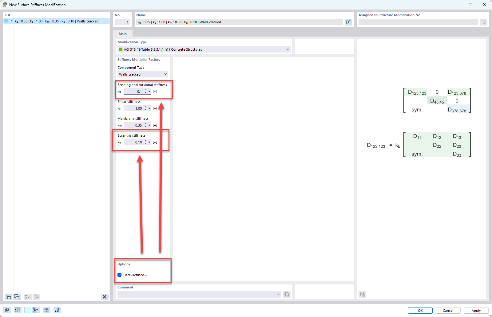
Uživatelské nastavení pro typ prvku stěny

KB 001732 | Úprava tuhosti betonu v programu RFEM 6 podle ACI 318-19 a CSA A23.3:19

Používá se v
  • Úprava tuhosti betonu v programu RFEM 6 podle ACI 318-19 a CSA A23.3:19
Sdílet