6396x
001732
13.1.2022

Úprava tuhosti betonu v programu RFEM 6 podle ACI 318-19 a CSA A23.3:19

Podle čl. 6.6.3.1.1 normy ACI 318-19, respektive čl. 10.14.1.2 normy CSA A23.3-19 se v programu RFEM zohledňuje redukce tuhosti u různých typů betonových prutových i plošných prvků. Mezi typy komponent na výběr patří stěny s trhlinami i bez trhlin, ploché desky a stropy lokálně podepřené, nosníky nebo sloupy. Součinitele násobení v programu jsou převzaty přímo z tabulek 6.6.3.1.1 (a) a 10.14.1.2.

Redukovaná tuhost podle ACI 318 a CSA A23.3

Odkaz na čl. 6.6.3.1.1 a 10.14.1.2, jsou celková plocha průřezu Aq a moment setrvačnosti Ig přípustné pro pružnou analýzu s použitím výpočtových úrovní zatížení. Factored load levels are determined utilizing Table 6.6.3.1.1(a) from <nobr>ACI 318-19 [1]</nobr> and the table located under Clause 10.14.1.2 in CSA A23.3:19 [2], where the element type and its condition are taken into consideration. Součinitele násobení snižují moment setrvačnosti, zatímco celková plocha průřezu zůstává stejná. Tyto součinitele byly zavedeny s dostatečnou mírou bezpečnosti v různých normách pro beton tak, aby bylo možné zohlednit oslabení průřezu při tvorbě trhlin.

According to Sect. 6.6.3.1.1 of the ACI 318-19, the moment of inertia and gross area of members/surfaces shall be calculated in accordance with Tables 6.6.3.1.1(a) or 6.6.3.1.1(b) unless a more rigorous analysis is required. Similarly, <nobr>CSA A23.3:19</nobr> lists a table which includes the corresponding multiplication factors applied to each moment of inertia.

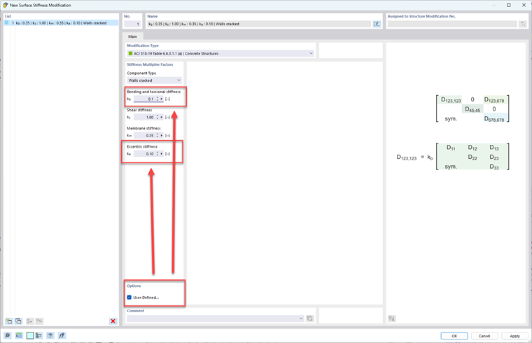
Různé podmínky, například „s trhlinami“ a „bez trhlin“, mají vliv pouze na betonové prvky typu „stěna“. When calculating the moment and shear for an uncracked wall, a factor of 0.70 is applied to the gross moment of inertia Ig. Pokud se předpokládá na základě ohybové pevnosti tvorba trhlin ve stěně, počítá se dále s moment setrvačnosti 0,35Ig.

In general, walls are used to resist lateral loading in-plane. The out-of-plane stiffness is normally ignored or negligible compared to the in-plane stiffness. So, the reduction in stiffness needs to be applied to the in-plane (km) and not the out-of-plane when performing a lateral analysis. To avoid excessive longitudinal reinforcement being required, small modification factors should be applied to the out-of-plane stiffness factors kb and ke. In the section below, "RFEM 6 Adoption", it is shown how to apply these reduction factors in the program specifically for walls.

Na rozdíl od stěn se při analýze jiných prvků, jako jsou sloupy, nosníky, ploché desky a stropy lokálně podepřené, momenty setrvačnosti nemění v závislosti na předpokladu výskytu trhlin. Redukovaná hodnota je dána jediným redukčním součinitelem, který je uveden níže:

Sloupy: Ig = 0,70Ig
Nosníky: Ig = 0,35Ig
Ploché desky a stropy lokálně podepřené: Ig = 0,25Ig

U všech betonových prvků, včetně stěn, se použije součinitel 1,0 pro celkovou průřezovou plochu Ag. Proto se celková plocha betonového průřezu nemění. With regards to the ACI 318-19, moment of inertia values taken from MacGregor and Hage (1977) [3] are multiplied by a stiffness reduction factor of φk = 0.875 referenced from R6.6.4.5.2. For example, the moment of inertia can be calculated as:

0,875 (0,80Ig ) = 0,70Ig

Použití v programu RFEM 6

Prostřednictvím programu RFEM může uživatel bez problémů změnit ohybovou a normálovou tuhost betonového prutu nebo plochy a tyto hodnoty dále použít pro návrh a posouzení podle ACI 318-19 nebo CSA A23.3:19. Úpravy tuhosti by měly být nastaveny pouze pro pevnostní návrhové situace (upravené součiniteli) a ne pro návrhové situace použitelnosti (bez součinitelů). I když nastavení typu komponent pro každý prvek je v programu možné v zatěžovacích stavech/kombinacích pomocí volby "Změna konstrukce", nejlepší je provést tyto změny přímo v pevnostní návrhové situaci, která následně tato nastavení automaticky použije pro generování součiniteli upravené kombinace zatížení.

Při vytváření/úpravě "Generátoru kombinací" ze záložky "Návrhové situace", sekce "Možnosti", je zaškrtávací políčko "Uvážit změnu konstrukce". See Image 01 and Image 02.


Once this box is checked, a new Structure Modification must be created using the "Create New Structure Modification…" button. Tam je tabulka pro úpravu tuhosti, kde lze vybrat pruty a/nebo plochy, které se mají upravit. Jakmile je alespoň jedna z voleb zaškrtnuta, zobrazí se v horní části nové záložky.

V záložce (záložkách) lze pro pruty nebo plochy zadat "Typ úpravy", například ACI 318-19 Tabulka 6.6.3.1.1 (a) nebo CSA A23.3:19 Tabulka 10.14.1.2. Image 03 and Image 04 shows the different standards and component types that can be selected in a drop-down menu.


With respect to modifying surface stiffness and ignoring the out-of-plane stiffness, the user-defined check box must be checked at the bottom while the walls Component Type is selected. Then, apply small modification factors to kb and ke.


Autor

Alex Bacon je zodpovědný za školení zákazníků, technickou podporu a vývoj programů pro severoamerický trh.

Reference


;