KB 001883 | Posouzení deskových nosníků podle AISC 360-22 v programu RFEM 6
KB 001883 | Posouzení deskových nosníků podle AISC 360-22 v programu RFEM 6
16.7.2024
051563
  • RFEM 6
  • Posouzení ocelových konstrukcí pro RFEM 6
  • Ocelové konstrukce
    • Mosty
    • Statické konstrukce
    • ANSI/AISC 360

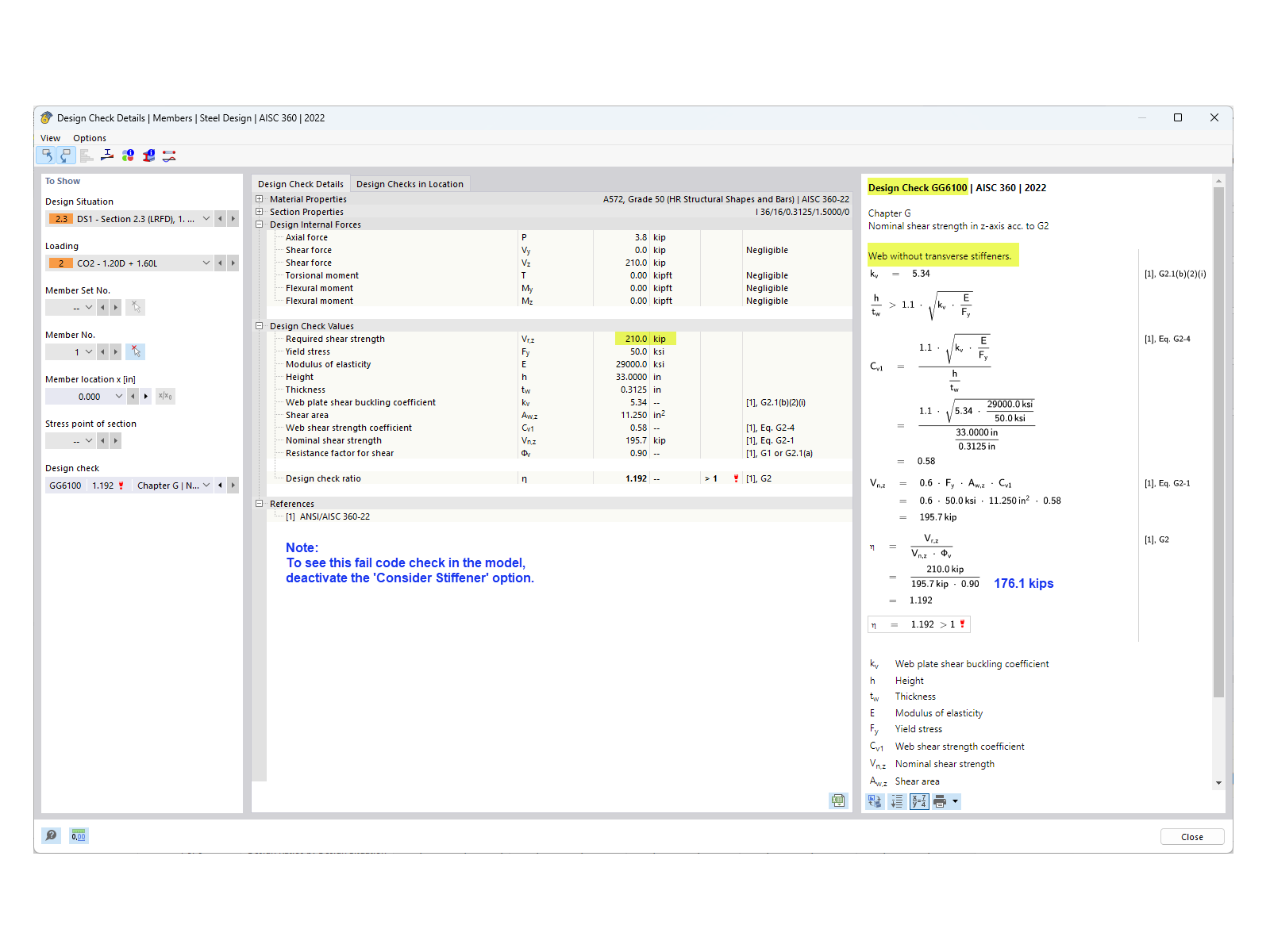
Smyková únosnost bez výztuh

KB 001883 | Posouzení deskových nosníků podle AISC 360-22 v programu RFEM 6

Používá se v
  • Posouzení deskového nosníku podle AISC 360-22 v programu RFEM 6
Sdílet