1548x
001883
17.7.2024

Posouzení deskového nosníku podle AISC 360-22 v programu RFEM 6

Deskový nosník je ekonomickou volbou pro konstrukci s dlouhými rozpětími. Ocelový nosníkový nosník ve tvaru I má obvykle hlubokou stojinu pro maximalizaci své smykové kapacity a oddělení přírub, přičemž tenkou stojinu pro minimalizaci vlastní hmotnosti. Vzhledem k velkému poměru výšky k tloušťce (h/tw) mohou být pro zesílení štíhlé stojiny potřebné příčné výztuhy.

V programu RFEM 6 lze pomocí volby Příčné výztuhy prvku přidat požadované výztuhy po délce prvku. Zvýšená smyková pevnost výztuhy může být zohledněna v addonu Návrh oceli.

AISC oddíl G2 „Prvky ve tvaru I a profily“ [1] je rozdělen do čtyř oddílů:

  • G2.1 Smyková pevnost stojin bez účinku tahového pole
  • G2.2 Smyková pevnost vnitřních stojin s a / h ≤ 3 s ohledem na účinek tahového pole
  • G2.3 Smyková pevnost koncových stojin s a / h ≤ 3 s ohledem na účinek tahového pole
  • G2.4 Příčné výztuhy

Co je Účinek tahového pole?

Účinek tahového pole (TFA) je jev, při kterém je stěna deskového nosníku navržena tak, aby měla významnou pevnost po vzpěru. Ve stavu po vzpěru je stěna stále schopna odolávat působícímu zatížení prostřednictvím tahu.

V předchozích vydáních AISC lze účinek tahu zohlednit pouze u ‚‘'vnitřních'‚‘ panelů stěny, pokud a/h nepřesahuje 3,0, kde ‚'a‘' je volná vzdálenost mezi výztuhami a ‚'h‘' je volná vzdálenost mezi pásnicemi.

V vydání AISC 2022 lze částečný účinek v tahu zohlednit také u ‚‘'koncových'‚‘ panelů stěnové výztuže. Na základě nejnovějších výsledků testování a simulace konečných prvků bylo prokázáno, že účinek v tahu se může skutečně vyvinout vytvořením plastických kloubů v pásnicích a nosných výztuhách (komentář AISC) [1].

Příklad

Příklady G.8A a G.8B z příkladů návrhu AISC 2022 [2] jsou uvedeny pro porovnání smykové pevnost získané z modelu RFEM. Nosník je dlouhý 56 stop, hluboký 3 stopy, s pásnicemi o tloušťce 1,5 palce a šířce 16 palců a stojinou o tloušťce 5/16 palce. Tlačená pásnice je souvisle ztužena, což naznačuje, že kontrolu klopení zkroucením (LTB) lze v programu deaktivovat.

Složený nosník lze vytvořit pomocí typu profilu „Parametrický – tenkostěnný průřez“ a typu výroby „Svar“.

1) Zkontrolujte, zda jsou podle části G2.4 normy AISC vyžadovány příčné výztuhy

Příčné výztuhy nejsou vyžadovány, pokud je splněna „jedna“ z následujících podmínek.

  • h / tw je menší než 2,54 √(E / Fy)

33,0 palců / 0,3125 palců = 105,6 je větší než 2,54*√(29 000 ksi / 50 ksi) = 61,2

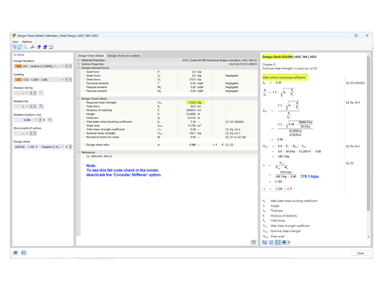
  • Požadovaná smyková pevnost je menší než dostupná pevnost.

Jak je uvedeno v posudku GG6100, požadovaná smyková pevnost (210,0 kips) je větší než dostupná smyková pevnost (176,1 kips).

  • Jelikož není splněna žádná z výše uvedených podmínek, jsou vyžadovány příčné výztuhy.

2) Určení rozteče výztuh

Pro materiál 50 ksi jsou tabulky 3-17a, 3-17b a 3-17c z příručky AISC Steel Construction Manual [3] užitečné při určování požadované rozteče výztuh na základě poměru h/tw a požadovaného napětí. Alternativně lze k určení rozestupu použít iterativní použití pokusů a omylů.

V tomto příkladu se pro koncový panel používá rozestup 42 palců. Požadovanou smykovou pevnost v tomto místě lze snadno určit pomocí nástroje „Výsledkový diagram pro výběr prvku“. Na konci prvního panelu Vz = 183,7 kips překračuje dostupnou pevnost = 176,1 kips. Proto jsou přidány další výztuhy s roztečí 90 palců. Třetí panel není nutný, protože V = 127,5 kips je menší než 176,1 kips.

3) Přidejte „Příčné výztuhy prvku“ uvedené v části „Typy pro prvky“ v programu RFEM

K dispozici je několik typů výztuh. V tomto příkladu se na začátku a na konci prvku používá „Čelní deska“. Pro vnitřní výztuhy se používá „Plochá“. Pro každou výztuhu se zadává poloha, materiál a velikost.

Možnost „Zohlednit výztuhu“ je k dispozici, protože byl aktivován addon navrhování ocelových konstrukcí. Tuto možnost lze zapnout a vypnout, aby se zohlednil vliv každé jednotlivé výztuhy na návrh.

U „čelní desky“ lze výztuhu považovat za „Nekonformní“ nebo „Tuhý“. „Nehybný“ se volí, pokud se pro koncový panel zohledňuje částečný účinek tahového pole podle řezu G2.3. Pokud je zvoleno „Tuhý“, koncový panel se vypočítává podle řezu G2.2 (jako vnitřní panel). „Tuhé“ výztuhy v programu RFEM jsou koncipovány jako Model se „skrytým“ přesazením pomocí dvou těsně umístěných výztuh.

Výsledná deformační pružina se vypočítá automaticky. Bez addon vázaného kroucení (7 DOF) se však v analýze nezohledňuje.

Příčné výztuhy nemají žádný vliv na tuhost při výpočtu se 6 stupni volnosti.

4) Pevnost v tahu v addonu navrhování ocelových konstrukcí

Jak je uvedeno v části G2.2, lze použít větší jmenovitou pevnost v tahu z části G2.1 (bez účinku tahového pole) a části G2.2 (s přihlédnutím k účinku tahového pole). Obě podmínky jsou zkontrolovány v addonu navrhování ocelových konstrukcí v části Posudek GG6100.

Chcete-li zobrazit posudek návrhu pro koncový panel podle řezu G2.3, vyberte záložku „Design Ratios by Location“ (Poměry návrhu podle umístění). V tomto příkladu je poměr využití pro koncový panel menší než pro vnitřní panel.

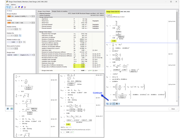
5) Požadavky na příčné výztuhy podle oddílu G2.4 AISC [1]

Kromě zajištění pevnosti prvku ověřuje posudek GG6130:

  • Poměr šířky k tloušťce výztuhy (AISC Eq. G2-16)
  • Moment setrvačnosti výztuhy (AISC Eq. G2-17)

Pomocí volby „Členové příčné výztuhy“ lze v programu RFEM zohlednit vyztužené stojiny deskových nosníků.


Autor

Cisca je zodpovědná za školení zákazníků, technickou podporu a další vývoj programů pro severoamerický trh.

Odkazy
Reference


;