Funkce 002850 | Flexibilní rovina pro modelování stropních desek
Funkce 002850 | Flexibilní rovina pro modelování stropních desek
24.7.2024
051641
  • Model budovy pro RFEM 6

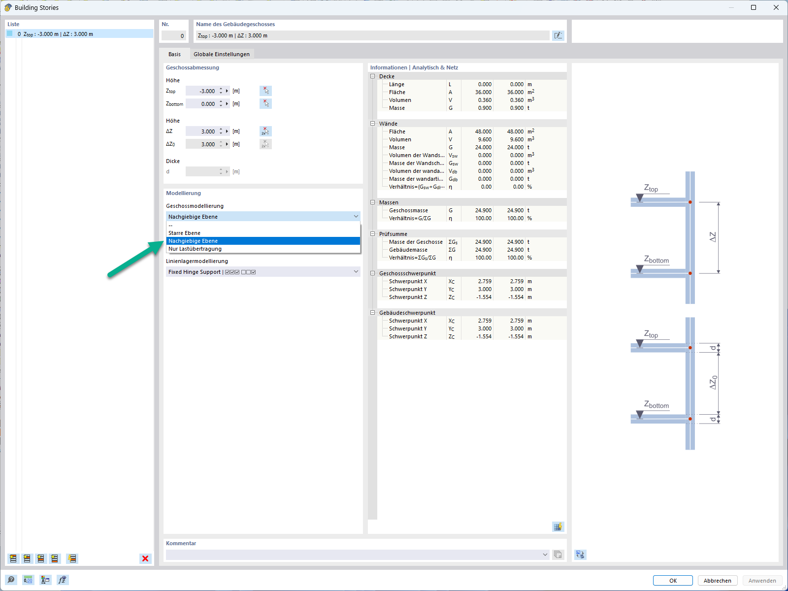
Flexibilní rovina pro modelování stropních desek

Funkce 002850 | Flexibilní rovina pro modelování stropních desek

  • Podlaží
  • Strop
  • Flexibilní
  • Rovina
Používá se v
  • Polotuhá diafragma pro modelování stropních desek
Sdílet