740x
002850
24.7.2024

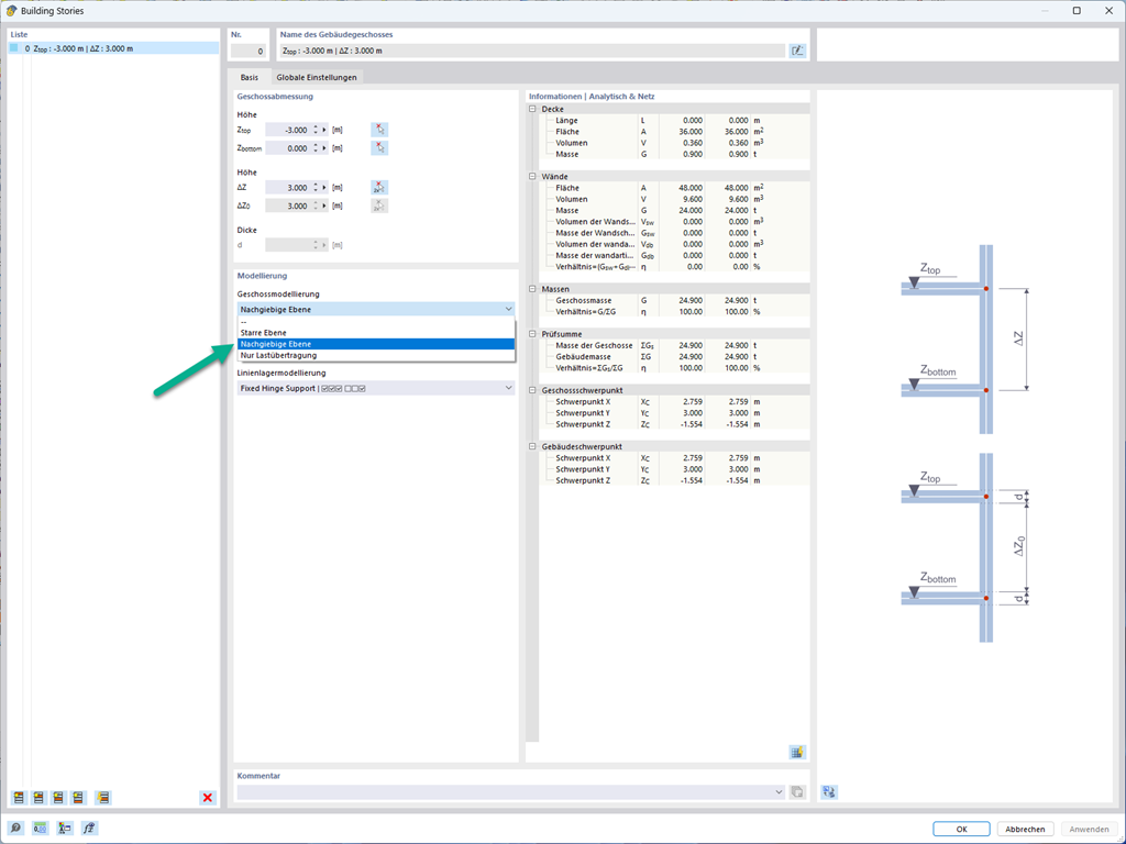
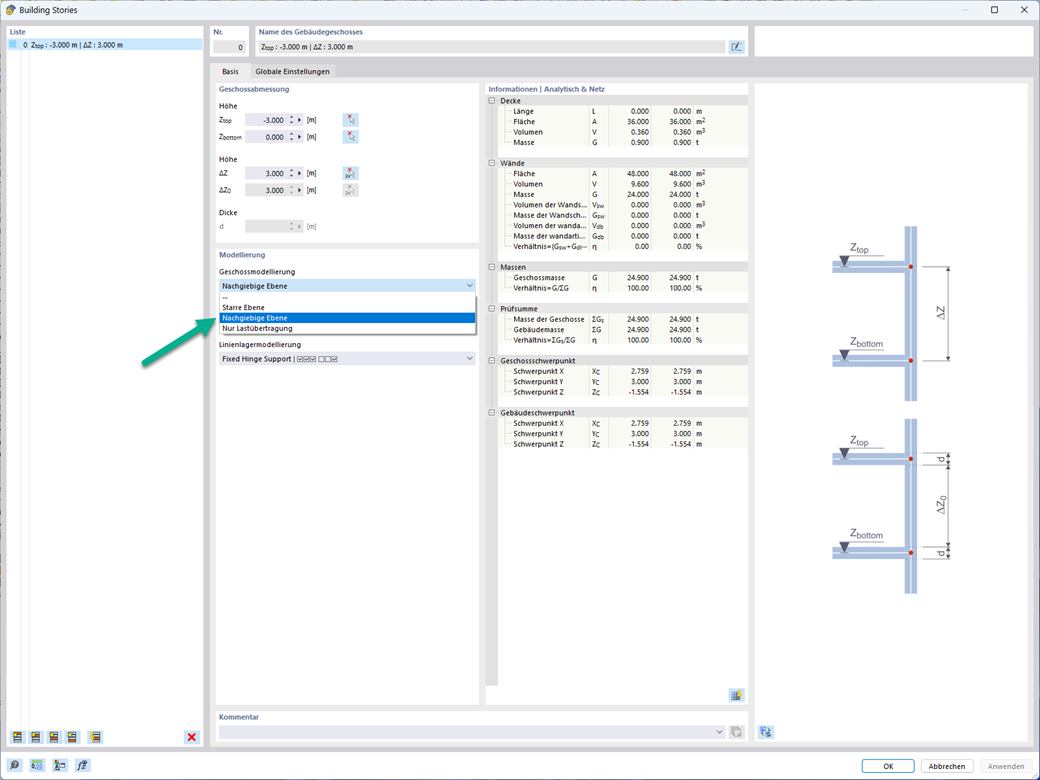
Polotuhá diafragma pro modelování stropních desek

Při modelování podlaží máte pro desky k dispozici možnost "Polotuhá diafragma".

U této možnosti modelování se uplatňuje v zásadě stejný postup jako při modelování podlaží "Tuhá diafragma". Na rozdíl od tuhé diafragmy se ovšem neuvažuje žádná uzlová vazba od těžiště ke každému uzlu sítě konečných prvků. Lze tak zohlednit poddajnost stropní desky.



;