FAQ 005585 | Co znamená chybové hlášení "Nekompatibilní možnosti výpočtu" pro pruty s průběhem lineárního průřezu (náběhy)?
FAQ 005585 | Co znamená chybové hlášení "Nekompatibilní možnosti výpočtu" pro pruty s průběhem lineárního průřezu (náběhy)?
1.8.2024
051781
  • RSTAB 9
  • RFEM 6

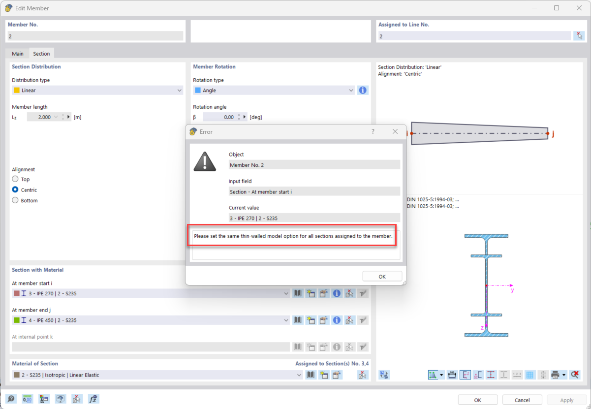
Chybové hlášení z důvodu různých možností pro "Tenkostěnný model".

FAQ 005585 | Co znamená chybové hlášení "Nekompatibilní možnosti výpočtu" pro pruty s průběhem lineárního průřezu (náběhy)?

Používá se v
  • Možnosti modelu pro průřezy s lineárním průběhem průřezů
Sdílet