204x
005585
1.8.2024

Možnosti modelu pro průřezy s lineárním průběhem průřezů

Co znamená chybové hlášení "Nekompatibilní možnosti výpočtu" pro pruty s lineárním průběhem průřezu (náběhy)?


Odpověď:

V programech RFEM 6 a RSTAB 9 je možné přiřadit různé průřezy na začátku a na konci prutu, viz následující obrázek.

Na začátku a na konci prutu lze zadat různé průřezy. Možnosti výpočtu pro oba konce prutu musí být přitom stejné. Dialog | Upravit průřez | Základní údaje | Možnosti:

Pokud jsou na koncích prutů definovány různé možnosti, zobrazí se chybové hlášení.
Příklad "Deaktivace smykové tuhosti" je definována rozdílně na obou koncích prutu:

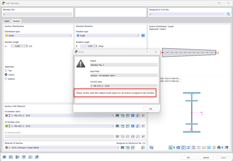
Příklad "Tenkostěnný model" pro ocelový nosník je definován rozdílně:

To vede k následujícímu chybovému hlášení:

Pro správné modelování je třeba zadat stejné možnosti na obou koncích prutu.


Autor

Marco vyřizuje v Customer Support technické dotazy týkající se softwaru. Spolehlivě se zapracovává do nových témat a vyvíjí strukturované postupy řešení.



;