FAQ 005594 | Jak mohu při posouzení průhybu vyloučit vlastní tíhu v kombinacích zatížení podle NBC?
FAQ 005594 | Jak mohu při posouzení průhybu vyloučit vlastní tíhu v kombinacích zatížení podle NBC?
14.8.2024
052011

02 - Kombinace zatížení

FAQ 005594 | Jak mohu při posouzení průhybu vyloučit vlastní tíhu v kombinacích zatížení podle NBC?

Používá se v
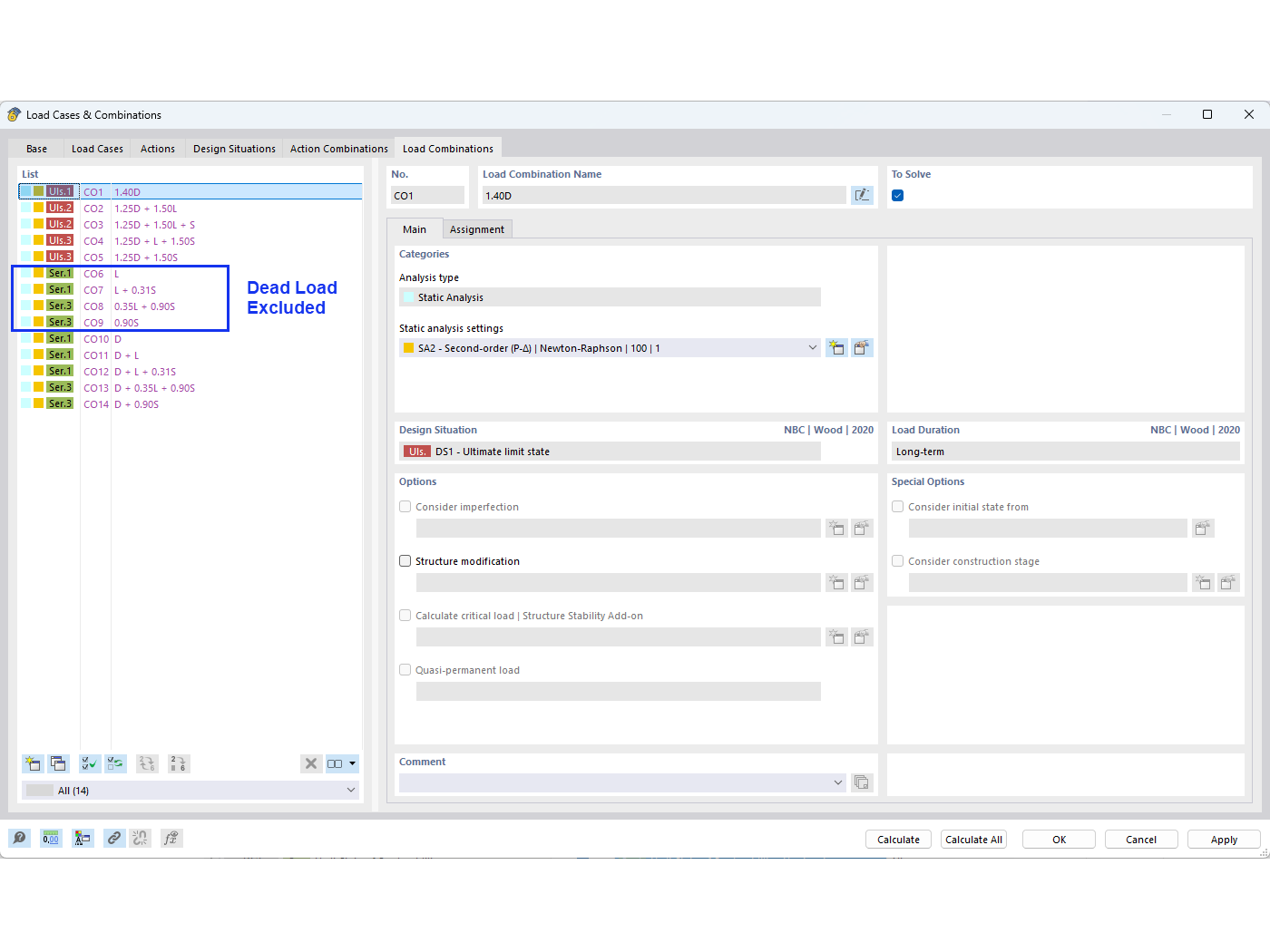
  • Vyloučení stálého zatížení v kombinacích zatížení NBC
Sdílet