246x
005594
14.8.2024

Vyloučení stálého zatížení v kombinacích zatížení NBC

Jak mohu při kontrole průhybu v kombinacích zatížení NBC vyloučit vlastní tíhu?


Odpověď:

Podle poznámky (1) k tabulce 4.1.3.4 NBC 2020 je dovoleno vyloučit průhyb způsobený stálým zatížením, D, jak je uvedeno v normách uvedených v oddíle 4.3.

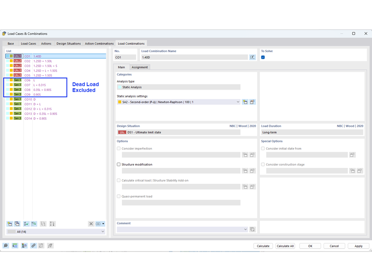
V RFEMu lze toto vyloučení provést automaticky úpravou možnosti Průvodce kombinací (Obrázek 01). V záložce Standardní možnosti aktivujte možnost “Průhyb způsobený stálým zatížením vyloučit”.

Kombinace zatížení pro použitelnost bez stálého zatížení jsou uvedeny na Obrázku 02.

Poznámka: Chcete-li zachovat kombinace zatížení včetně stálých zatížení pro celkovou/permanentní deformaci, můžete vytvořit další návrhové situace s jiným průvodcem kombinací.


Autor

Cisca je zodpovědná za školení zákazníků, technickou podporu a další vývoj programů pro severoamerický trh.



;