KB 1892 | ACI 318 a CSA A23.3 Zohlednění dlouhodobého průhybu pro posouzení betonu
KB 1892 | ACI 318 a CSA A23.3 Zohlednění dlouhodobého průhybu pro posouzení betonu
17.9.2024
052523
  • RFEM 6
  • Betonové konstrukce

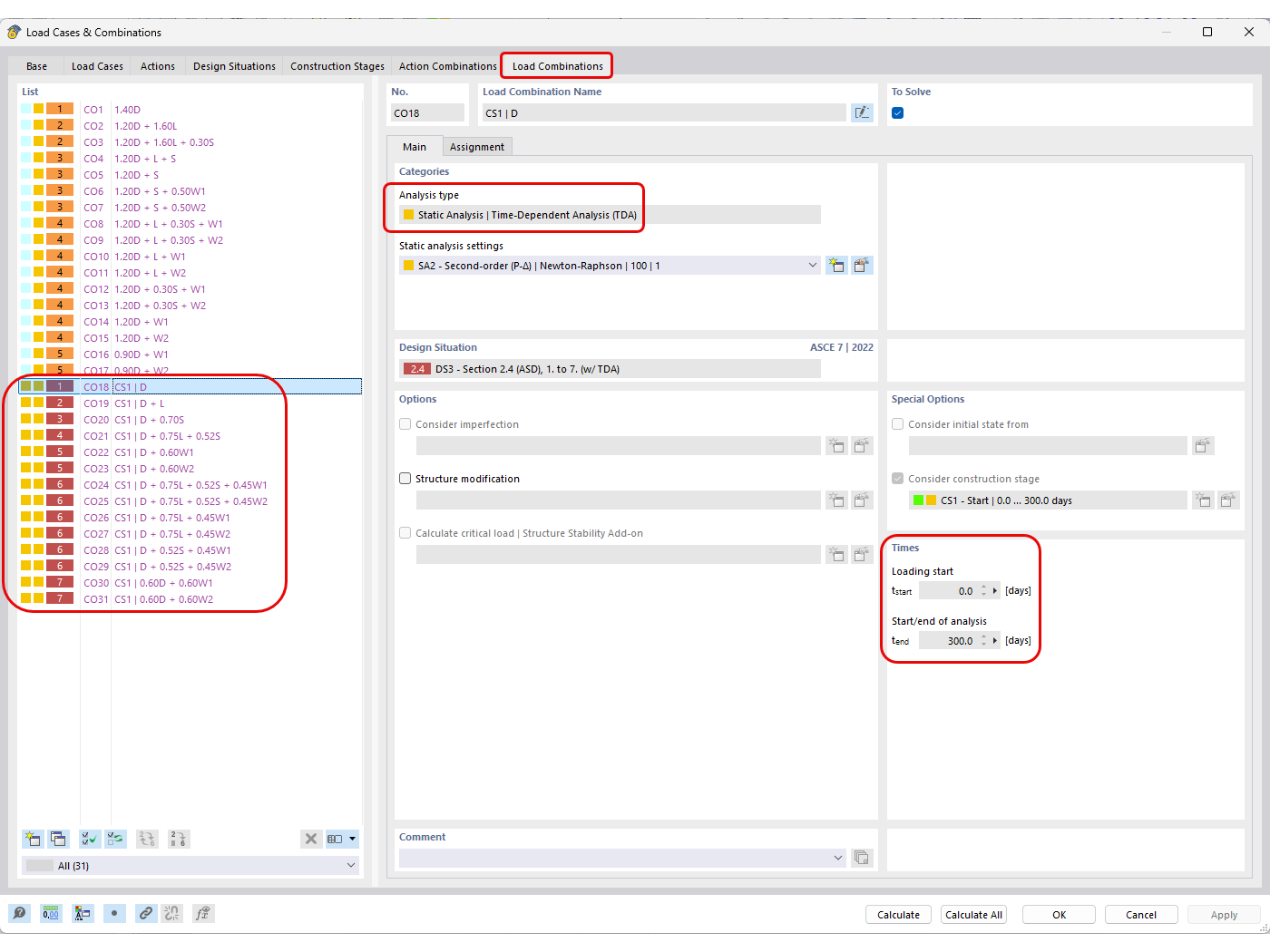
Automaticky vygenerované kombinace zatížení s definovanou analýzou TDA

KB 1892 | ACI 318 a CSA A23.3 Zohlednění dlouhodobého průhybu pro posouzení betonu

  • Posouzení betonu
  • Dlouhodobý průhyb
  • Dotvarování
  • Smršťování
Používá se v
  • ACI 318 a CSA A23.3 Zohlednění dlouhodobého průhybu pro posouzení betonu
Sdílet