1803x
001892
17.9.2024

ACI 318 a CSA A23.3 Zohlednění dlouhodobého průhybu pro posouzení betonu

Tento článek se zabývá dlouhodobým průhybem betonových konstrukcí podle ACI 318 a CSA A23.3.

Dlouhodobé účinky jako dotvarování a smršťování při posouzení železobetonu mohou významně ovlivnit trvanlivost, stabilitu a použitelnost konstrukcí v čase. Ignorování těchto účinků může vést k neočekávaným deformacím, trhlinám a redistribuci napětí, které mohou ohrozit bezpečnost a funkčnost konstrukce. Zohledněním dotvarování a smršťování zajišťují inženýři, že si jejich posouzení udrží zamýšlené parametry po celou dobu životnosti konstrukce.

V programu RFEM 6 a v addonu Posouzení železobetonových konstrukcí je možné zohlednit dlouhodobý průhyb pomocí tří různých metod. Než se budeme podrobněji zabývat těmito metodami, je důležité si uvědomit, že výpočty průhybů se v addonu Posouzení železobetonových konstrukcí vždy přepočítají se zohledněním účinného momentu setrvačnosti Ie podle ACI 318-19 Tabulka 24.2.3.5 [1] nebo CSA A23.3, čl. 9.8.2.3 [2]. Okamžité průhyby vypočítané ve statické analýze programu RFEM 6 pomocí celkového momentu setrvačnosti Ig se v addonu Posouzení železobetonových konstrukcí nepoužívají pro posouzení průhybu na použitelnost. Průhyby prutů a ploch vypočítané v programu RFEM 6 proto nemusí odpovídat průhybům v addonu Posouzení železobetonových konstrukcí.

Metoda 1: Časově závislý součinitel (zjednodušená metoda)

V nastavení konfigurace mezního stavu použitelnosti pro Posouzení železobetonových konstrukcí je k dispozici možnost stanovit dlouhodobý průhyb pomocí „časově závislého součinitele“.

Tato metoda používá průhyb vypočítaný pomocí Ie, jak bylo vysvětleno výše, a použije příslušný součinitel založený na době trvání zadání zatížení podle ACI 318-19 Tabulky 24.2.4.1.3 nebo CSA A23.3, čl. 9.8.2.5. Jedná se o normami schválenou zjednodušenou metodu pro aproximaci dlouhodobých účinků, jako je dotvarování a smršťování, při výpočtech pro posouzení průhybu.

Při dlouhodobém výpočtu průhybu se používá lineární materiálový diagram pro tlak betonu a lineární diagram pro vliv výztuže. Při výpočtu lze zohlednit účinek tahového zpevnění. Statická analýza zůstává touto metodou nedotčena.

Metoda 2: Časově závislé vlastnosti materiálu (dotvarování/smršťování)

V nastavení konfigurace mezního stavu použitelnosti v addonu Posouzení železobetonových konstrukcí je k dispozici také alternativní možnost pro stanovení dlouhodobého průhybu pomocí „časově závislých vlastností materiálu (dotvarování/smršťování)“.

Pro tuto metodu se používá norma ACI 435 pro zahrnutí vypočítaného průhybu spolu s přiřazenými vlastnostmi dotvarování a smršťování do dlouhodobého posouzení průhybu. Tento přístup je podrobnější než přístup metody 1 založený na časově závislých faktorech.

Zadání dotvarování a smršťování betonu lze najít v záložce Vlastnosti betonu závislé na čase. Nastavení a změna zrání betonu (levá strana) přímo ovlivní konečný součinitel dotvarování a poměrné smršťování v t = 36 525 dnech. Další informace o těchto různých možnostech zadání najdete v online manuálu Posouzení železobetonových konstrukcí.

Data funkce (pravá strana) slouží pouze pro vizualizaci, jak je uvedeno v tomto dialogu. Hodnoty součinitele dotvarování a poměrného smršťování v čase t = 36 525 dnů se vždy použijí při výpočtu dlouhodobého průhybu Posouzení železobetonových konstrukcí pro metodu 2. Jiný čas nelze zadat.

Při dlouhodobém výpočtu průhybu se používá lineární materiálový diagram pro tlak betonu a lineární diagram pro vliv výztuže. Při výpočtu lze zohlednit účinek tahového zpevnění. Statická analýza zůstává touto metodou nedotčena.

Metoda 3: Addon Časově závislá analýza

Metoda 3 využívá addon Časově závislá analýza (TDA). Hlavní rozdíl mezi touto metodou a předchozími metodami spočívá v tom, že dlouhodobé účinky, jako je dotvarování a smršťování, jsou přímo zohledněny ve statické analýze v programu RFEM 6 a mají vliv jak na vnitřní síly, tak na průhyby. Zohlední se pruty i plochy.

Je třeba poznamenat, že účinky smršťování budou výraznější v závislosti na typu vetknutí prvku. Například plně vetknutý nosník s pevnými podporami bude mít dlouhodobější účinky ve srovnání s nosníkem s válečkovým uložením.

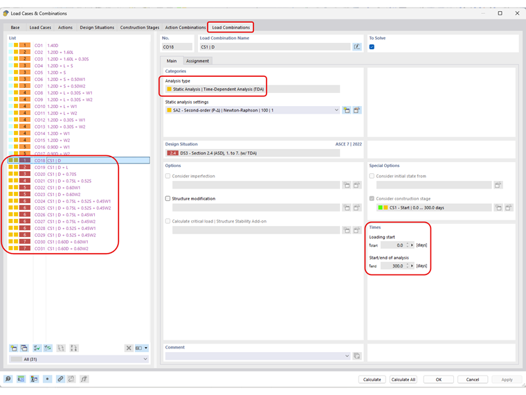
Po aktivaci addonu TDA v základních údajích programu RFEM 6 se zobrazí typ analýzy „Statická analýza | Časově závislá analýza (TDA)“ je nyní k dispozici v zatěžovacím stavu nebo ručně vytvořené kombinaci zatížení (např. je deaktivován generátor kombinací), který může uživatel aktivovat. Definují se zde také počáteční a koncové časy dlouhodobého zatížení.

Počet přírůstků pro analýzu TDA se nastavuje v nastavení statické analýzy TDA pro všechny typy analýzy včetně geometricky lineární analýzy, analýzy druhého řádu nebo velkých deformací.

Uživatel může také uložit výsledek každého přírůstku zatížení v záložce Hlavní v Nastavení pro statickou analýzu.

Hodnoty součinitele dotvarování a poměrného smršťování se použijí pro každou sadu přírůstků zatížení TDA se zohledněním stáří betonu v okamžiku zadání zatížení/iniciace plus doby trvání TDA. Například 10 přírůstků po 300 dnech se stářím betonu v době zatížení/iniciace nastaveným na 10 dní použije odpovídající hodnoty součinitele dotvarování a poměrného smršťování v t = 31 dnech, 62 dnech, 93 dnech atd. zapnuto, jak je znázorněno v časovém diagramu pouze pro účely vizualizace.

Pro aktivaci nastavení TDA pro automaticky generované kombinace zatížení (například při použití generátoru kombinací s ASCE 7, NBC atd.) je nutný addon Analýza fází výstavby (CSA). Jakmile je tento addon aktivován v Základních údajích, můžete definovat novou fázi výstavby s odpovídající dobou trvání TDA. I zde platí stejné nastavení jako ve statické analýze pro zadání přírůstků TDA. Ujistěte se, že statická analýza je stejného řádu jako kombinace zatížení, například druhého řádu.

Ujistěte se, že jsou zohledněny příslušné zatěžovací stavy v sekci Přiřazené objekty pro fázi výstavby v záložce Zatěžovací stavy.

Nakonec v návrhové situaci, která se použije pro výpočet průhybu použitelnosti, lze v hlavní záložce generátoru kombinací aktivovat fázi výstavby zaškrtnutím políčka Uvážit počáteční stav. Další záložka Počáteční stav umožňuje uživateli přiřadit definovanou fázi výstavby.

Nyní budou mít všechny automaticky generované kombinace zatížení automaticky nastaven typ analýzy TDA.

Model je nyní připraven k výpočtu. Zatímco upravené vnitřní síly ze statické analýzy TDA se zohledňují v posouzeních pevnosti a použitelnosti v addonu Posouzení železobetonových konstrukcí, průhyby nejsou ovlivněny. Při výpočtu průhybu v addonu Posouzení železobetonových konstrukcí se používají různé metody a výpočty. Při statické analýze TDA se používá lineární materiálový diagram bez zohlednění vlivu výztuže. Naproti tomu, jak je uvedeno v metodě 2, addon Posouzení železobetonových konstrukcí používá nelineární (parabolický) diagram s tahovým zpevněním v betonu a bilineární diagram pro vliv výztuže.

Pro získání podobných výsledků průhybu ve statické analýze TDA i v addonu Posouzení železobetonových konstrukcí by bylo nutné zohlednit nelineární vlastnosti posouzení betonu, které v době psaní této práce ještě nejsou k dispozici. Mezitím bude addon Posouzení železobetonových konstrukcí nadále používat metodu 1 nebo 2 pro výpočet upravené tuhosti pro dlouhodobé průhyby. Proto je v současnosti nejlepším řešením ručně porovnat průhyby ze statické analýzy TDA s mezními hodnotami průhybu.

V článku KB 1793 jsou vysvětleny základy addonu TDA. Existuje také mnoho plánů na vývoj do budoucna, včetně integrace s nelineární analýzou betonu (po uvolnění) a rozšíření addonu o další materiály mimo beton.



Autor

Amy Heilig je generální ředitelkou americké pobočky a je zodpovědná za prodej a další vývoj programů pro severoamerický trh.

Odkazy
Reference


;