Zobrazení výsledků metody posuzování pro kombinaci 1-2 v rámci inženýrského použití.
Zobrazení výsledků metody posuzování pro kombinaci 1-2 v rámci inženýrského použití.
5.11.2024
053647
  • RFEM 6

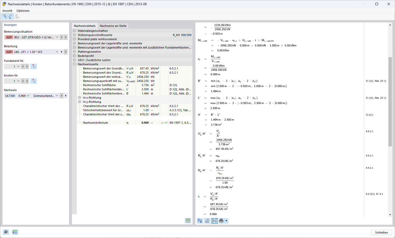
Posouzení metodou 1 (kombinace 1-2)

Zobrazení výsledků metody posuzování pro kombinaci 1-2 v rámci inženýrského použití.

Zobrazení ukazuje výsledky inženýrské metody posuzování pro kombinaci 1-2. Jedná se o detailní analýzu nebo výpočet v rámci konstrukční aplikace. Údaje a výsledky jsou specifické pro inženýrské požadavky a příslušné fáze plánování.
  • Metoda posuzování
  • Kombinace 1-2
  • Inženýrské aplikace
  • Výsledky
Používá se v
  • Návrhová metoda pro stanovení únosnosti základové půdy podle Eurokódu 7 (EN 1997-1)
Sdílet