6325x
001910
5.11.2024

Návrhová metoda pro stanovení únosnosti základové půdy podle Eurokódu 7 (EN 1997-1)

V Eurokódu 7 se únosnost základové půdy stanoví třemi výpočetními metodami.

V našem příspěvku porovnáme tyto metody na modelu základové desky se sloupem. Rozdíly mezi jednotlivými přístupy spočívají v dílčích součinitelích spolehlivosti, které ovlivňují různé ovlivňující hodnoty.

V Eurokódu 7 se únosnost základové půdy stanoví třemi výpočetními metodami.

  • Postup 1
  • Postup 2
  • Postup 3

V našem příspěvku porovnáme tyto metody na modelu základové desky se sloupem. Rozdíly mezi jednotlivými přístupy spočívají v dílčích součinitelích spolehlivosti, které ovlivňují různé ovlivňující hodnoty. Patří mezi ně účinky nebo zatížení, parametry podloží a únosnosti. Je důležité zmínit, že tato snížení nebo zvýšení se někdy vyskytují v kombinacích. Kromě toho německá národní příloha popisuje zvláštní pravidla pro použití přístupu 2, který je známý také jako návrhový přístup 2* nebo 2+. V následujícím textu a v programu RFEM 6 se pro tento přístup používá označení 2*.

Systém základové desky se sloupem

Základová deska 22

  • Délka: wx = 2,50 m
  • Šířka: wy = 2,50 m
  • Tloušťka: t = 1,00 m
  • Hloubka vetknutí: D = 1,00 m
  • Vlastní tíha Gp,k = 156,25 kN při γ = 25 kN/m³

Sloup

  • Délka: cx = 0,50 m
  • Šířka: cy = 0,50 m
  • Výška: h = 4,00 m
  • Vlastní tíha Gc,k = 25 kN s γ = 25 kN/m³

parametr půdy

  • Úhel tření: φ'd = 32°
  • Parametr smyku pro soudržnost: c'k = 15 kN/m²
  • Hustota zeminy vedle základové desky: γ1.k 20 kN/m³
  • Objemová hmotnost zeminy pod základovou deskou: γ2,k = 20 kN/m³

Zatěžovací stav 1 - Stálá zatížení

  • Svisle: VG,z,k = 975 kN

Při zahrnutí vlastní tíhy sloupu Gc,k = 25 kN a základu Gp,k = 156,25 kN je součet stálých svislých zatížení VG,k,tot = 156,25 kN + 25 kN + 975 kN = 1 156,25 kN. Vlastní tíha základu se automaticky zohlední s vlastní tíhou konstrukce, pokud je zaškrtnuto políčko "Aktivní vlastní tíha". Pokud se má vlastní tíha zadat ručně, je třeba pro základ zadat přídavná zatížení.

Zatěžovací stav 2 - Proměnná zatížení

  • Svisle: VQ,z,k = 1 000 kN
  • Vodorovně: HQ,x,k = 190 kN

Dílčí součinitele

V následující tabulce jsou uvedeny dílčí součinitele spolehlivosti podle EN 1997-1, A.3.

Účinky A Symbol A1 A2
Stálá zatížení γG 1,35 1,00
Proměnná zatížení γQ 1.50 1.30
Parametry podloží (materiál M) Symbol M1 M2
Účinné smykové úhly γ'φ 1,00 1,25
efektivní soudržnost γ'c 1,00 1,25
Měrná tíha γγ 1,00 1,00
Únosnost R Symbol R1 R2 R3
Porušení únosnosti γR;v 1,00 1,40 1,00
Usmyknutí γR;h 1,00 1,40 1,00

Metoda 1

Při tomto posouzení se používají dvě různé sady dílčích součinitelů spolehlivosti.

V první kombinaci 1-1 se použijí dílčí součinitele spolehlivosti A1, M1 a R1, přičemž A1 (γG = 1,35; γQ = 1,5) zvyšuje nepříznivé účinky na základ, M1 (γ'φ = γ'c = γγ = 1,00) neredukující parametry podloží a R1 (γR;v = γR;h = 1,00) neredukující únosnosti.

V druhé kombinaci 1-2 se používají A2, M2 a R1, přičemž A2 (γG = 1,00; γQ = 1,30) zvyšuje účinky menší než A1, a M2 (γ'φ = γ 'c = 1,25; γ γγ = 1,00) snížením parametrů podloží snížením únosnosti podloží při porušení.

Pro posouzení je třeba provést výpočet s oběma sadami dílčích součinitelů spolehlivosti, přičemž rozhodující je sada s vyšším stupněm využití.

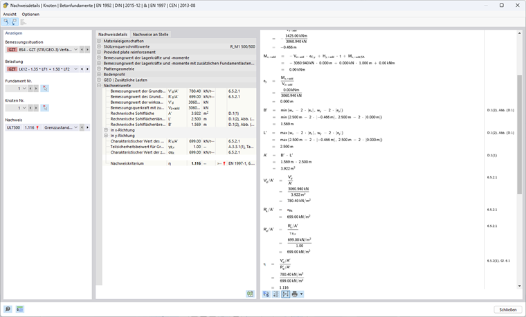
Postup 1 (kombinace 1-1) podle EN 1997-1, 2.4.7.3.4.2

Výpočet únosnosti základu

Excentricita ex účinného svislého zatížení ve směru x

Pro stanovení excentricity účinných svislých zatížení je zapotřebí návrhová smyková síla s přídavnými zatíženími na základ Vz,+add a hodnota výsledného návrhového ohybového momentu My,+add ve středu základu.

Vz,+add,d = γG ⋅ VG,k + γQ ⋅ VQ,k = 1,35 ⋅ 1 156,25 kN + 1,5 ⋅ 1 000 kN = 3 060,94 kN

HQ,x,d = γQ ⋅ HQ,x,k = 1,50 ⋅ 190 kN = 285 kN

My,+add,d = (t + h) ⋅ HQ,x,d = (1,00 m + 4,00 m) ⋅ 285 kN = 1 425 kNm

ex = -My,+add,d/Vz,+add,d = -1 425 kNm/3 060,94 kN = -0,466 m

Účinná délka základu, šířka a základ

Excentrické zatížení redukuje přípustnou základovou patku.

wx - 2 ⋅ |ex| = 2,50 m - 2 ⋅ 0,466 m = 1,569 m

wy - 2 ⋅ |ey| = 2,50 m - 2 ⋅ 0,000 m = 2,500 m

Vzpěrná délka: L' = max(šx - 2 ⋅ |ex |; wy - 2 ⋅ |ey |) = 2,500 m

Účinná šířka: B' = min(wx - 2 ⋅ |ex |; wy - 2 ⋅ |ey |) = 1,569 m

Účinná plocha: A' = L' ⋅ B' = 2,500 m ⋅ 1,569 m = 3,922 m²

Parametry podloží, které se mají použít

Úhel tření: φ'd = arctan(tan(φ'k )/γ'φ ) = arctan(tan(32°)/1,00) = 32°

Parametr smyku pro soudržnost: c'd = c'k/γ'c = 15 kN/m²/1,00 = 15 kN/m²

Objemová hmotnost: γ1d = γ2d = γ1kγ = γ2kγ = 20 kN/m³/1,00 = 20 kN/m³

Úhel tření φ' udává, pod kterým zemina dosahuje smykové pevnosti třením mezi půdními složkami. Naproti tomu koheze c' se vztahuje k poměru smykové pevnosti, který vyplývá z vnitřních vazebných sil mezi složkami podloží - bez ohledu na působící napětí. Oba parametry hrají klíčovou roli při stanovení smykové únosnosti zeminy při různých podmínkách zatížení. Tíha zeminy u základové desky se označí γ1d, tíha zeminy pod základovou deskou γ2d.

Součinitele únosnosti

Nq = eπ ⋅ tan(φ'd ) ⋅ tan²(45°+φ'd/2) = eπ ⋅ tan(32°) ⋅ tan²(45° + 32°/2) = 23,18

Součinitel Nq zohledňuje únosnost v důsledku vlastní tíhy zeminy.

Nc = (Nq - 1) ⋅ cot(φ'd ) = (23,18 kN - 1) ⋅ cot(32°) = 35,49

Součinitel Nc zohledňuje únosnost v důsledku soudržnosti podloží.

Nγ = 2 ⋅ (Nq - 1) ⋅ tan(φ'd ) = 2 ⋅ (23,18 kN - 1) ⋅ tan(32°) = 27,72 mit δ ≥ φ'd/2 (hrubé podloží)

Součinitel Nγ zohledňuje únosnost v důsledku smykové pevnosti zeminy.

Sklon základové desky

bq = (1 - α ⋅ tan(φ'd ))² = (1 - 0)² = 1

bc = bq - (1 - bq )/(Nc ⋅ tan(φ'd )) = 1 - 0 = 1

bγ = bq = 1

V tomto příkladu je sklon základní plochy α = 0°, a nemá tak žádný vliv na únosnost.

Tvarové součinitele pro obdélníkové průřezy

Vzorce pro ostatní průřezy lze najít v Eurokódu 1997-1, D.4.

sq = 1 + B'/L' ⋅ sin(φ'd ) = 1 + 1,569 m/2,50 m ⋅ sin(32°) = 1,333

sc = (sq ⋅ Nq - 1)/(Nq - 1) = (1,333 ⋅ 23,18 - 1)/(23,18 - 1) = 1,348

sγ = 1 - 0,3 ⋅ B'/L' = 1 - 0,3 ⋅ 1,569 m/2,50 m = 0,812

Součinitele sklonu

m = (2 + L'/B')/(1 + L'/B') ⋅ cos²(ω) + (2 + B'/L')/( 1 + B'/L') ⋅ sin²(ω) Rezervované místo
= 0 + (2 + 1,569 m/2,500 m)/(1 + 1,569 m/2,500 m) ⋅ sin²(90°) = 1,614

iq = (1 - Hd/(Vd + A' ⋅ c'd ⋅ cot(φ'd )))m Zástupce
= (1 - 285 kN/(3 060,94 kN + 3,922 m² ⋅ 15 kN/m² ⋅ cot(32°)))1,614 = 0,858

ic = iq - (1 - iq )/(Nc ⋅ tan(φ'd )) Zástupce
= 0,858 - (1 - 0,858)/(35,49 ⋅ tan(32°)) = 0,852

iγ = (1 - Hd/(Vd + A' ⋅ c'd ⋅ cot(φ'd )))m+1 Rezervované místo Náhradní znak Náhradní znak Náhradní znak Náhradní znak Náhradní znak Náhradní znak Náhradní znak Náhradní znak Náhradní znak Náhradní znak Náhradní znak Náhradní znak Náhradní znak Náhradní znak
= (1 - 285 kN/(3 060,94 kN + 3,922 m² ⋅ 15 kN/m² ⋅ cot(32°)))1,614+1 = 0,781

Součinitel sklonu závisí na úhlu ω.

Únosnost základu

Vliv výšky základu (půda přiléhající k základu a přídavná zatížení):

σR,q = q'd ⋅ Nq ⋅ bq ⋅ sq ⋅ iq = 20 kN/m² ⋅ 23,18 ⋅ 1 ⋅ 1,333 ⋅ 0,858 = 530,14 kN/m²s dq =΅ $ D

Vliv soudržnosti:

σR,c = c'd ⋅ Nc ⋅ bc ⋅ sc ⋅ ic = 15 kN/m² ⋅ 35,49 ⋅ 1 ⋅ 1,348 ⋅ 0,852 = 611,11 kN/m²

Vliv šířky základu (půda pod základem):

σR,γ = 0,5 ⋅ γ'd ⋅ B' ⋅ Nγ ⋅ bγ ⋅ sγ ⋅ iγ = 0,5 ⋅ 20 kN/m³ ⋅ ⋅ ⋅ ⋅ ⋅ ⋅ ⋅ ⋅ 21 kN/m² s γ'd = γ2d

Přípustné napětí v základové spáře:

σR,k = Rk/A' = σs,q + σs,c + σs,γ = 530,14 kN/m² + 611,11 kN/m² + 275,57 kN/m² = 1 416,83 kN/m²

σR,d = σs,kR;v = 1 416,83 kN/m²/1,00 = 1 416,83 kN/m²

Stávající tlak zeminy:

σE,d = Vd/A' = 3 060,94 kN/3 922 m² = 780,40 kN/m²

Využití

η1 = σE,dR,d = 780,40 kN/m²/1 416,83 kN/m² = 0,551 ≤ 1

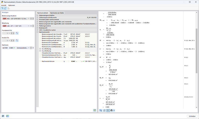
Postup 1 (kombinace 1-2) podle EN 1997-1, 2.4.7.3.4.2

Výpočet únosnosti základu

Excentricita ex účinného svislého zatížení ve směru x

Vz,+add,d = 1,00 ⋅ 1 156,25 kN + 1,30 ⋅ 1 000 kN = 2 456,25 kN

HQ,x,d = 1,30 ⋅ 190 kN = 247 kN

My,+add,d = (1,00 m + 4,00 m) ⋅ 247 kN = 1 235 kNm

ex = -1 235 kNm/2 456,25 kN = -0,503 m

Účinná délka základu, šířka a základ

Vzpěrná délka: L' = max⁡(2,500 m; 2,500 m - 2 ⋅ 0,503 m) = 2,500 m

Účinná šířka: B' = min⁡(2,500 m; 2,500 m - 2 ⋅ 0,503 m) = 1,494 m

Účinná plocha: A' = 2,500 m ⋅ 1,494 m = 3,736 m²

Parametry podloží, které se mají použít

Úhel tření: φ'd = arctan(tan(32°)/1,25) = 26,56°

Parametr smyku pro soudržnost: c'd = 15 kN/m²/1,25 = 12 kN/m²

Objemová hmotnost: γ1d = γ2d = 20 kN/m³/1,00 = 20 kN/m³

Součinitele únosnosti

Nq = eπ ⋅ tan(26,56°) ⋅ tan²(45° + 26,56°/2) = 12,59

Nc = (12,59 kN - 1) ⋅ cot(26,56°) = 23,18

Nγ = 2 ⋅ (12,59 kN - 1) ⋅ tan(26,56°) = 11,59 s δ ≥ φ'd/2 (hrubé podloží)

Sklon základové desky

bq = bc = bγ = 1, protože α = 0°

Tvarové součinitele pro obdélníkové průřezy

sq = 1 + 1,494 m/2,500 m ⋅ sin(26,56°) = 1,267

sc = (1,267 ⋅ 12,59-1)/(12,59 - 1) = 1,290

sγ = 1 - 0,3 ⋅ 1,494 m/2,500 m = 0,821

Součinitele sklonu

m = 0 + (2 + 1,494 m/2,500 m)/(1 + 1,494 m/2,500 m) ⋅ sin²(90°) = 1,626

iq = (1 - 247 kN/(2 456,25 kN + 3,736 m² ⋅ 12 kN/m² ⋅ cot(26,56°)))1,626 = 0,847

ic = 0,847 - (1 - 0,847)/(12,59 ⋅ tan(26,56°)) = 0,834

iγ = (1 - 247 kN/(2 456,25 kN + 3,736 m² ⋅ 12 kN/m² ⋅ cot(26,56°)))1,626 + 1 = 0,765

Únosnost základu

Vliv výšky základu (půda přiléhající k základu a přídavná zatížení):

σR,q = 20 kN/m² ⋅ 12,59 ⋅ 1 ⋅ 1,267 ⋅ 0,847 = 270,26 kN/m² s q'd = γ1d ⋅ D

Vliv soudržnosti:

σR,c = 12 kN/m² ⋅ 23,18 ⋅ 1 ⋅ 1,1290 ⋅ 0,834 = 299,31 kN/m²

Vliv šířky základu (půda pod základem):

σR,γ = 0,5 ⋅ 20 kN/m³ ⋅ 1,494 m ⋅ 11,59 ⋅ 1 ⋅ 0,821 ⋅ 0,765 = 108,68 kN/m² s γ'2d =d

Přípustné napětí v základové spáře:

σR,k = σR,d = 270,26 kN/m² + 299,31 kN/m² + 108,68 kN/m² = 678,25 kN/m²

Stávající tlak zeminy:

σE,d = 2 456,25 kN/3,736 m² = 657,45 kN/m²

Využití

η2 = 657,45 kN/m²/678,25 kN/m² = 0,969 ≤ 1

Postup posouzení 1

η = max(η1 ; η2 ) = max(0,551; 0,969) = 0,969 ≤ 1

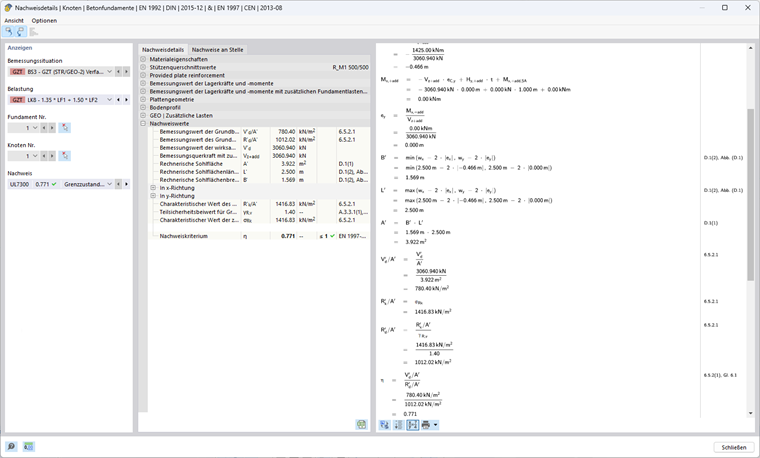
Přístup 2 podle EN 1997-1, 2.4.7.3.4.2

Při tomto posouzení se použije sada dílčích součinitelů spolehlivosti A1, M1 a R2, přičemž A1 (γG = 1,35; γQ = 1,5) zvyšuje nepříznivé účinky na základ a M1 (γ'φ = γ 'c = γγ = 1,00) neredukuje parametry podloží, ale s R2 (γR;v = γR;h = 1,40) redukuje únosnosti.

Výpočet únosnosti základu

Excentricita ex účinného svislého zatížení ve směru x

Vz,+add,d = 1,35 ⋅ 1 156,25 kN + 1,50 ⋅ 1 000 kN = 3 060,94 kN

HQ,x,d = 1,50 ⋅ 190 kN = 285 kN

My,+add,d = (1,00 m + 4,00 m) ⋅ 285 kN = 1 425 kNm

ex = -1 425 kNm/3 060,94 kN = -0,466 m

Účinná délka základu, šířka a základ

Vzpěrná délka: L' = max(2,500 m; 2,500 m - 2 ⋅ 0,466 m) = 2,500 m

Účinná šířka: B' = min(2,500 m; 2,500 m - 2 ⋅ 0,466 m) = 1,569 m

Účinná plocha: A' = 2,500 m ⋅ 1,569 m = 3,922 m²

Parametry podloží, které se mají použít

Úhel tření: φ'd = 32°

Parametr smyku pro soudržnost: c'd = 15 kN/m²

Objemová hmotnost: γ1d = γ2d = 20 kN/m³

Součinitele únosnosti

Nq = eπ ⋅ tan(32°) ⋅ tan²(45° + 32°/2) = 23,18

Nc = (23,18 kN - 1) ⋅ cot(32°) = 35,49

Nγ = 2 ⋅ (23,18 kN - 1) ⋅ tan(32°) = 27,72 s δ ≥ φ'd/2 (hrubé podloží)

Sklon základové desky

bq = bc = bγ = 1, protože α = 0°

Tvarové součinitele pro obdélníkové průřezy

sq = 1 + 1,569 m/2,500 m ⋅ sin(32°) = 1,333

sc = (1,333 ⋅ 23,18-1)/(23,18-1) = 1,348

sγ = 1 - 0,3 ⋅ 1,569 m/2,500 m = 0,812

Součinitele sklonu

m = 0 + (2 + 1,569 m/2,500 m)/(1 + 1,569 m/2,500 m) ⋅ sin²(90°) = 1,614

iq = (1 - 285 kN/(3 060,94 kN + 3,922 m² ⋅ 12 kN/m² ⋅ cot(32°) ))1,614 = 0,858

ic = 0,858 - (1 - 0,858)/(23,18 ⋅ tan(32°)) = 0,852

iγ = (1 - 285 kN/(3 060,94 kN + 3,922 m² ⋅ 12 kN/m² ⋅ cot(32°)))1,614 + 1 = 0,781

Únosnost základu

Vliv výšky základu (půda přiléhající k základu a přídavná zatížení):

σR,q = 20 kN/m² ⋅ 23,18 ⋅ 1 ⋅ 1,333 ⋅ 0,858 = 530,14 kN/m² při q'd = γ1d ⋅ D

Vliv soudržnosti:

σR,c = 15 kN/m² ⋅ 35,49 ⋅ 1 ⋅ 1,1290 ⋅ 0,852 = 611,11 kN/m²

Vliv šířky základu (půda pod základem):

σR,γ = 0,5 ⋅ 20 kN/m³ ⋅ 1,569 m ⋅ 27,72 ⋅ 1 ⋅ 0,812 ⋅ 0,781 = 275,57 kN/m² s γ'd = γ'2d

Přípustné napětí v základové spáře:

σR,k = σR,d = 530,14 kN/m² + 611,11 kN/m² + 275,57 kN/m² = 1 416,83 kN/m²

σR,d = 1 416,83 kN/m²/1,40 = 1 012,02 kN/m²

Stávající tlak zeminy:

σE,d = 3 060,94 kN/3,922 m² = 780,40 kN/m²

Metoda posouzení 2

η = 780,40 kN/m²/1 012,02 kN/m² = 0,771 ≤ 1

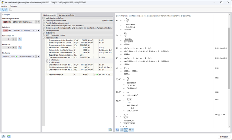
Přístup 2* podle EN 1997-1, 2.4.7.3.4.2

Při tomto posouzení se použije sada dílčích součinitelů spolehlivosti A1, M1 a R2, přičemž A1 (γG = 1,35; γQ = 1,5) zvyšuje nepříznivé účinky na základ a M1 (γ'φ = γ 'c = γγ = 1,00) neredukuje parametry podloží, ale s R2 (γR;v = γR;h = 1,40) redukuje únosnosti.

Excentricita výslednice a součinitele naklonění se nestanoví pomocí návrhových hodnot zatížení jako v postupu 2, ale pomocí charakteristických zatížení. Ve většině případů to vede k menším excentricitám, a tím k větší účinné ploše, přičemž přípustný tlak zeminy je vyšší než v postupu 2.

Výpočet únosnosti základu

Excentricita ex účinného svislého zatížení ve směru x

Na rozdíl od ostatních přístupů používá tento přístup charakteristické hodnoty svislého zatížení s přídavnými zatíženími základu Vz,+add,k a také charakteristickou hodnotu výsledného návrhového ohybového momentu ve středu základu My,+add ,k pro stanovení stávající excentricity.

Vz,+add,k = 1 156,25 kN + 1 000 kN = 2 156,25 kN

HQ,x,k = 1,50 ⋅ 190 kN = 190 kN

My,+add,k = (1,00 m + 4,00 m) ⋅ 190 kN = 950 kNm

ex = -950 kNm/2 156,25 kN = -0,441 m

Účinná délka základu, šířka a základ

Vzpěrná délka: L' = max(2,500 m; 2,500 m - 2 ⋅ 0,441 m) = 2,500 m

Účinná šířka: B' = min(2,500 m; 2,500 m - 2 ⋅ 0,441 m) = 1,619 m

Účinná plocha: A' = 2,500 m ⋅ 1,619 m = 4,047 m²

Parametry podloží, které se mají použít

Úhel tření: φ'd = 32°

Parametr smyku pro soudržnost: c'd = 15 kN/m²

Objemová hmotnost: γ1d = γ2d = 20 kN/m³

Součinitele únosnosti

Nq = eπ ⋅ tan(32°) ⋅ tan²(45° + 32°/2) = 23,18

Nc = (23,18 kN - 1) ⋅ cot(32°) = 35,49

Nγ = 2 ⋅ (23,18 kN - 1) ⋅ tan(32°) = 27,72 s δ ≥ φ'd/2 (hrubé podloží)

Sklon základové desky

bq = bc = bγ = 1, protože α = 0°

Tvarové součinitele pro obdélníkové průřezy

sq = 1 + 1,619 m/2,500 m ⋅ sin(32°) = 1,343

sc = (1,343 ⋅ 23,18 - 1)/(23,18 - 1) = 1,359

sγ = 1 - 0,3 ⋅ 1,619 m/2,500 m = 0,806

Součinitele sklonu

m = (2 + 1,619 m/2,500 m)/(1 + 1,619 m/2,500 m) ⋅ sin²(90°) = 1,607

iq = (1 - 190 kN/(2 156,25 kN + 4,047 m² ⋅ 12 kN/m² ⋅ cot(32°)))1,607 = 0,868

ic = 0,868 - (1 - 0,868)/(23,18 ⋅ tan(32°)) = 0,862

iγ = (1 - 190 kN/(2 156,25 kN + 4,047 m² ⋅ 12 kN/m² ⋅ cot(32°)))1,607 + 1 = 0,795

Únosnost základu

Vliv výšky základu (půda přiléhající k základu a přídavná zatížení):

σR,q = 20 kN/m² ⋅ 23,18 ⋅ 1 ⋅ 1,343 ⋅ 0,868 = 540,42 kN/m² s q'd = γ1d ⋅ D

Vliv soudržnosti:

σR,c = 15 kN/m² ⋅ 35,49 ⋅ 1 ⋅ 1,348 ⋅ 0,862 = 623,50 kN/m²

Vliv šířky základu (půda pod základem):

σR,γ = 0,5 ⋅ 20 kN/m³ ⋅ 1,619 m ⋅ 27,72 ⋅ 1 ⋅ 0,806 ⋅ 0,795 = 287,33 kN/m² s γ'2d =d

Přípustné napětí v základové spáře:

σR,k = 540,42 kN/m² + 623,50 kN/m² + 287,33 kN/m² = 1 451,25 kN/m²

σR,d = 1 451,25 kN/m²/1,40 = 1 036,61 kN/m²

Stávající tlak zeminy:

Vz,+add,d = 1,35 ⋅ 1 156,25 kN + 1,50 ⋅ 1 000 kN = 3 060,94 kN

σE,d = 3 060,94 kN/4,047 m² = 756,33 kN/m²

Návrhový přístup 2*

η = 756,33 kN/m²/1 036,61 kN/m² = 0,730 ≤ 1

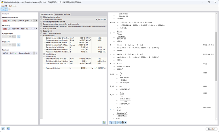
Přístup 3 podle EN 1997-1, 2.4.7.3.4.2

Při tomto posouzení se použije sada dílčích součinitelů spolehlivosti A1 a A2, M2 a R3. Pro účinky z konstrukce se použijí dílčí součinitele spolehlivosti ze sady dat A1 (γG = 1,35; γQ = 1,50), zatímco geometrické účinky by měly být zvýšeny pomocí sady dat A2 (γG = 1,00; γQ = 1,30). Kromě toho se vlastnosti podloží redukují o M2 (γ'φ = γ'c = 1,25; γγ =1,00). R3 (γR;v = γR;h = 1,00) neredukuje únosnosti.

Výpočet únosnosti základu

Excentricita ex účinného svislého zatížení ve směru x

Vz,+add,d = 1,35 ⋅ 1 156,25 kN + 1,50 ⋅ 1 000 kN = 3 060,94 kN

HQ,x,d = 1,50 ⋅ 190 kN = 285 kN

My,+add = (1,00 m + 4,00 m) ⋅ 285 kN = 1 425 kNm

ex = -1 425 kNm/3 060,94 kN = -0,466 m

Účinná délka základu, šířka a základ

Vzpěrná délka: L' = max(2,500 m; 2,500 m - 2 ⋅ 0,466 m) = 2,500 m

Účinná šířka: B' = min(2,500 m; 2,500 m - 2 ⋅ 0,466 m) = 1,569 m

Účinná plocha: A' = 2,500 m ⋅ 1,569 m = 3,922 m²

Parametry podloží, které se mají použít

Úhel tření: φ'd = arctan(tan(32°)/1,25) = 26,56°

Parametr smyku pro soudržnost: c'd = 15 kN/m²/1,25 = 12 kN/m²

Objemová hmotnost: γ1d = γ2d = 20 kN/m³

Součinitele únosnosti

Nq = eπ ⋅ tan(26,56°) ⋅ tan²(45° + 26,56°/2) = 12,59

Nc = (12,59 kN - 1) ⋅ cot(26,56°) = 23,18

Nγ = 2 ⋅ (12,59 kN - 1) ⋅ tan(26,56°) = 11,59 s δ ≥ φ'd/2 (hrubé podloží)

Sklon základové desky

bq = bc = bγ = 1, protože α = 0°

Tvarové součinitele pro obdélníkové průřezy

sq = 1 + 1,569 m/2,500 m ⋅ sin(26,56°) = 1,281

sc = (1,281 ⋅ 12,59 - 1)/(12,59 - 1) = 1,305

sγ = 1-0,3 ⋅ 1,569 m/2,500 m = 0,812

Součinitele sklonu

m = (2 + 1,569 m/2,500 m)/(1 + 1,569 m/2,500 m) ⋅ sin²(90°) = 1,614

iq = (1 - 285 kN/(3 060,94 kN + 3,922 m² ⋅ 12 kN/m² ⋅ cot(26,56°)))1,614 = 0,858

ic = 0,858 - (1 - 0,858)/(12,59 ⋅ tan(26,56°) ) = 0,846

iγ = (1 - 285 kN/(3 060,94 kN + 3,922 m² ⋅ 12 kN/m² ⋅ cot(26,56°)))1,614 + 1 = 0,781

Únosnost základu

Vliv výšky základu (půda přiléhající k základu a přídavná zatížení):

σR,q = 20 kN/m² ⋅ 12,59 ⋅ 1 ⋅ 1,281 ⋅ 0,858 = 276,70 kN/m² s q'd = γ1d ⋅ D

Vliv soudržnosti:

σR,c = 12 kN/m² ⋅ 23,18 ⋅ 1 ⋅ 1,305 ⋅ 0,846 = 307,07 kN/m²

Vliv šířky základu (půda pod základem):

σR,γ = 0,5 ⋅ 20 kN/m³ ⋅ 1,569 m ⋅ 11,59 ⋅ 1 ⋅ 0,812 ⋅ 0,781 = 115,19 kN/m² s γ'2d =d

Přípustné napětí v základové spáře:

σR,k = σR,d = 276,70 kN/m² + 307,07 kN/m² + 115,19 kN/m² = 698,95 kN/m²

Stávající tlak zeminy:

σE,d = 3 060,94 kN/3,922 m² = 780,40 kN/m²

Návrhový postup 3

η = 780,40 kN/m²/698,95 kN/m² = 1,117 ≥ 1

Porovnání posudků

Rozdíly v procesu posouzení podle přístupů 1 (kombinace 1-1), 1 (kombinace 1-2), 2, 2* a 3 jsou především v dílčích součinitelích spolehlivosti. Následující tabulka názorně ukazuje účinky různých bezpečnostních konceptů.

Symbol Jednotka Přístup
1-1 1-2 2 2* 3
Dílčí součinitele (Účinky A) jednoho [−] 1 2 1 1 1(2) 1)A
γG [−] 1,35 1,00 1,35 1,35 1,35 (1,00)
γQ [−] 1.50 1.30 1.50 1.50 1,50 (1,30)
Svislé zatížení v z VG,z+add,k KN 1156,25
VQ,z KN 1000
∑Vz+add,k KN 2156,25
Vz+add,d KN 3060,94 2456,25 3060,94 3060,94 3060,94
Vodorovné zatížení v x HQ,x,k KN 190
HQ,x,d KN 285 247 285 285 285
Zatížení pro výpočet únosnosti Vz KN 3060,94 2456,25 3060,94 2 156,25 2) 3060,94
hx KN 285 247 285 1902) 285
Návrhový moment v základu My,x+add kNm 1425 1235 1425 950 1425
Excentricita v x ex m -0,466 -0,503 -0,466 -0,441 -0,466
Vzpěrná délka L' m 2,500
Účinná šířka B' m 1,569 1,494 1,569 1,619 1,569
Účinná plocha A' 3,922 3,736 3,922 4,047 3,922
Dílčí součinitele spolehlivosti (materiál M) M [−] 1 2 1 1 2
γ'φ [−] 1,00 1,25 1,00 1,00 1,25
γ'c [−] 1,00 1,25 1,00 1,00 1,25
γγ [−] 1,00 1,00 1,00 1,00 1,00
Úhel tření φ'k ° 32
φ'd ° 32 26,56 32 32 26,56
Soudržnost c'k kN/m² 15
c'd kN/m² 15 12 15 15 12
Měrná tíha γ1,k = γ2,k kN/m³ 20
γ1,d = γ2,d kN/m³ 20
Součinitel únosnosti Nq [−] 23,18 12,59 23,18 23,18 12,59
Nc [−] 35,49 23,18 35,49 35,49 23,18
Nγ [−] 27,72 11,59 27,72 27,72 11,59
Tvarový součinitel pro obdélníkové průřezy sq [−] 1,333 1,267 1,333 1,343 1,281
sc [−] 1,348 1,290 1,348 1,359 1,305
sγ [−] 0,812 0,821 0,812 0,806 0,812
m [−] 1,614 1,626 1,614 1,607 1,614
Součinitele sklonu iq [−] 0,858 0,847 0,858 0,868 0,858
ic [−] 0,852 0,834 0,852 0,862 0,846
iγ [−] 0,781 0,765 0,781 0,795 0,781
Napětí Hloubka základu σR,q kN/m² 530,14 270,26 530,14 540,42 276,70
Koheze napětí σR,c kN/m² 611,11 299,31 611,11 623,50 307,07
Napětí Hloubka základu σR,γ kN/m² 275,57 108,68 275,57 287,33 115,19
Dílčí součinitele (únosnost R) R [−] 1 1 2 2 3
γR;v [−] 1,00 1,00 1,40 1,40 1,00
Přípustné napětí v základové spáře σR,k kN/m² 1416,83 678,25 1416,25 1451,25 698,95
σR,d kN/m² 1416,83 678,25 1012,02 1036,61 698,95
Existující tlak zeminy σE,d kN/m² 780,40 657,45 780,40 756,33 780,40
Využití η [−] 0,551 0,969 0,771 0,730 1,117
0,969
1) V případě účinků od nosné konstrukce se použijí dílčí součinitele spolehlivosti ze sady dat A1, zatímco geometrické účinky se musí zvýšit se sadou dat A2.
2) Charakteristická zatížení se použijí pro stanovení únosnosti v postupu 2*.

Závěr a výhled

Souhrnně lze konstatovat, že metody podle DIN EN 1997-1 nabízejí různé úrovně bezpečnosti a hospodárnosti.

Přístup 1 se vyznačuje tím, že vyžaduje dvě kombinace s různými bezpečnostními koncepty. To umožňuje diferencovaný pohled na požadavky na bezpečnost a zajišťuje, že kombinace s vyšším využitím je rozhodující. Kombinace 1-1 zvyšuje zatížení na základ, zatímco kombinace 1-2 snižuje materiálové vlastnosti.

Přístup 2 a přístup 2* zjednodušují posouzení ve srovnání s přístupem 1, protože každý používá pouze jednu sadu dat. Tato sada dat zvyšuje účinky a snižuje únosnosti, aniž by se snížily parametry podloží. Při výpočtu únosnosti podloží jsou důležitými vstupními hodnotami poloha (excentricita) a sklon výslednice zatížení. Přístup 2 používá návrhové hodnoty, zatímco přístup 2* pracuje s charakteristickými zatíženími, což vede k větší únosnosti v přístupu 2*.

Přístup 3 obvykle vede ke zvláště konzervativním výsledkům, protože zde použitý soubor dílčích součinitelů spolehlivosti zvyšuje zatížení a snižuje parametry podloží, aniž by se snížily únosnosti. Tento přístup obvykle poskytuje nejvyšší úroveň bezpečnosti.

Na následujícím obrázku je znázorněno, které země umožňují kterou metodu. RFEM povoluje pouze metody, které jsou uvedeny v příslušných národních přílohách.


Autor

Ann-Kathrin pracuje v Product Engineering se zaměřením na geotechniku a navíc podporuje Customer Support.



;