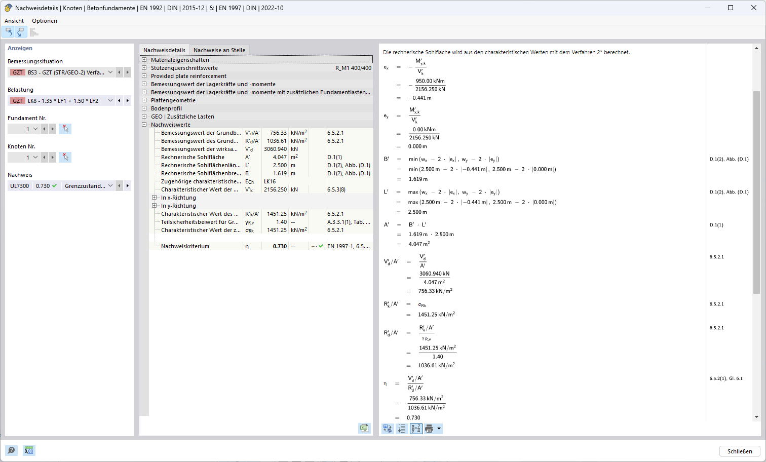
Zobrazení modelu strukturální analýzy s přizpůsobením pomocí regulačního postupu 2 pro výpočet zatížení.
Zobrazení modelu strukturální analýzy s přizpůsobením pomocí regulačního postupu 2 pro výpočet zatížení.
5.11.2024
053648
  • RFEM 6

Metoda posouzení 2*

Zobrazení modelu strukturální analýzy s přizpůsobením pomocí regulačního postupu 2 pro výpočet zatížení.

Obrázek ukazuje model konstrukční analýzy, který byl specifikován pomocí postupu 2 za účelem optimalizace výpočtu zatížení. Všechny konstrukční součásti modelu jsou dobře viditelné a přizpůsobené specifickému řízení postupu 2. Tato metoda nabízí přesnou integritu nástroje a hloubku detailů, které jsou rozhodující pro správné a efektivní výpočty zatížení.
  • Postup 2
  • Analýza konstrukce
  • Výpočet zatížení
  • Statický model
  • Výpočtová metoda
Používá se v
  • Návrhová metoda pro stanovení únosnosti základové půdy podle Eurokódu 7 (EN 1997-1)
Sdílet