Model strukturální analýzy, který znázorňuje metoda posuzování 3, vytvořený v programu RFEM. Technický detail pro stavební inženýry.
Model strukturální analýzy, který znázorňuje metoda posuzování 3, vytvořený v programu RFEM. Technický detail pro stavební inženýry.
5.11.2024
053650
  • RFEM 6

Posouzení postup 3

Model strukturální analýzy, který znázorňuje metoda posuzování 3, vytvořený v programu RFEM. Technický detail pro stavební inženýry.

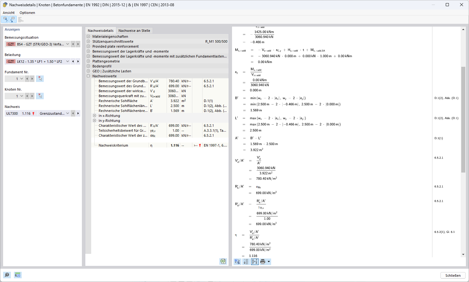
Obrázek ukazuje komplexní model pro statickou analýzu pomocí programu RFEM pro metodu posuzování 3. Podrobné technické parametry modelu jsou zobrazeny pro zajištění bezpečnostních posouzení. Pro zajištění stability jsou zobrazeny pohledy na strukturální zatěžování a kroky výpočtu. Toto zobrazení je koncipované pro použití v pokročilých stavebních projektech.
  • Statická analýza
  • Posouzení bezpečnosti
  • Metoda 3
  • Stavební inženýrství
  • RFEM
  • Statická kontrola
Používá se v
  • Návrhová metoda pro stanovení únosnosti základové půdy podle Eurokódu 7 (EN 1997-1)
Sdílet