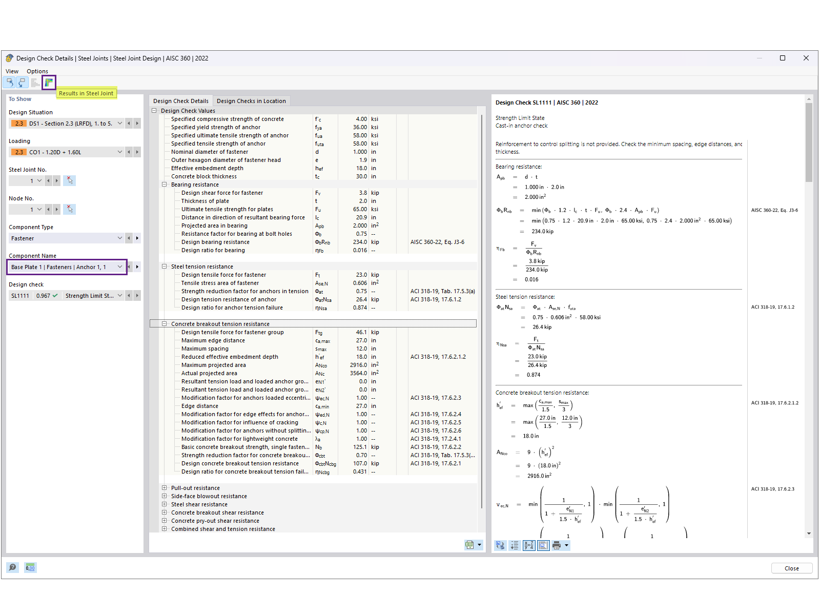
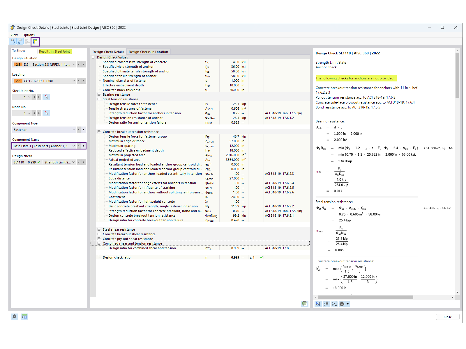
Detail kontroly návrhu kotvy zobrazující účinnost rozložení napětí a výpočty.
Detail kontroly návrhu kotvy zobrazující účinnost rozložení napětí a výpočty.
18.11.2024
053945
  • RFEM 6

Detaily posouzení ukotvení

Detail kontroly návrhu kotvy zobrazující účinnost rozložení napětí a výpočty.

Obrázek znázorňuje podrobnosti posudku kotvy se zaměřením na průběh napětí a výpočty zatížení. Zvýrazňuje výpočty týkající se výkonu kotvy za stanovených podmínek.
  • Posouzení kotvy
  • Rozložení napětí
  • Statická analýza
  • Výpočet zatížení
  • Technické detaily
Používá se v
  • Posouzení základové desky podle AISC v programu RFEM 6
Sdílet