2290x
001916
15.11.2024

Posouzení základové desky podle AISC v programu RFEM 6

Návrh základové desky podle AISC 360 [1] a ACI 318 [2] je nyní dostupný v přídavném modulu "Ocelové spoje". Tento článek ukazuje, jak snadno modelovat spoj základové desky a porovnat výsledky s příkladem z AISC Design Guide 1 [3].

Modelování spojení základové desky

1) V záložce Hlavní přiřaďte nový ocelový spoj příslušnému uzlu. Zkontrolujte „Konfiguraci pevnosti“, abyste ověřili, zda jsou výchozí nastavení vhodná, a podle potřeby je upravte (Obrázek 01).

2) V záložce Komponenty vyberte „Vložit komponentu na začátek“ a zvolte „Základová deska“ (Obrázek 02).

3) V části „Nastavení komponenty“ zadejte materiály, rozměry a umístění pro základovou desku, betonový blok, maltu, kotvy a svary (Obrázek 03).

Maltová spára je v dílčím modelu modelována pomocí tuhých vazeb, což upravuje geometrii spoje a následně ovlivňuje vnitřní síly (Obrázek 04).

Je rovněž k dispozici možnost uvažovat trhlinový beton. Ve výchozím nastavení ACI předpokládá, že trhliny existují. Pokud lze prokázat, že beton nepraská, zrušení zaškrtnutí této možnosti poskytuje pro kotvy vyšší odolnost proti vytržení v tahu, proti vytažení v tahu a proti porušení betonu ve smyku.

Možnost „Výztuž pro omezení štěpení“ lze v souladu s článkem ACI 17.3.5 aktivovat, pokud je použita přídavná výztuž k omezení porušení štěpením způsobeného instalačními silami a/nebo následným dotažením. Je-li tato možnost deaktivována, program zobrazí následující poznámku:
„Výztuž pro omezení štěpení není zajištěna. Zkontrolujte minimální rozteč, okrajové vzdálenosti a minimální tloušťku betonu.“

K dispozici je také přenos smyku přes kotvy, smykové klíny a tření. Další informace jsou uvedeny v následujícím článku.

K dispozici jsou čtyři typy kotev: 1 dodatečně instalovaná a 3 zabetonované (s šestihrannou hlavou, zahnutý L-šroub a zahnutý J-šroub). Pro tento příklad je zvolena zabetonovaná kotva se šestihrannou hlavou.

Podložné desky

Podle části 4.3.2.2 AISC Design Guide 1 [3] platí: „U kotevních táhel vyšší pevnosti nebo betonu s nižší pevností v tlaku mohou být pro dosažení plné únosnosti kotev nezbytné podložné desky. Rozměry podložek by měly být minimalizovány při současném dosažení požadované únosnosti.“
Je k dispozici možnost zahrnout podložku. Požadovanými parametry jsou tvar podložky (kruhový nebo čtvercový), průměr/šířka a tloušťka. Průměr/šířka se používá k výpočtu čisté ložné plochy kotvy Abrg pro stanovení odolnosti kotvy proti vytržení. Tloušťka podložky nemá vliv na návrhové rovnice ani na model MKP a slouží pouze pro grafické zobrazení.

Návrhové kontroly podle AISC 360 & ACI 318

Síly v kotevních táhlech jsou založeny na analýze konečných prvků (MKP), která zohledňuje tuhosti spojovacích prvků (kotevní táhla, základové desky, betonového bloku atd.). Páčivý účinek může nastat, když poddajnost základové desky způsobí deformaci, která zvýší tah v kotevních táhlech. Tyto páčivé síly jsou zohledněny také ve výpočtu MKP.

Jsou k dispozici následující návrhové kontroly pro zabetonovaná kotevní táhla:

  • Ložná odolnost základové desky v otvoru pro šroub, ϕbRnb
  • Tahová odolnost oceli kotvy, ϕatNsa
  • Tahová odolnost betonu proti porušení vytržením, ϕcbtNcbg
  • Tahová odolnost kotvy proti vytržení, ϕpnNpn
  • Odolnost betonu proti bočnímu vyražení, ϕcbtNsbg
  • Smyková odolnost oceli kotvy, ϕavVsa
  • Smyková odolnost betonu proti porušení vytržením, ϕcbvVcbg
  • Smyková odolnost betonu proti vyražení, ϕcpvVcpg

Jsou rovněž k dispozici další návrhové kontroly, včetně odolnosti betonu v tlaku, odolnosti svaru a plastické deformace základových desek a prvků.

Příklad

Pro ověření výsledků z modelu RFEM je uveden příklad 4.7-11 z AISC Design Guide 1. V tomto příkladu je navrženo spojení základové desky pro sloup W12x96 namáhaný tlakem a momentem. Sloup je připojen k betonovému základu se stanovenou pevností v tlaku ƒ'c = 4 000 psi. Základová deska má tloušťku 2,0 in a předpokládanou tloušťku malty 1,0 in. Účinná délka zabetonování hef se rovná 18,0 in. Zatížení a materiálové vlastnosti jsou uvedeny na obrázku 05.

V příkladu nejsou uvedeny skutečné rozměry betonu a předpokládá se, že je k dispozici dostatečná plocha pro vytvoření kuželů vytržení kotevního táhla v tahu vzhledem k okrajové vzdálenosti. Pro splnění tohoto předpokladu se používají rozměry betonového bloku rovné 1,5hef + rozteč táhel + 1,5hef (66,0 in x 72,5 in).
Úplné zadání ocelového spoje je uvedeno výše na obrázku 03.

Výsledky

Po provedení výpočtu ocelového spoje je výsledek pro každý komponent uveden na kartě Návrhové poměry podle komponent. Poté vyberte Anchor 1,1 pro zobrazení podrobností návrhové kontroly (Obrázek 06).

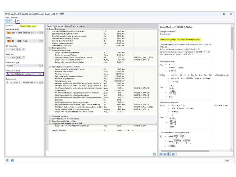
Podrobnosti návrhové kontroly poskytují všechny vzorce a odkazy na normy AISC 360 a ACI 318 (Obrázek 07). Je zde rovněž uvedena poznámka k vyloučeným návrhovým kontrolám pro objasnění. Poté vyberte „Výsledky v ocelovém spoji“ pro grafické zobrazení vnitřních sil kotev (Obrázek 08).

Výsledky z AISC a ocelových spojů jsou shrnuty níže, včetně důvodů odchylek.

Kotvy

Beton (pevnost v ložné oblasti)

Ložné napětí 2,21 ksi je převzato z příkladu 4.7-10 s předpokladem A1 = A2, což poskytuje nejnižší možnou pevnost. Plocha základové desky je vypočtena jako 22 in × 24 in = 528 in2, což dává odolnost betonu v tlaku v ložné oblasti ϕPp = 2,2 ksi × 528 in2 = 1 166,9 kips, za předpokladu, že celá plocha základové desky přenáší tlak.

V doplňku Steel Joints se předpokládá A2 ≫ A1, aby byla splněna tahová odolnost proti porušení vytržením. Účinná tlaková plocha základové desky Aeff může být stanovena buď pomocí analýzy MKP, nebo podle AISC Design Guide 1, příloha B.3, kde Aeff zasahuje do vzdálenosti c = 1,5*tloušťka základové desky vně stojin a přírub. Uvedená hodnota ϕPp = 1 242,3 kips vychází z Aeff vypočtené podle Design Guide 1. Alternativně při použití analýzy MKP závisí Aeff na prahu kontaktního napětí zadaném v konfiguraci pevnosti; snížení tohoto prahu (až na 1 %) zvyšuje účinnou tlakovou plochu.

Základová deska

Návrh tloušťky základové desky je řízen buď ložnou, nebo tahovou rozhranovou oblastí. Podle výpočtů AISC je požadovaná tloušťka podle ložné oblasti 1,92 in (zaokrouhleno na 2,0 in), což rozhoduje o návrhu, zatímco tloušťka podle tahu je vypočtena jako 0,755 in.

V doplňku Steel Joints se návrh desky provádí pomocí plastické analýzy porovnáním skutečné plastické deformace s dovoleným limitem 5 % uvedeným v konfiguraci pevnosti. Základová deska o tloušťce 2,0 in má maximální ekvivalentní plastickou deformaci 0,09 %, což naznačuje, že by mohla postačovat tenčí deska. Zmenšení tloušťky desky však může zvýšit tahové síly v kotevních táhlech.

Ve většině případů vede doplněk Steel Joints k výrazně tenčí základové desce, protože zohledňuje poddajnost základové desky, na rozdíl od postupu v AISC Design Guide 1, kapitola 4.3.1, který předpokládá tuhou základovou desku.

AISC Design Guide 1, příloha B.3 [3], vysvětluje, jak zohlednění poddajnosti základové desky může významně snížit požadovanou tloušťku. Mezní stav kluzu desky odpovídá ohybu základové desky směrem vzhůru v předpokládaných místech kloubových čar při působení vzhůru směřujícího ložného tlaku. Tento tlak je přitom předpokládán jako konstantní, což implicitně předpokládá tuhou základovou desku.
Avšak u větších základových desek s velkou půdorysnou plochou může tento předpoklad vést k nadměrně velkým momentům v místě kloubových čar, a tím k příliš silným základovým deskám.
Tento předpoklad je konzervativní, protože velká základová deska je také poddajná, takže ložná napětí se soustřeďují pod přírubami a stojinou sloupu. V praxi vede toto rozložení napětí k výrazně nižším momentům v základové desce, což snižuje požadovanou tloušťku.

Závěr

Doplněk Steel Joints v RFEM 6 nabízí pokročilý přístup k návrhu základové desky tím, že zohledňuje poddajnost základové desky a možné páčivé účinky. Ve srovnání s tradičními metodami uvedenými v AISC Design Guide 1 tento přístup často vede k optimalizovaným návrhům s tenčími základovými deskami.
Porovnáním výsledků s příkladem AISC doplněk prokazuje svou schopnost poskytovat přesná a hospodárná řešení spojení základových desek.


Autor

Cisca je zodpovědná za školení zákazníků, technickou podporu a další vývoj programů pro severoamerický trh.

Odkazy
Reference


;