19.11.2024
053996
  • RFEM 6

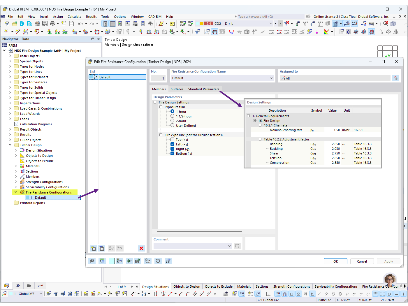
Konfigurace požární odolnosti


Používá se v
  • Posouzení požární odolnosti dřevěných prutů podle NDS v programu RFEM 6
Sdílet