378x
001918
19.11.2024

Posouzení požární odolnosti dřevěných prutů podle NDS v programu RFEM 6

V addonu Posouzení dřevěných konstrukcí je k dispozici posouzení požární odolnosti dřevěných prutů a ploch podle kapitoly 16 NDS [1]. V tomto příspěvku ukazujeme na příkladu z technické zprávy AWC č. 10 [2], jak lze zohlednit zuhelnatění dřeva a redukované rozměry průřezu při posouzení požární odolnosti.

Příklad

Příklad 1 v technické zprávě AWC č. 10 „Výpočet požární odolnosti dřevěných prutů a sestav“ [2] slouží k ověření výsledků z modelu v programu RFEM. Nosník z douglasky z lepeného lamelového dřeva je navržen pro 1 hodinu vystavení účinkům požáru. Dřevěná deskapřibitá k tlačenému okraji (horní) nosníku zajišťuje příčné ztužení (součinitel stability nosníku, CL = 1,0). Zatížení, rozměry a materiálové charakteristiky jsou znázorněny na Obrázku 01.

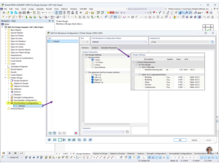
V Konfiguracích požární odolnosti lze definovat dobu vystavení požáru a exponované strany nosníku. Vyberte 1 hodinu a zrušte výběr Nahoře (+z) , protože se předpokládá, že dřevěná deska kryje horní stranu nosníku.

Kromě toho lze v záložce Parametry normy upravit výchozí hodnoty pro rychlost zuhelnatění a součinitele přizpůsobení (Obrázek 2).

Pro návrhovou situaci DS2 je typ mezního stavu pro posouzení požáru nastaven na Mezní stav požáru. Po výpočtu Posouzení dřevěných konstrukcí se zobrazí výsledky posouzení pevnosti a požární odolnosti (obrázek 3).


Vyberte posudek FR 4100 pro detailní zobrazení posouzení požární odolnosti v ohybu (obrázek 4). U ohýbaného prutu při vystavení účinkům požáru dochází k porušení, pokud je překročena maximální ohybová únosnost v důsledku redukce průřezového modulu S [2].

Redukovaný průřezový modul Sy nosníku vystaveného na třech stranách se vypočítá následovně:



Poté vyberte posudek FR 3100 pro detailní zobrazení posouzení požární odolnosti na smyk (obrázek 5). Nosník je také vystaven indukovanému smyku rovnoběžně s vlákny, kdy dojde k porušení, pokud je překročena maximální smyková únosnost v důsledku redukce průřezové plochy A.


Jak je znázorněno výše, výsledky z addonu Posouzení dřevěných konstrukcí v programu RFEM 6 odpovídají výsledkům v technické zprávě AWC č. 10.

Na níže uvedených odkazech najdete posouzení požární odolnosti 2D ploch včetně křížem lepeného dřeva (CLT). Webinář Posouzení požární odolnosti v CSA O86 začíná v 34:35.


Autor

Cisca je zodpovědná za školení zákazníků, technickou podporu a další vývoj programů pro severoamerický trh.

Odkazy
Reference


;