Ilustrace vysvětlující kompenzaci mrtvého zatížení (0,9 D) v kombinacích zatížení NBC pro optimalizaci inženýrství.
Ilustrace vysvětlující kompenzaci mrtvého zatížení (0,9 D) v kombinacích zatížení NBC pro optimalizaci inženýrství.
13.1.2025
054928
  • RFEM 6
  • Dřevěné konstrukce
  • Statické konstrukce
    • NBC 2015 | NBC 2020

Kompenzace mrtvého zatížení v NBC kombinacích: Přehled často kladených otázek

Ilustrace vysvětlující kompenzaci mrtvého zatížení (0,9 D) v kombinacích zatížení NBC pro optimalizaci inženýrství.

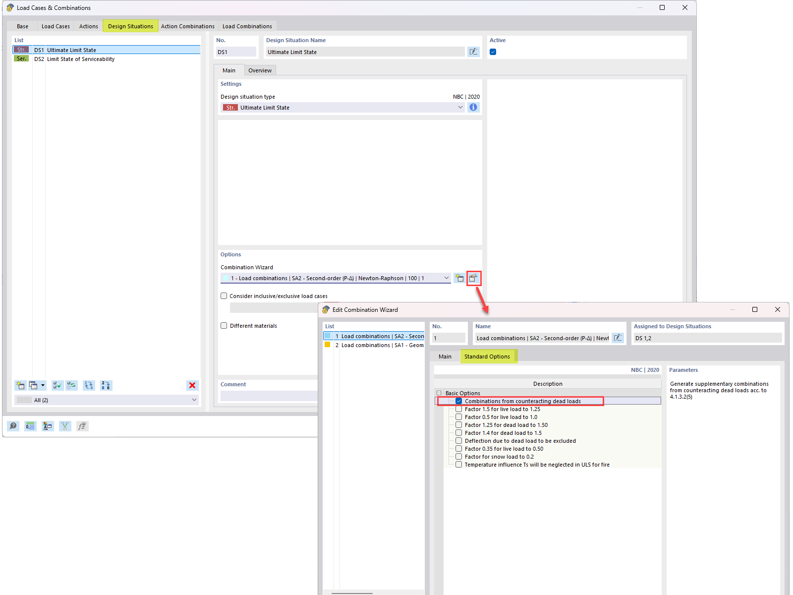
Tento obrázek představuje dotaz z FAQ týkající se integrace protipůsobících vlastních tíh (0,9 D) do kombinací zatížení NBC. Podrobně popisuje technický přístup použitý k zahrnutí protizátěžového mrtvého zatížení do výpočtů inženýrského zatížení, jak je uvedeno v FAQ 005645.
  • Působení vlastní hmotnosti
  • Kombinace zatížení NBC
  • Kombinace zatížení
  • Protipůsobení vlastní tíhy
  • 0
  • 9d
Používá se v
  • Vyrovnání zatížení vlastní tíhou v kombinacích zatížení podle NBC
Sdílet