157x
005645
13.1.2025

Vyrovnání zatížení vlastní tíhou v kombinacích zatížení podle NBC

Jak mohu do kombinací zatížení NBC přidat protichůdná vlastní zatížení (0,9*D)?


Odpověď:

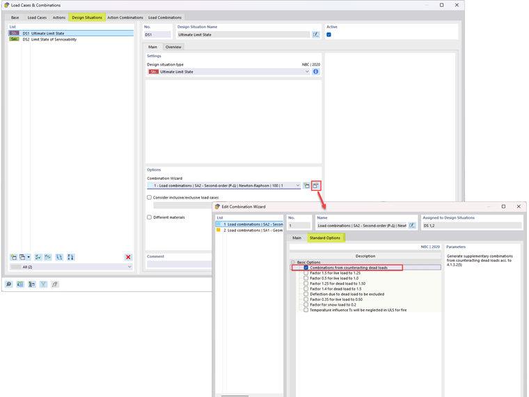
Chcete-li vytvořit kombinace zatížení, které zahrnují protilehlé stálé zatížení podle odstavce 4.1.3.2(5), upravte možnost Průvodce kombinacemi (Obrázek 01). Na kartě Standardní možnosti aktivujte možnost "Kombinace z protilehlých stálých zatížení".

Kombinace zatížení včetně protilehlých stálých zatížení jsou zobrazeny na Obrázku 02.


Autor

Cisca je zodpovědná za školení zákazníků, technickou podporu a další vývoj programů pro severoamerický trh.



;