Často kladené otázky k přidání protipůsobících vlastních tíh (0,9D) v kombinacích zatížení NBC
Často kladené otázky k přidání protipůsobících vlastních tíh (0,9D) v kombinacích zatížení NBC
13.1.2025
054929
  • RFEM 6
  • Dřevěné konstrukce
  • Statické konstrukce
    • NBC 2015 | NBC 2020

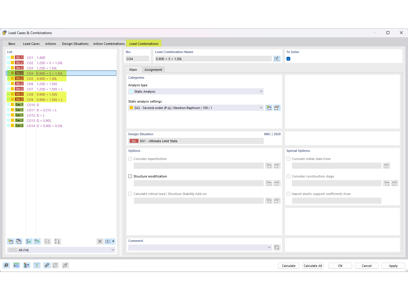
Protipůsobící vlastní tíhy v kombinacích NBC | FAQ 005645

Často kladené otázky k přidání protipůsobících vlastních tíh (0,9D) v kombinacích zatížení NBC

The image displays a FAQ entry that addresses how to incorporate counteracting dead loads (0.9D) in NBC load combinations. It specifies FAQ 005645 and focuses on achieving load balance through precise adjustments within the NBC system.
  • Kombinace zatížení
  • FAQ 005645
  • Protipůsobící stálé zatížení
  • Kombinace zatížení NBC
  • 0.9D
Používá se v
  • Vyrovnání zatížení vlastní tíhou v kombinacích zatížení podle NBC
Sdílet