Rozhraní programu RFEM 6 s nastavením změny tuhosti prvků
Rozhraní programu RFEM 6 s nastavením změny tuhosti prvků
24.1.2025
055137
  • RFEM 6

Změna tuhosti prvků v programu RFEM 6

Rozhraní programu RFEM 6 s nastavením změny tuhosti prvků

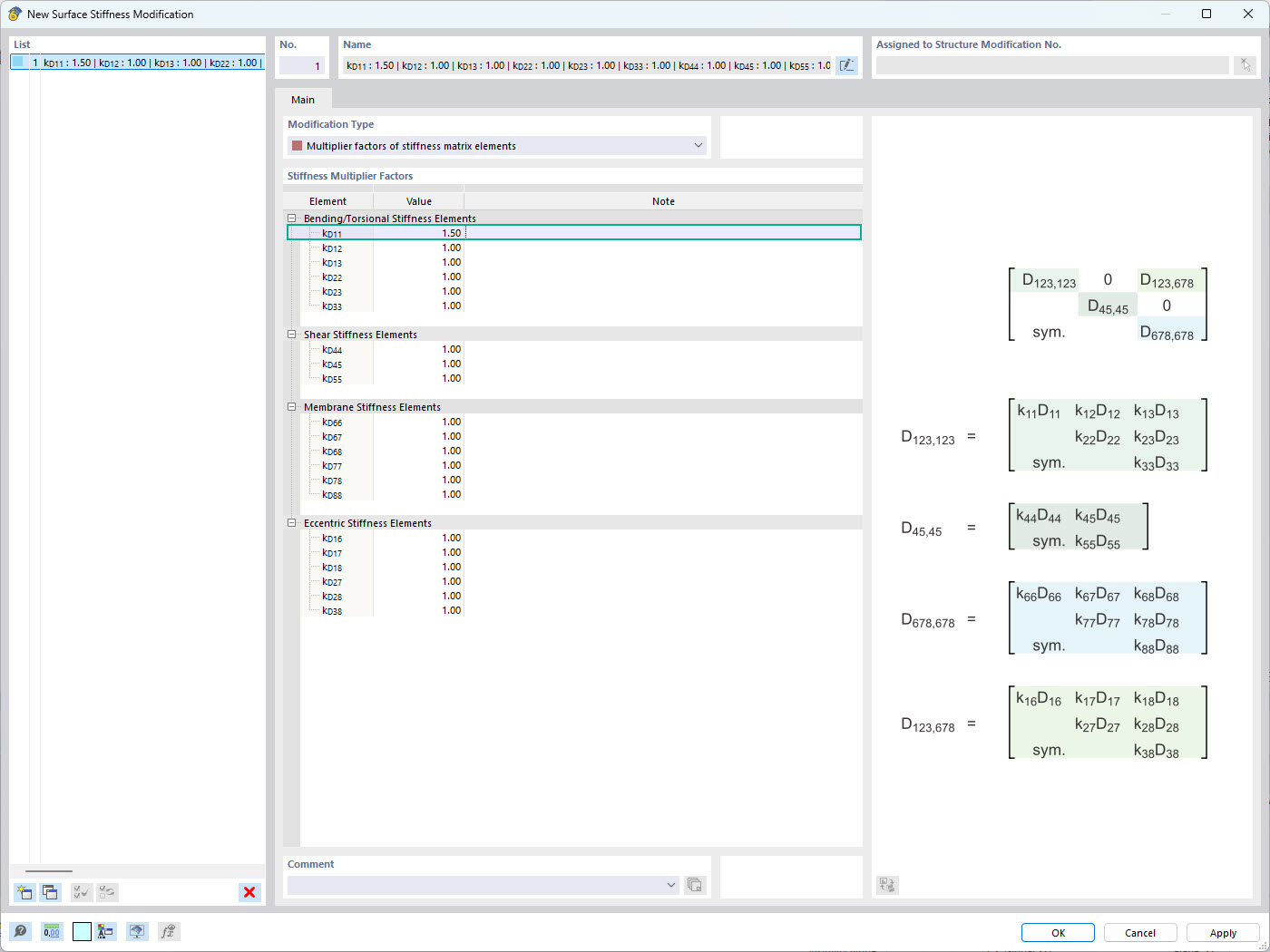
Obrázek zobrazuje rozhraní programu RFEM 6, ve kterém lze aplikovat změny tuhosti specifické pro prvky. Zvýrazněno je okno pro změnu tuhosti plochy, které umožňuje definovat samostatné součinitele tuhosti pro každý člen tuhostní matice. Tato funkce umožňuje přesné řízení chování konstrukce ploch a zvyšuje přesnost simulací v analýze konstrukce.
  • RFEM 6
  • Změna tuhosti
  • Tuhost plochy
  • Inženýrství
  • Program pro statické výpočty
Používá se v
  • Změna tuhosti plochy v programu RFEM 6
Sdílet