447x
005662
24.2.2025

Změna tuhosti plochy v programu RFEM 6

Jaké jsou nejlepší případy použití jednotlivých metod změny tuhosti plochy v programu RFEM 6?


Odpověď:

Program RFEM 6 nabízí několik metod pro změnu tuhosti plochy, z nichž každá je vhodná pro různé aplikace. Následuje přehled nejvhodnějších případů použití jednotlivých metod:

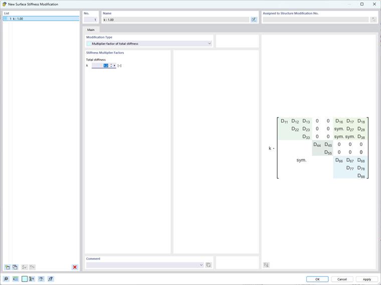
  • Celková změna tuhosti

Tato metoda je nejvhodnější pro globální úpravy při simulaci ploch se zvýšenou nebo sníženou tuhostí nebo pro zjednodušené modelování ploch s konzistentními vlastnostmi materiálu. Zahrnuje jednotné škálování všech prvků tuhostní matice jedním faktorem.

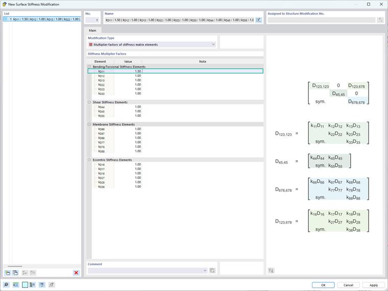
  • Částečná změna tuhosti, hmotnosti a hmotnosti

Tuto metodu použijte pro cílené úpravy, kdy potřebujete upravit konkrétní složky tuhostní matice a ostatní ponechat beze změny. Je užitečná pro simulace složitých vícevrstvých nebo kompozitních materiálů a pro řešení účinků dotvarování a smršťování v kompozitních ocelobetonových nosných deskách. Příkladem je řešení účinků dotvarování a smršťování na kompozitní ocelobetonové desce, kde lze ohybové a torzní členy v matici tuhosti plochy rovnoměrně zmenšit o faktor představující časově závislé snížení tuhosti.

  • Změna tuhosti prvků

Tato metoda je zvláště užitečná pro simulace složitých materiálových chování a řešení lokalizovaných jevů v konstrukci. Lze ji například použít pro spřažené desky s vlákny orientovanými převážně podél osy x, což vede k výrazně vyšší tuhosti v tomto směru. Pro zohlednění tohoto anizotropního chování lze zvýšit člen ohybu k, který odpovídá D11 v matici tuhosti plochy, přičemž ostatní členy zůstanou beze změny.

  • Změna tuhosti podle norem (ACI 318-19 a CSA A23.3-19)

Tato metoda se používá k zahrnutí snížení tuhosti betonových prutů a ploch u různých typů prvků podle oddílu 6.6.3.1.1 normy ACI 318-19 a článku 10.14.1.2 normy CSA A23.3-19. K dispozici jsou možnosti pro stěny s trhlinami a bez trhlin, ploché desky, stropní desky, nosníky a sloupy. Program používá multiplikační faktory přímo převzaté z tabulek v normách.

Mějte na paměti, že implementace těchto změn vyžaduje pečlivé vyhodnocení konstrukčního kontextu a požadovaných cílů, protože změny tuhosti matice přímo ovlivňují rozložení napětí a deformací v konstrukci.


Autor

Ing. Kirova je ve společnosti Dlubal zodpovědná za tvorbu odborných článků a poskytuje technickou podporu zákazníkům.



;