Obrázek ukazuje návrh řešení pro odstranění nestability v modální analýze bez počátečního stavu.
Obrázek ukazuje návrh řešení pro odstranění nestability v modální analýze bez počátečního stavu.
27.2.2025
055589

Modální analýza bez počáteční podmínky

Obrázek ukazuje návrh řešení pro odstranění nestability v modální analýze bez počátečního stavu.

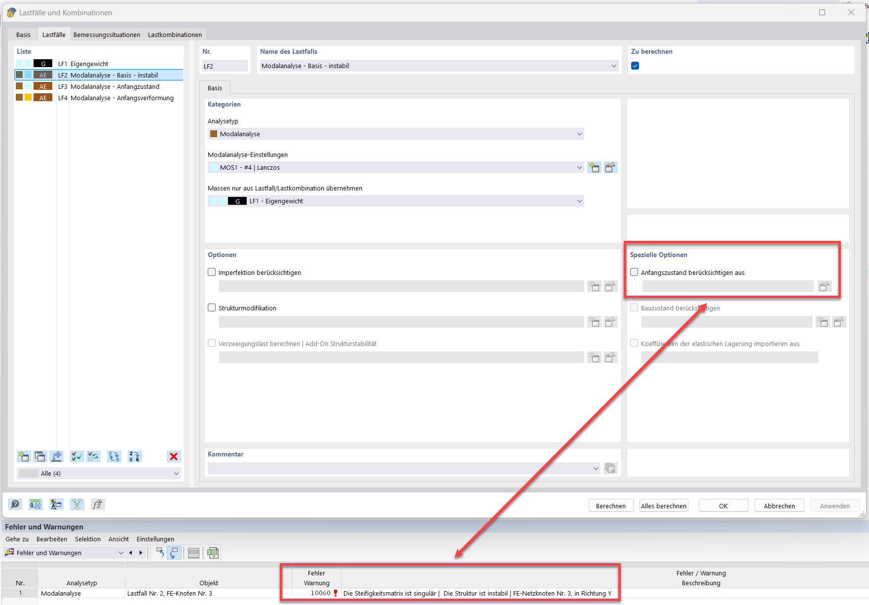
Obrázek ilustruje řešení chybové zprávy "10060 - Konstrukce je nestabilní" v případě modální analýzy bez počátečního stavu. Přímo se zaměřuje na technické parametry, jako jsou lano, počáteční předpětí, počáteční stav a minimální změna délky. Tato znázornění poskytují konkrétní tipy pro stabilizaci konstrukce.
  • Modální analýza
  • Prut z lana
  • Počáteční předpětí
  • Počáteční stav
  • Minimální změna délky
Používá se v
  • Modální analýza s lanem/lanovými konstrukcemi, nestabilní konstrukce
Sdílet