441x
005668
27.2.2025

Modální analýza s lanem/lanovými konstrukcemi, nestabilní konstrukce

Jak mohu vyřešit chybu varování „10060 - Konstrukce je nestabilní“ u instability modální analýzy?


Odpověď:

U modelů s membránovými/lankovými prvky umožňuje počáteční předpětí konvergenci výpočtu. V RFEM 6 existují dva způsoby zohlednění počátečního předpětí: počáteční stav nebo minimální změna délky. Nad rámec numerické konvergence je důležité poznamenat, že vlastní frekvence lana závisí na počátečním napětí. Tahová síla musí být přítomna a její velikost ovlivňuje výsledky.

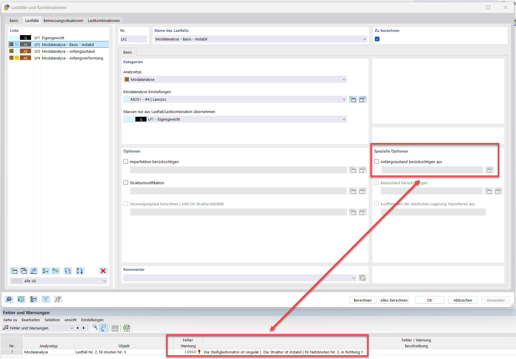
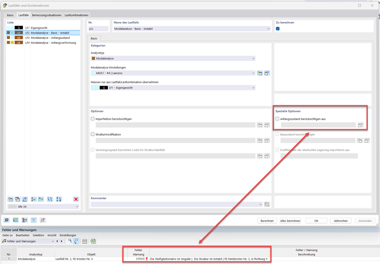
Pro jednoduše podepřené lano s vlastní tíhou je definována modální analýza bez počátečního stavu:

Jako výsledek se zobrazí chybové hlášení „10060 - Matici tuhosti nelze invertovat | Konstrukce je nestabilní“:

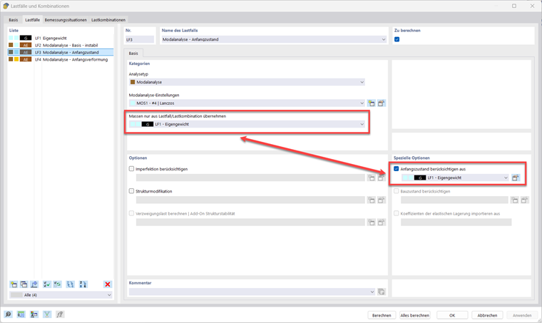
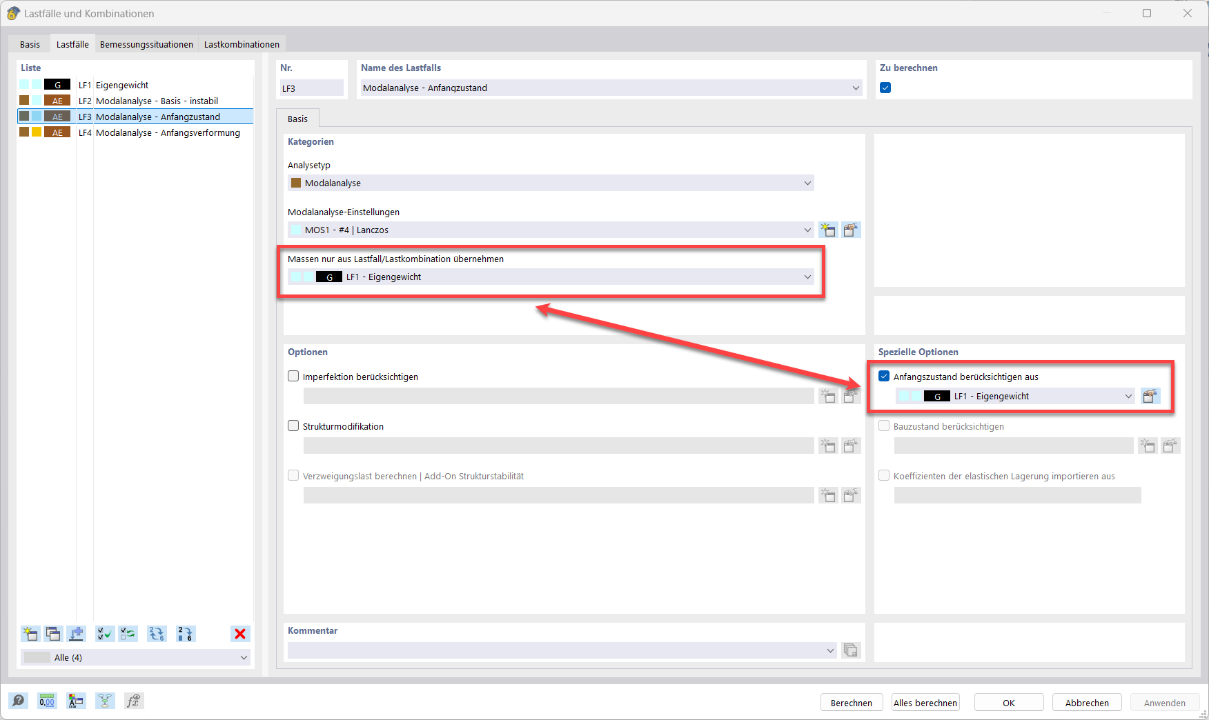
Prvním řešením je výběr zatěžovacího stavu s tahovou silou jako počátečním stavem. V tomto případě se při zohlednění nelinearit (nelineární analýza III. řádu) v lanovém prvku z vertikálního zatížení vygeneruje vodorovná reakce. Vodorovná reakce odpovídá tahové síle. Je důležité zdůraznit, že zatěžovací stavy nebo kombinace zatížení v možnosti „Zdroj hmot“ nemají vliv na matici tuhosti. Je třeba provést dva výběry.

Druhou možností je definovat počáteční deformaci v nastavení modálního případu.

Doporučujeme vyhodnotit vliv počátečních hodnot (počátečního stavu nebo minimální změny délky) na vlastní tvary. Relativně malé změny těchto hodnot mohou vést k významným změnám vlastních frekvencí.


Autor

Pan Hidalgo se stará o vývoj v oblasti dynamiky.



;