Obrázek ukazuje modální analýzu s počátečním stavem, lanem, počátečním předpětím a minimální změnou délky.
Obrázek ukazuje modální analýzu s počátečním stavem, lanem, počátečním předpětím a minimální změnou délky.
27.2.2025
055590

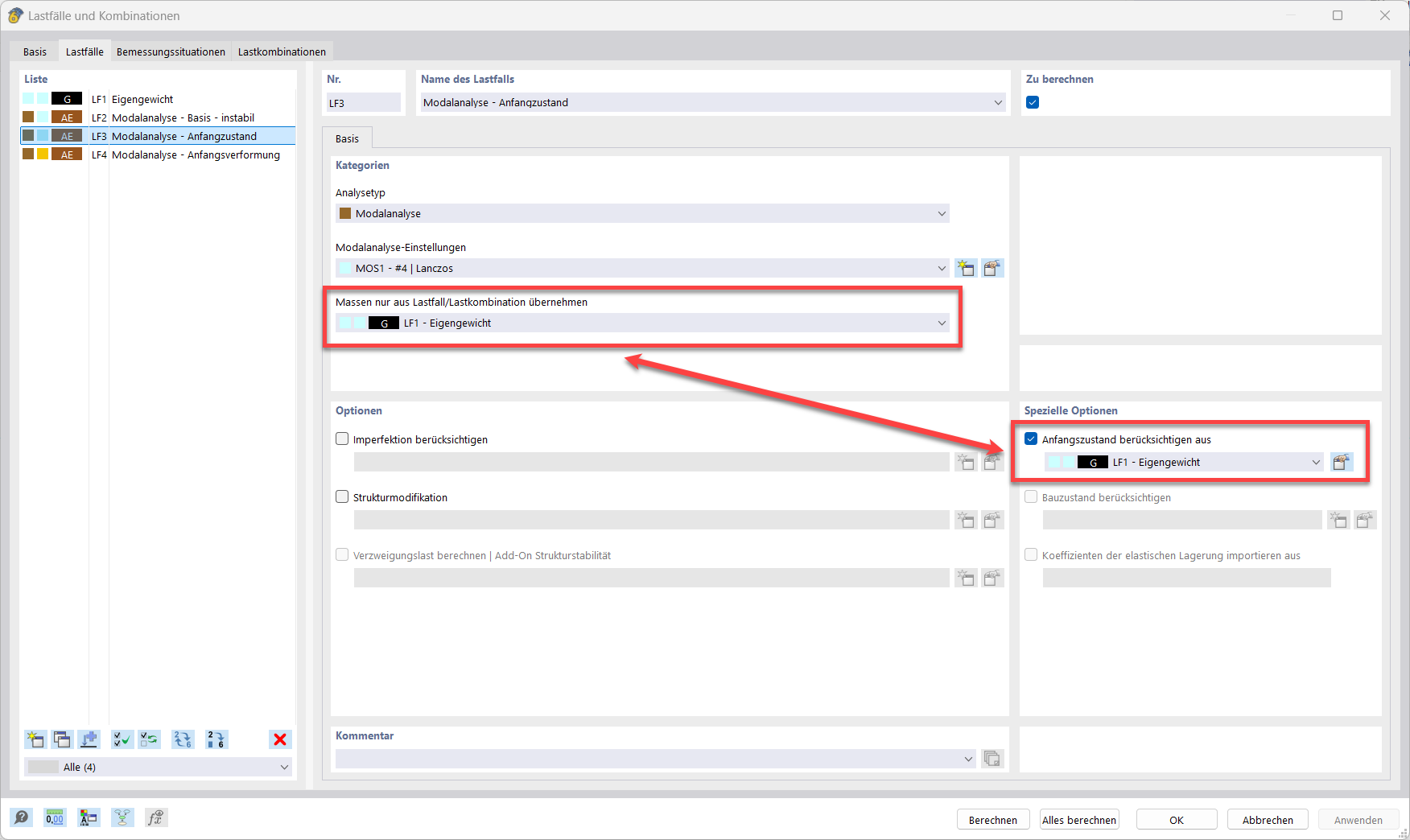
Modální analýza s počátečním stavem

Obrázek ukazuje modální analýzu s počátečním stavem, lanem, počátečním předpětím a minimální změnou délky.

Obrázek znázorňuje počáteční stav modální analýzy. Jasně jsou zobrazeny lanový prut, počáteční předpětí a minimální změna délky. Toto znázornění pomáhá pochopit chybu „10060 – konstrukce je nestabilní“ a řešit problémy způsobené nestabilitou. FAQ 005668 poskytuje k tomu praktické tipy.
  • Modální analýza
  • Počáteční stav
  • Chybové upozornění 10060
  • Lana
  • Počáteční předpětí
  • Minimální změna délky
Používá se v
  • Modální analýza s lanem/lanovými konstrukcemi, nestabilní konstrukce
Sdílet