Analýza fází výstavby umožňuje upravit vlastnosti prutů a ploch v různých fázích výstavby.
Analýza fází výstavby umožňuje upravit vlastnosti prutů a ploch v různých fázích výstavby.
27.3.2025
056012
  • RFEM 6
  • Analýza fází výstavby (CSA) pro RFEM 6

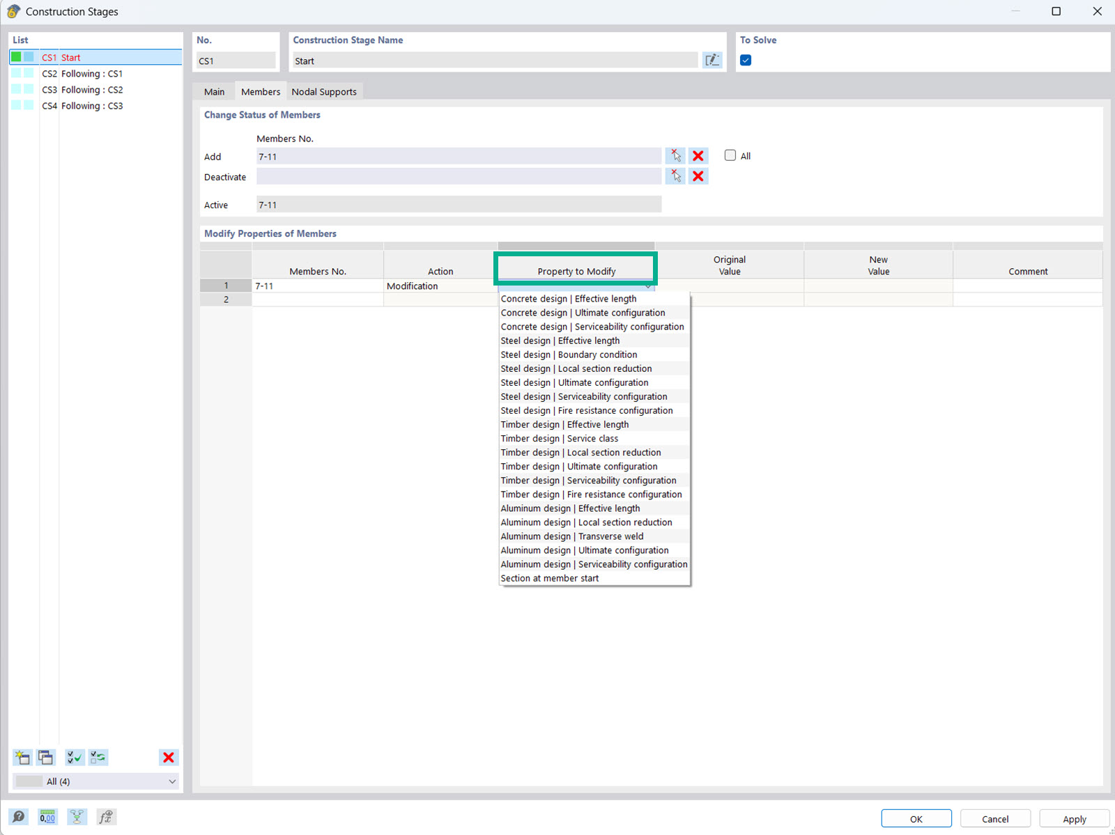
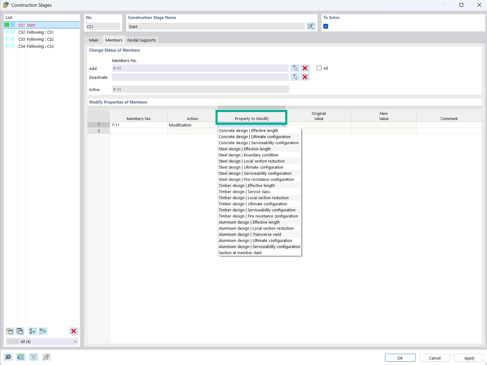
Úprava vlastností prutu pro fázi výstavby

Analýza fází výstavby umožňuje upravit vlastnosti prutů a ploch v různých fázích výstavby.

Obrázek ukazuje rozhraní addonu Analýza fází výstavby (CSA), které umožňuje statikům upravovat a měnit vlastnosti objektů pro posouzení v případě prutů a ploch v různých fázích výstavby. Tato funkce zohledňuje různé fáze výstavby, což umožňuje přesnější analýzu konstrukčních vlastností. Tyto úpravy jsou nezbytné pro optimalizaci a zajištění analýzy konstrukce v různých fázích výstavby.
  • Analýza fází výstavby
  • Vlastnosti objektů pro posouzení
  • Pruty a plochy
Používá se v
  • Úprava vlastností pro posouzení ve fázích výstavby
Sdílet