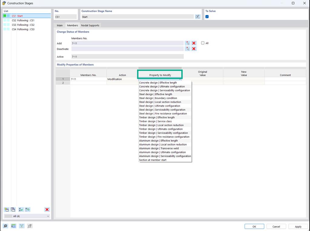
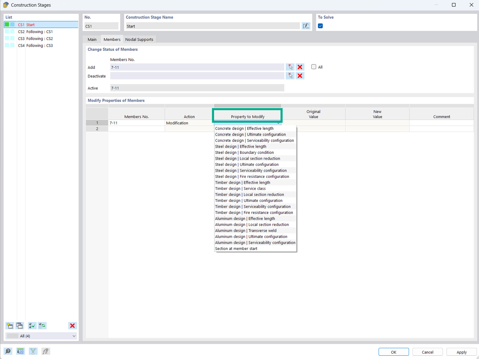
V addonu Analýza fází výstavby (CSA) máte možnost upravovat vlastnosti objektů pro posouzení, například prutů či ploch, v jednotlivých fázích výstavby.
Úprava vlastností pro posouzení ve fázích výstavby
;
Zaregistrujte se do extranetu Dlubal, abyste získali většinu softwaru a měli exkluzivní přístup k vašim osobním údajům.
Zaregistrujte se do extranetu Dlubal, abyste získali většinu softwaru a měli exkluzivní přístup k vašim osobním údajům.
Zaregistrujte se do extranetu Dlubal, abyste získali většinu softwaru a měli exkluzivní přístup k vašim osobním údajům.
V addonu Analýza fází výstavby (CSA) máte možnost upravovat vlastnosti objektů pro posouzení, například prutů či ploch, v jednotlivých fázích výstavby.