Analýza rozdílů účinné hloubky při posuzování smykové pevnosti, zdůraznění důvodů nesrovnalostí při navrhování železobetonových konstrukcí.
Analýza rozdílů účinné hloubky při posuzování smykové pevnosti, zdůraznění důvodů nesrovnalostí při navrhování železobetonových konstrukcí.
9.4.2025
056198
  • Posouzení železobetonových konstrukcí pro RFEM 6
  • Betonové konstrukce
  • Statické konstrukce
    • Metoda konečných prvků
    • ACI 318

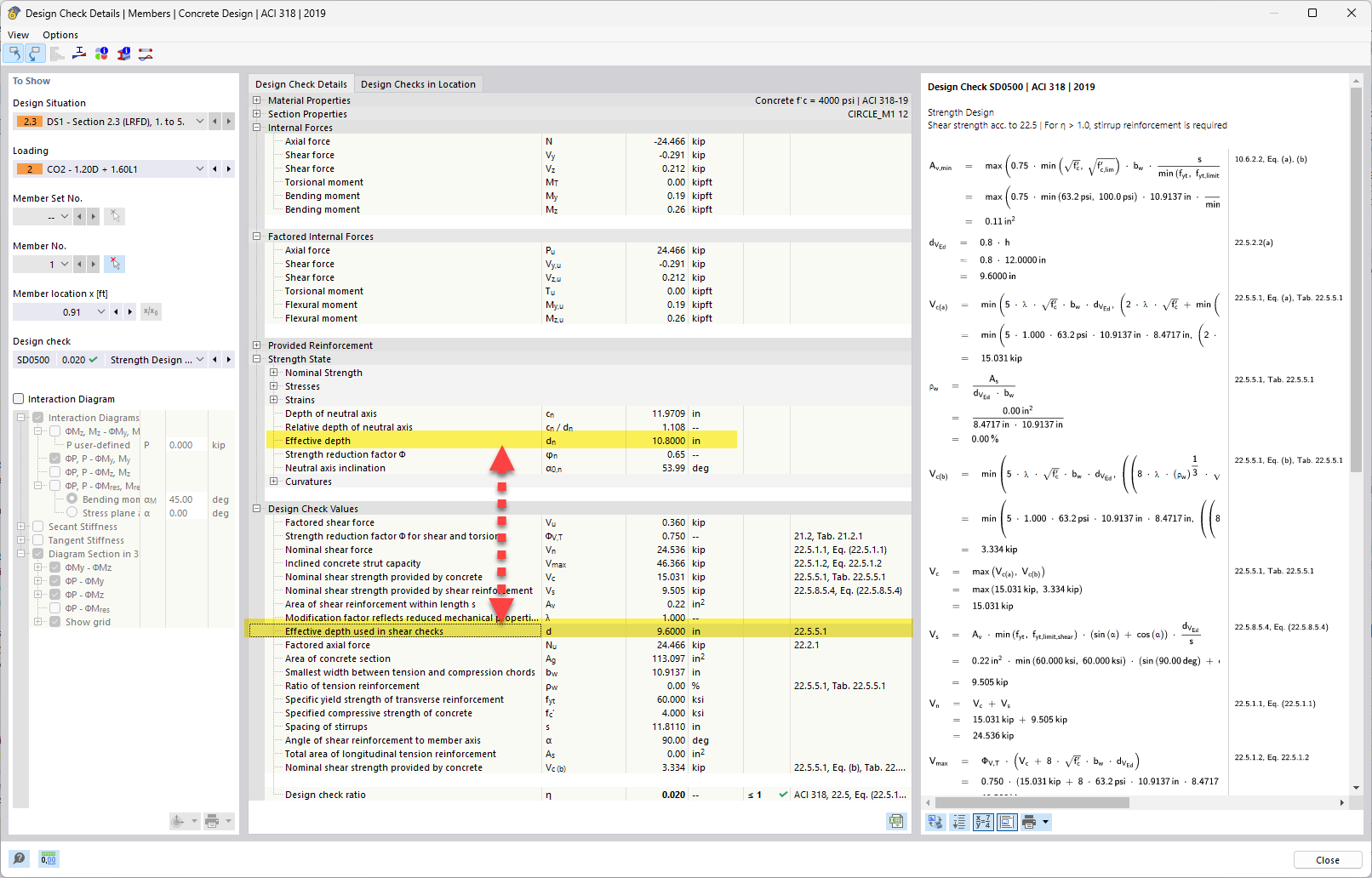
Efektivní výška vs. efektivní výška použitá při kontrolách smyku

Analýza rozdílů účinné hloubky při posuzování smykové pevnosti, zdůraznění důvodů nesrovnalostí při navrhování železobetonových konstrukcí.

V diskutovaném tématu je porovnána účinná výška při posuzování smykové únosnosti s výpočtovou účinnou výškou. Analýza vysvětluje, proč dochází k rozdílným hodnotám účinné výšky v důsledku konstrukčních rozhodnutí a předpokladů při navrhování železobetonových konstrukcí. Toto téma je důležité pro přesné posouzení únosnosti a vlastností konstrukčních prvků. Posuzování smykové únosnosti je nezbytné pro zajištění bezpečnosti a stability konstrukce.```
  • Účinné rozdíly ve výšce
  • Posouzení smyku betonu
  • Návrh železobetonových konstrukcí
  • Analýza účinné výšky
Používá se v
  • Výpočet účinné výšky (d) smykové výztuže v železobetonu - ACI 318
Sdílet