1089x
005680
9.4.2025

Výpočet účinné výšky (d) smykové výztuže v železobetonu - ACI 318

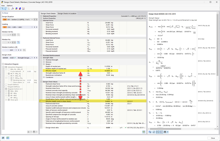
Proč se účinná výška liší od účinné výšky použité při kontrolách smyku?


Odpověď:


Při ohybu (flexi) je účinná výška „d“ vzdálenost od krajní tlakové vlákna (horní část nosníku) k těžišti tahové výztuže. Jedná se v podstatě o vzdálenost výztužných prutů od tlakové zóny – to ovlivňuje, jakému momentu může profil odolat.
Při smyku se díváte na to, jak profil vykazuje odolnost proti diagonálnímu praskání a smykovému napětí, které proudí podél průřezu. Vnitřní rameno páky a směr napěťových cest nemusí být nutně stejné jako při ohybu, zejména u prvků se složitým zatěžováním nebo geometrií (jako jsou T-nosníky nebo desky).


Pokud je výsledný moment a výsledný směr smyku stejný, není mezi d, z, bw pro ohyb a smyk žádný rozdíl. Pokud je však výsledný smyk v jiném směru, musíme hledat d, z v tomto směru (nikoli ve směru kolmém k normální ose). Čím větší je změna směru smyku od směru ohybu, tím větší je rozdíl mezi d, z, bw.
Možný rozdíl je znázorněn na přiloženém obrázku.

I když se jedná o stejný nosník, směr a povaha vnitřních sil se liší a geometrie, která těmto silám odolává, se odpovídajícím způsobem mění.


Autor

Alex Bacon je zodpovědný za školení zákazníků, technickou podporu a vývoj programů pro severoamerický trh.



;