Nastavení materiálu RFEM 6 pro modelování skleněných konstrukcí v analýze konstrukce.
Nastavení materiálu RFEM 6 pro modelování skleněných konstrukcí v analýze konstrukce.
13.5.2025
056710
  • RFEM 6

Definice materiálů pro skleněné konstrukce v programu RFEM 6

Nastavení materiálu RFEM 6 pro modelování skleněných konstrukcí v analýze konstrukce.

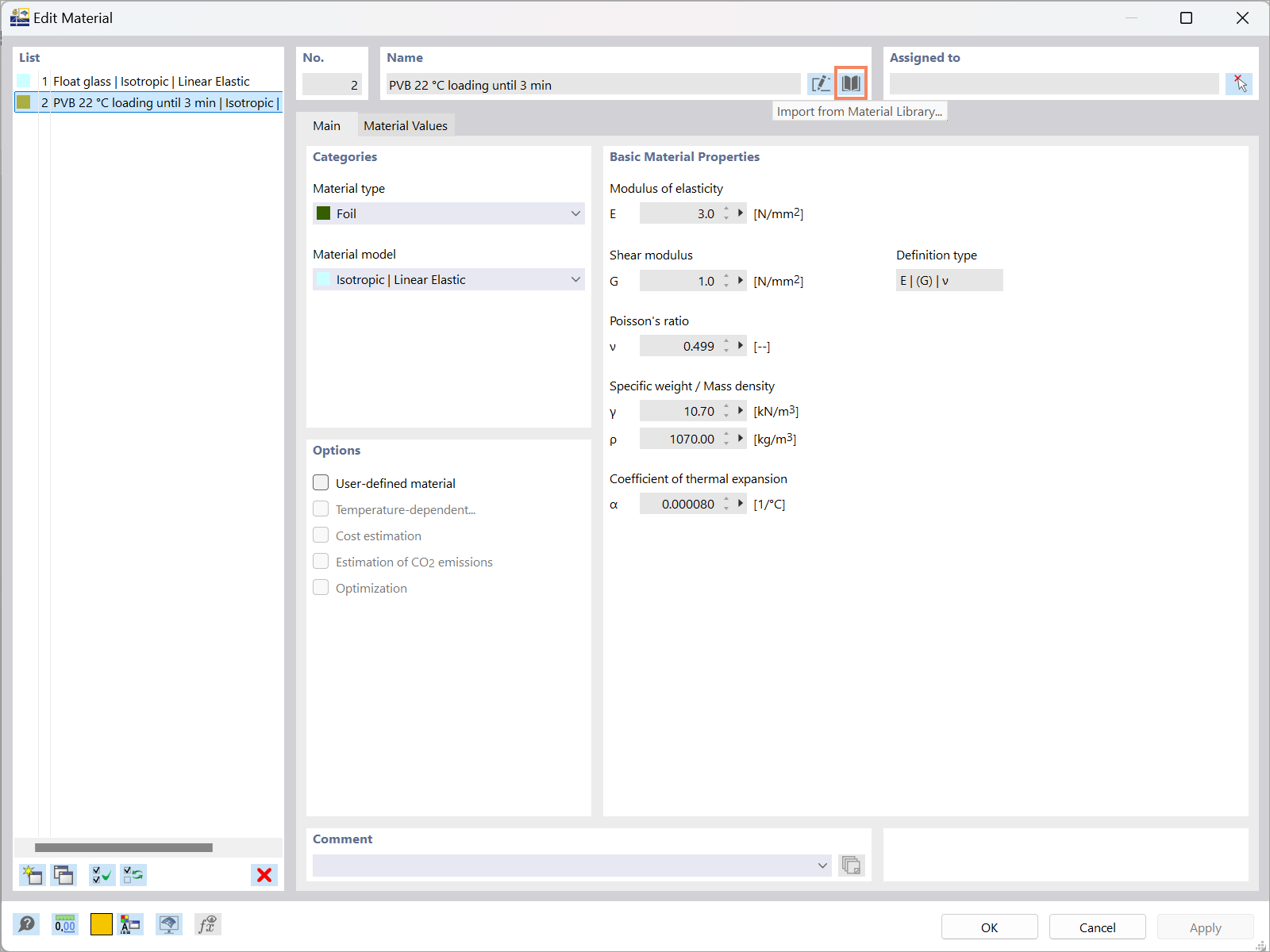
Obrázek znázorňuje proces definování materiálů relevantních pro skleněné konstrukce pomocí programu RFEM 6. Ukazuje rozhraní, kde mohou inženýři zadávat vlastnosti materiálů pro analytické účely ve stavebních projektech.
  • Nastavení materiálu
  • Skleněné konstrukce
  • RFEM 6
  • Analýza konstrukce
  • Materiály
Používá se v
  • Navrhování skleněných konstrukcí v programu RFEM 6: Přehled
Sdílet