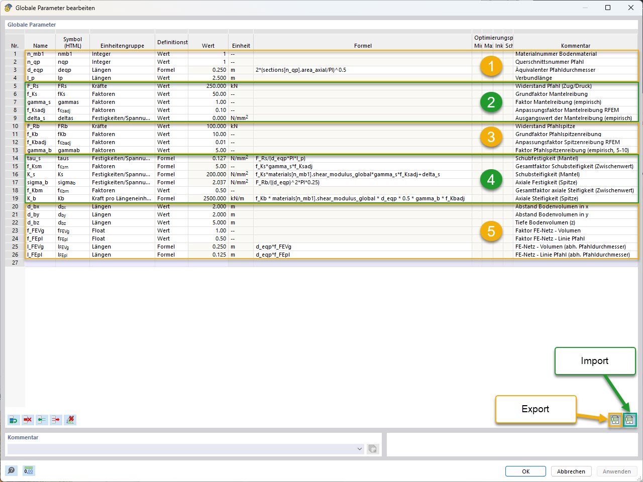
KB 001955 | Parametrické modelování pilot s empirickými únosnostmi podle Tschuchnigga | Globální parametry (se seskupením a označením importu/exportu)
KB 001955 | Parametrické modelování pilot s empirickými únosnostmi podle Tschuchnigga | Globální parametry (se seskupením a označením importu/exportu)
22.5.2025
056824

KB 001955 | Parametrické modelování pilot | Globální parametry (se seskupením a označením importu/exportu)

KB 001955 | Parametrické modelování pilot s empirickými únosnostmi podle Tschuchnigga | Globální parametry (se seskupením a označením importu/exportu)

  • Geotechnická analýza
  • Pilota
  • Odpor piloty
  • Globální parametry
Používá se v
  • Parametrické modelování pilot s empirickými odolnostmi pilot podle Tschuchnigga
Sdílet