Pomocí globálních parametrů je možné zjistit potřebné hodnoty na záložce Typ odporu piloty v závislosti na geometrii pilota a vlastnostech půdy. Příklad použitý v tomto příspěvku zjednodušeně předpokládá jednotnou půdu a pro výpočty používá empirické určení podle Tschuchnigga [1]. Další informace o práci s typem prutu pilotou najdete na následujících odkazech.
- Online manuály RFEM 6 | Geotechnická analýza | Teoretické základy | Konstrukční prvek Pilota
- Online manuály RFEM 6 | Geotechnická analýza | Základní objekty | Pruty
- KB 1924 | Modelování pilot v programu RFEM 6: Podrobný úvod
Následující model se skládá z objemu půdy ve 3D s integrovaným prutem typu "pilota". Je třeba poznamenat, že pro zjednodušení byl předpokládán lineárně elastický materiálový model půdy. Pro pevnosti a odpory pilota byla uvažována konstantní rozdělení a odpory 250 kN (plášť) a 100 kN (špice).
Parametrizace
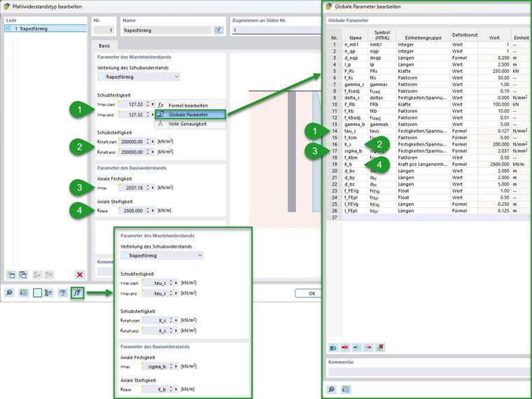
Byla provedena důkladná parametrizace. Ukazuje to následující obrázek, který znázorňuje použité globální parametry. Navíc je zde uvedeno seskupení (čísla 1 až 4) a označení možností pro import a export globálních parametrů.
Seskupení:
- Obecné vstupní hodnoty (číslo materiálu/profilu půdy/pilota a jejich délky spojení a rozměrů objemu půdy)
- Parametry sítě MKP (půda/pilota)
- Vstupní hodnoty pro odpory piloty
- Vypočtené parametry odporu pro plášť/spičku piloty
Odpory pilot, vypočítané zde v bodě 4, mohou být zadány do příslušných vstupních polí jako globální parametry na záložce Odpor piloty. Toto je znázorněno na následujícím obrázku. Pro kontrolu se doporučuje prostřednictvím tlačítka "Zobrazit vzorce" zkontrolovat vstup.
Výpočet
Výpočty odporů pilot probíhají, jak je ukázáno v části Teoretické základy v příručce. Online manuály RFEM 6 | Geotechnická analýza | Teoretické základy | Konstrukční prvek Pilota Protože v tomto příkladu byl zvolen kruhový průřez piloty, odpovídá ekvivalentní průměr tomuto průměru. U jiných typů průřezů jej lze určit pomocí následujícího vzorce.
V závislosti na ekvivalentním průměru piloty lze nyní stanovit další parametry. To se týká především jemnosti sítě objemu půdy a osy přidružené ke pilotě. K tomu nabízí příručka pro typ prutu pilota doporučení pro síťování, které zde byla aplikována.
Online manuály RFEM 6 | Geotechnická analýza | Základní objekty | PrutyVýpočet smykové pevnosti lze provést přes délku spojení a ekvivalentní průměr z celkové smykové pevnosti. Toto je ukázáno pomocí následujícího vzorce za předpokladu konstantní smykové pevnosti a průřezu. V tomto příkladu vyplývá z celkového odporu 250 kN smyková pevnost přes plášť pilota 127 kN/m².
|
Fr,s |
Celková únosnost dříku pilíře (tření) |
|
deq |
Ekvinvaletní průměr piloty (kruhová plocha) |
|
lb |
Délka spojení piloty |
Smykový odpor je zde určen pomocí empirických vzorců podle Tschuchnigga [1]. Z různých faktorů a smykového modulu přilehlé půdy 40 N/mm² vyplývá konstantní smyková tuhost 200 N/mm². Pro zjednodušení a kontrolu lze z doporučených faktorů přizpůsobení vytvořit celkový faktor.
|
G |
Smykový modul přilehlé zeminy (z příčného Poissonova čísla a modulu pružnosti; modul pružnosti pro nelineární materiálové modely: jednoduchý (např. Mohr-Coulomb) primární zatěžování Eprim nebo vyšší řád (např. zpevněná zemina) Eur~5 x E(50),prim) |
|
Γs |
Součinitel přizpůsobení pro kmen pilot (empiricky; doporučeno: 1) |
|
Δs |
Počáteční hodnota tření pláště (empirická; doporučená hodnota: 0) |
|
fs,RF |
Nastavovací součinitel pro RFEM (doporučená hodnota: 0,1) |
|
|
Smykový modul podkladní vrstvy (ze smykového modulu a modulu pružnosti; Modul pružnosti pro nelineární materiálový model: jednoduchý (např. Mohr-Coulomb) počáteční zatížení Eprim nebo vyšší řád (např. zpevnění podloží) Eur~5 x E(50),prim) |
Určení axiální pevnosti na špičce pilota z celkového odporu lze také provést prostřednictvím ekvivalentního průměru piloty. V tomto příkladu vyplývá z předpokládaných 100 kN pevnost 2,037 N/mm².
Podobně jako u určení smykového odporu lze také určit axiální tuhost. Zde je výsledná hodnota 2500 kN/m.
|
G |
Smykový modul vlastní půdy (z Poissonova poměru a modulu pružnosti; Modul pružnosti pro nelineární materiálový model: Primární zatížení (např. Mohr-Coulombův) Eprim nebo vyšší řád (např. Hardening-Soil) Eur~5 x E(50),prim) |
|
Γb |
Přizpůsobovací součinitel pro špičku piloty (empirický; doporučeno: 5 až 10) |
|
$r_{eq}$ |
Ekvivalentní poloměr špičky piloty |
|
fb,RF |
Součinitel přizpůsobení v programu RFEM (doporučená hodnota: 0,01) |
|
req |
Ekvivalentní poloměr špičky piloty |
Výsledky
Zde získané výsledky poskytují náhled na chování pro typ prutu "pilota". Na následujícím obrázku jsou zobrazeny normálové síly v pilotě a hlavní smyková napětí v půdě ve dvou stupních zatížení. Vlevo je zobrazen stav před dosažením odporu pláště (méně než 250 kN zatížení). Na pravé straně stav těsně před celkovým selháním (méně než 250 kN + 100 kN). Jak je zde vidět, mění se chování nosnosti z kombinovaného přenosu zatížení pláštěm pilota a špičkou na čistý přenos dalších zatížení na špičce pilota.
Pro kontrolu chování nosnosti piloty se také doporučuje vytvořit výpočtový diagram. Na následujícím obrázku je to zobrazeno pro normálovou sílu prutu ve vztahu k uzlu špičky pilota k jeho podélnému posunu.
Možnost rozšíření
Pro vrstvení přilehlé půdy lze na záložce Typ odporu piloty zvolit pro distribuci smykového odporu "Měnitelný". Zde může být při vrstvení zadán proměnlivý odpor pláště. V takovém případě je třeba do předchozího příkladu zadat požadovaná materiálová čísla přilehlé půdy a určit smykové tuhosti pláště v závislosti na těchto číslech. Případně může být také výhodné uvažovat s neustálou smykovou pevností.