KB 001955 | Parametrické modelování pilot s empirickými únosnostmi podle Tschuchnigga | Parametrická únosnost piloty
KB 001955 | Parametrické modelování pilot s empirickými únosnostmi podle Tschuchnigga | Parametrická únosnost piloty
22.5.2025
056827

KB 001955 | Parametrické modelování pilot | Parametrická únosnost piloty

KB 001955 | Parametrické modelování pilot s empirickými únosnostmi podle Tschuchnigga | Parametrická únosnost piloty

  • Geotechnická analýza
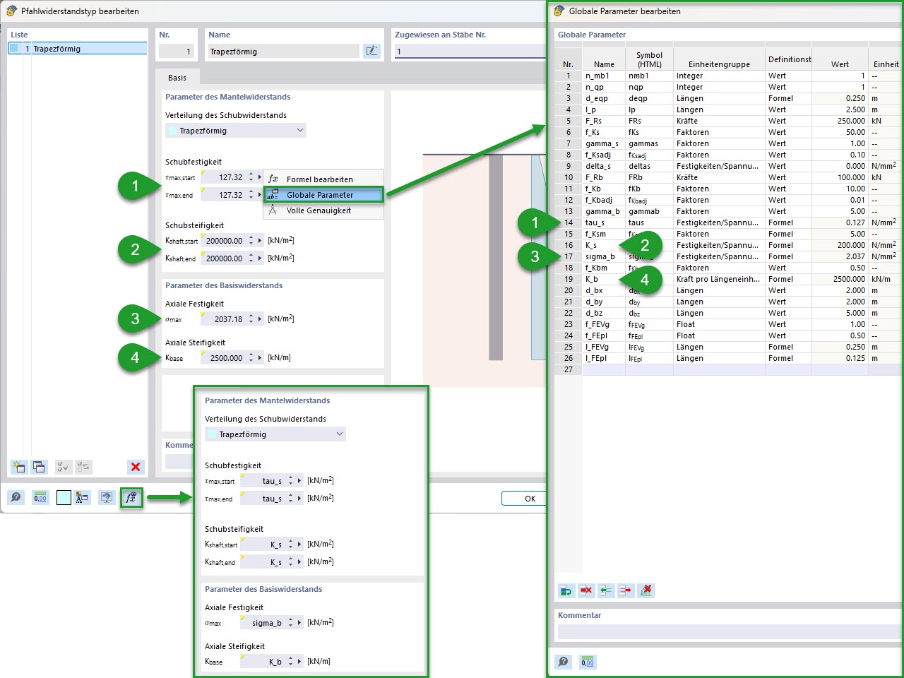
  • Pilota
  • Odpor piloty
  • Globální parametry
Používá se v
  • Parametrické modelování pilot s empirickými odolnostmi pilot podle Tschuchnigga
Sdílet