FAQ 005689 | Mohu v addonu pro posouzení ocelových konstrukcí navrhovat pruty s průřezy třídy 4 podle normy CSA S16?
FAQ 005689 | Mohu v addonu pro posouzení ocelových konstrukcí navrhovat pruty s průřezy třídy 4 podle normy CSA S16?
30.5.2025
057011
  • RFEM 6
  • Posouzení ocelových konstrukcí pro RFEM 6
  • Ocelové konstrukce
    • Statické konstrukce
    • Posouzení stability
    • CSA S16

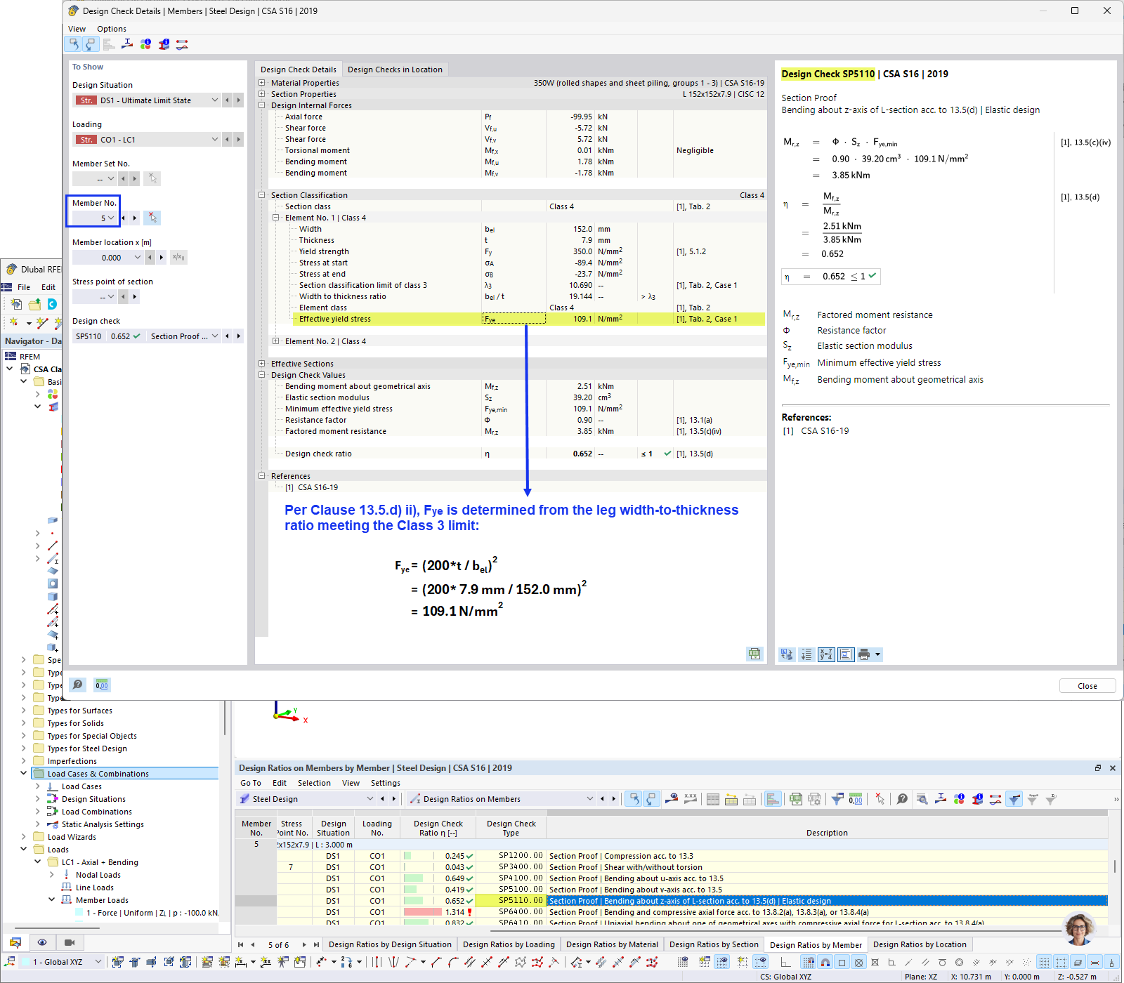
Výpočet účinného napětí v průřezu při dosažení meze kluzu

FAQ 005689 | Mohu v addonu pro posouzení ocelových konstrukcí navrhovat pruty s průřezy třídy 4 podle normy CSA S16?

  • CSA S16 třída 4
  • CSA S16
  • Ocelový průřez
  • Návrh třídy 4
  • CSA S16
Používá se v
  • Průřezy třídy 4 podle CSA S16
Sdílet