216x
005689
17.6.2025

Průřezy třídy 4 podle CSA S16

Mohu v addonu navrhování ocelových konstrukcí navrhovat pruty s profily třídy 4 podle normy CSA S16?


Odpověď:

Od verze RFEM 6.10.0009 lze navrhovat pruty s profily třídy 4 podle normy CSA S16 (2014 a 2019) [1].
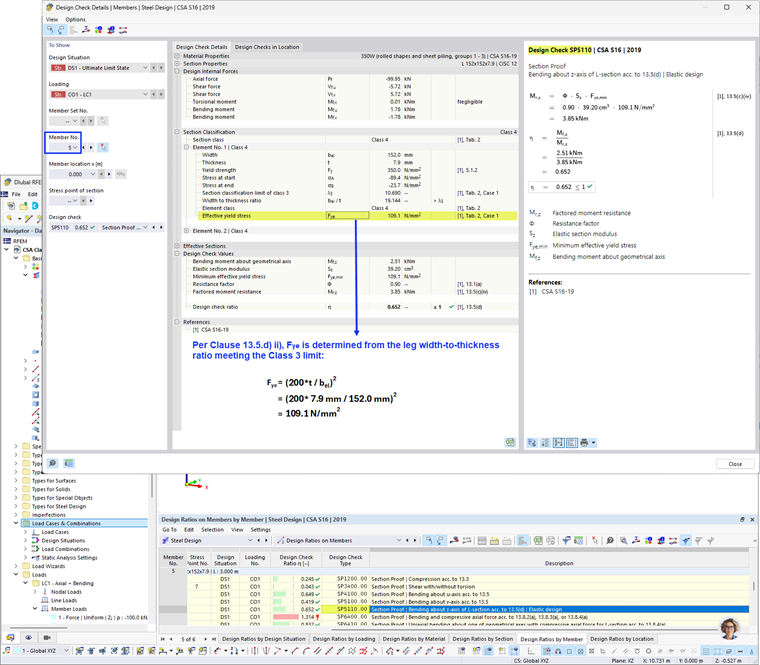
U prutů, u kterých jsou stojina i pásnice klasifikovány jako třída 4, se návrh provádí v souladu s normou CSA S136-16 [2].

Souhrn ilustrující použití návrhu pro různé průřezy třídy 4 je uveden na obrázku 1.

Obrázek 2 představuje příklad výpočtu momentové únosnosti Mr s použitím účinného průřezového modulu.

Obrázek 3 ukazuje příklad výpočtu momentové únosnosti s faktorem bezpečnosti, Mr, s použitím efektivního napětí na mezi kluzu.


Autor

Cisca je zodpovědná za školení zákazníků, technickou podporu a další vývoj programů pro severoamerický trh.

Reference


;