FAQ 005612 | Jak mohu definovat pohyblivé zatížení v programu RFEM 6?
FAQ 005612 | Jak mohu definovat pohyblivé zatížení v programu RFEM 6?
3.6.2025
057058
  • RFEM 6

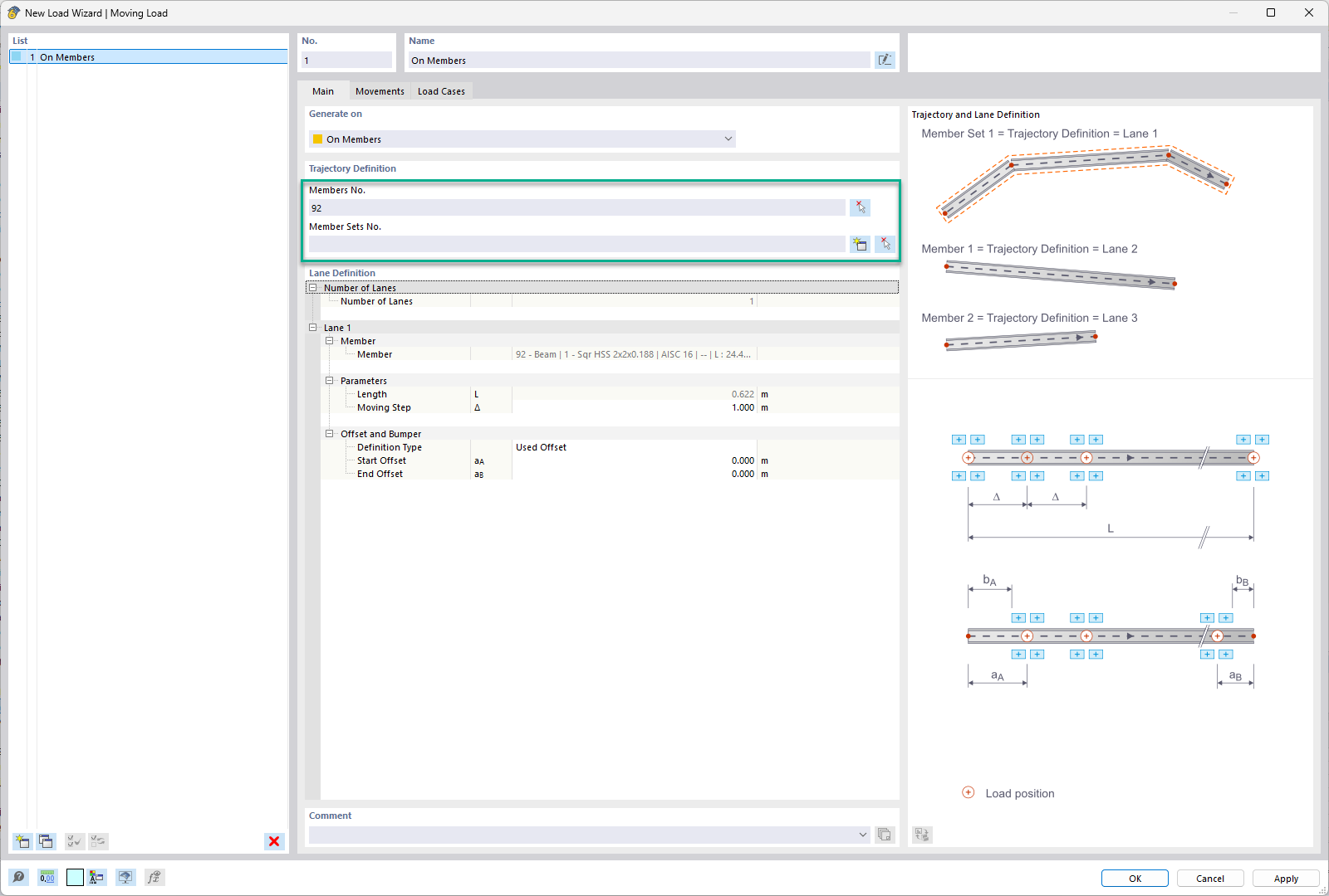
Výběr prutu nebo sady prutů - Pohyblivé zatížení

FAQ 005612 | Jak mohu definovat pohyblivé zatížení v programu RFEM 6?

  • RFEM 6
  • Statika a statika konstrukcí
  • Pohyblivé zatížení
  • Klouby na konci prutu
  • Uzlová uvolnění
  • Generátory zatížení
  • Liniová uvolnění
  • Zatěžovací stavy
Používá se v
  • Pohyblivá zatížení v programu RFEM 6
Sdílet