746x
005612
3.6.2025

Pohyblivá zatížení v programu RFEM 6

Jak mohu v programu RFEM 6 zadat pohyblivá zatížení?


Odpověď:

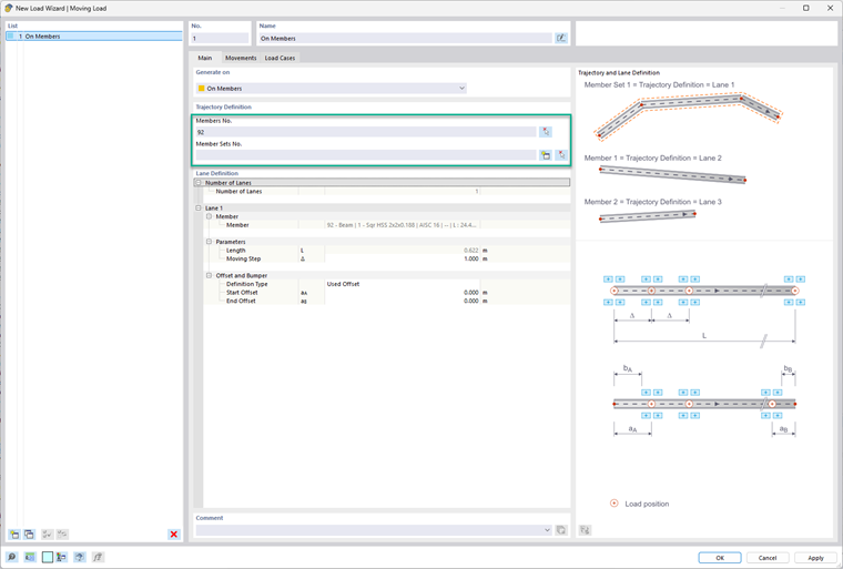
Pohyblivé zatížení najdete ve složce Generátory zatížení v Navigátoru Data nebo v nabídce Vložit. Po otevření dialogového okna se zobrazí rozevírací nabídka, ve které můžete vybrat, zda chcete pohyblivé zatížení aplikovat na plochu nebo prut.

Na záložce Základní údaje vyberte požadovanou plochu (plochy). Cesta zatížení musí být definována jako sada linií nakreslených v modelu. Dále určete počet pruhů, které chcete definovat. Pro každý pruh můžete definovat parametry spolu s odsazením a/nebo nárazníkem.


Pro prut nebo sadu prutů jednoduše vyberte pruty nebo sadu prutů, na které chcete pohyblivé zatížení aplikovat. V tomto dialogovém okně můžete také vytvořit sadu prutů pomocí tlačítka se zlatou hvězdičkou. V části Definice pruhu pak můžete zadat „Krok pohybu“ a odsazení. Pro referenci k těmto vstupům se podívejte na model na obrázku vpravo.
image@053172#
V poslední záložce, Zatěžovací stavy, se automaticky vygenerují potřebné zatěžovací stavy.


Autor

Alex Bacon je zodpovědný za školení zákazníků, technickou podporu a vývoj programů pro severoamerický trh.



;