FAQ 005701 | Jak si mohu uložit uživatelsky zadaný materiál do knihovny materiálů v RFEMu 6?
FAQ 005701 | Jak si mohu uložit uživatelsky zadaný materiál do knihovny materiálů v RFEMu 6?
30.6.2025
057600

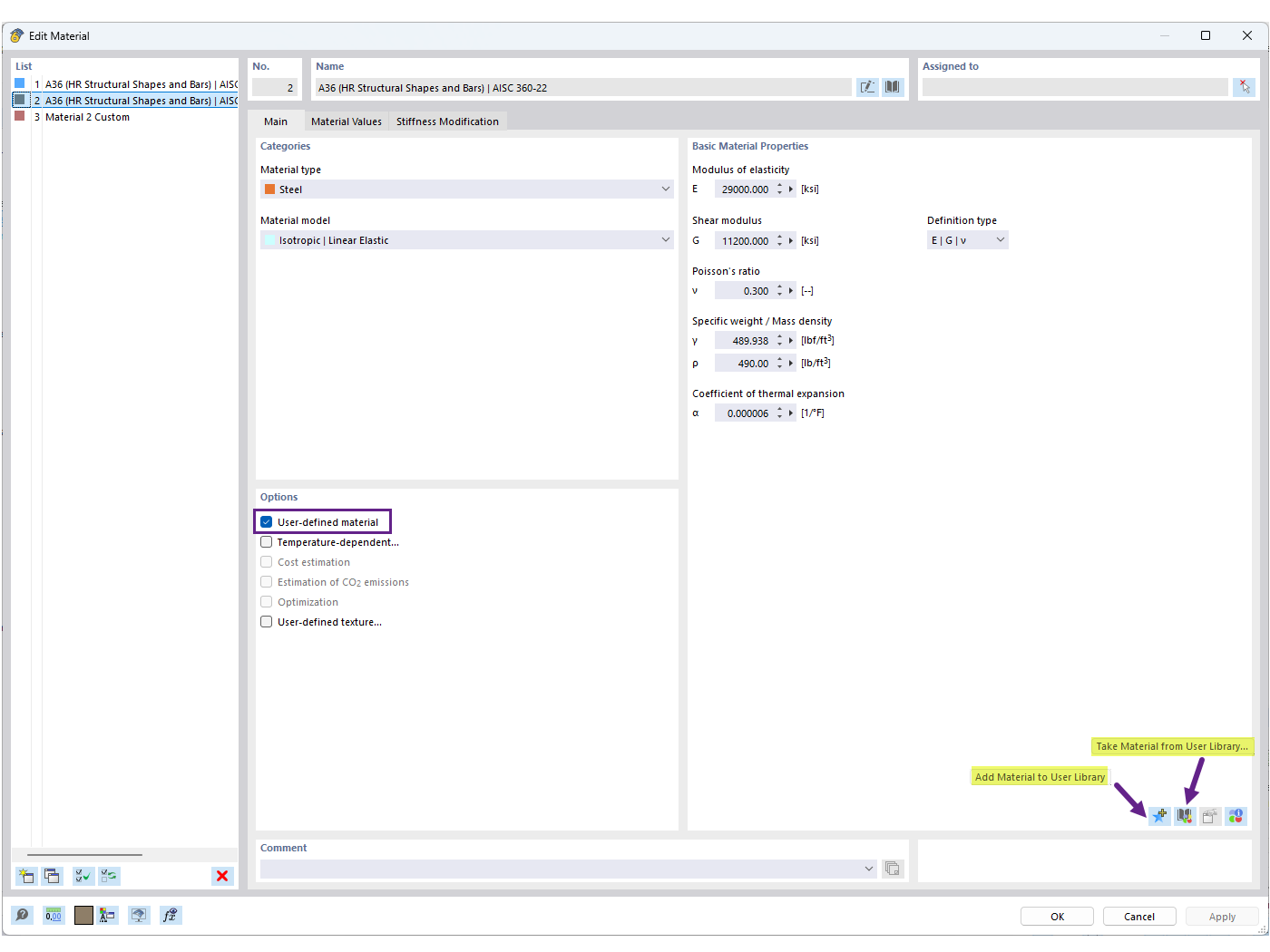
Uložení uživatelsky zadaného materiálu do knihovny

FAQ 005701 | Jak si mohu uložit uživatelsky zadaný materiál do knihovny materiálů v RFEMu 6?

  • Databáze uživatelských materiálů
  • Uživatelsky zadaný materiál
  • Knihovna materiálů
Používá se v
  • Uživatelská knihovna materiálů
Sdílet