166x
005701
30.6.2025

Uživatelská knihovna materiálů

Jak mohu uložit materiál definovaný uživatelem do knihovny materiálů v programu RFEM 6?


Odpověď:

Chcete-li uložit uživatelsky definovaný materiál v RFEM 6, máte dvě možnosti:

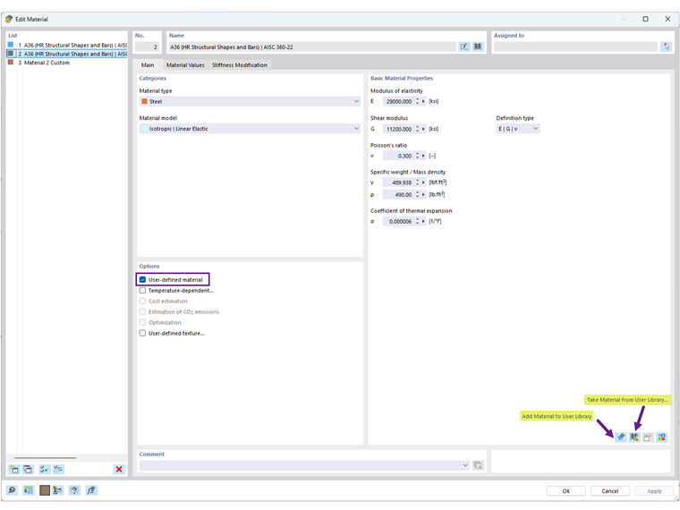
  1. Z dialogového okna Materiál: Upravte existující materiál nebo vytvořte nový, poté klikněte na ikonu "Přidat materiál do uživatelské knihovny" (Obrázek 1).
  2. Přímo v knihovně: Otevřete knihovnu materiálů a použijte možnost "Vytvořit materiál v uživatelské knihovně" (Obrázek 2).

Po uložení se vaše uživatelsky definované materiály zobrazí zeleně a budou k dispozici pro použití v jiných modelech.

Umístění databáze uživatelské knihovny materiálů lze najít v "Nastaveních programu". DBM soubor můžete také sdílet s jiným uživatelem pro použití na jiném počítači. Přijímatel by měl DBM soubor uložit ve složce určené nastavením cesty (Obrázek 3).


Autor

Cisca je zodpovědná za školení zákazníků, technickou podporu a další vývoj programů pro severoamerický trh.



;