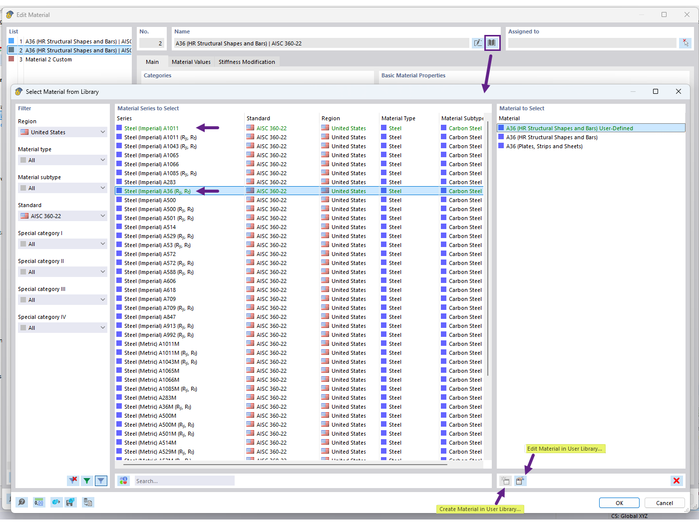
FAQ 005701 | Jak mohu v programu RFEM 6 uložit svůj uživatelsky zadaný materiál do databáze materiálů?
FAQ 005701 | Jak mohu v programu RFEM 6 uložit svůj uživatelsky zadaný materiál do databáze materiálů?
30.6.2025
057601

Vytvoření materiálu v uživatelské databázi materiałů

FAQ 005701 | Jak mohu v programu RFEM 6 uložit svůj uživatelsky zadaný materiál do databáze materiálů?

  • Databáze uživatelských materiálů
  • Uživatelsky zadaný materiál
  • Databáze materiálů
Používá se v
  • Uživatelská knihovna materiálů
Sdílet