KB 001966 | Posouzení na protlačení v programu RFEM 6 podle ACI 318-19 a CSA A23.3:19 | Část II
KB 001966 | Posouzení na protlačení v programu RFEM 6 podle ACI 318-19 a CSA A23.3:19 | Část II
11.7.2025
057735

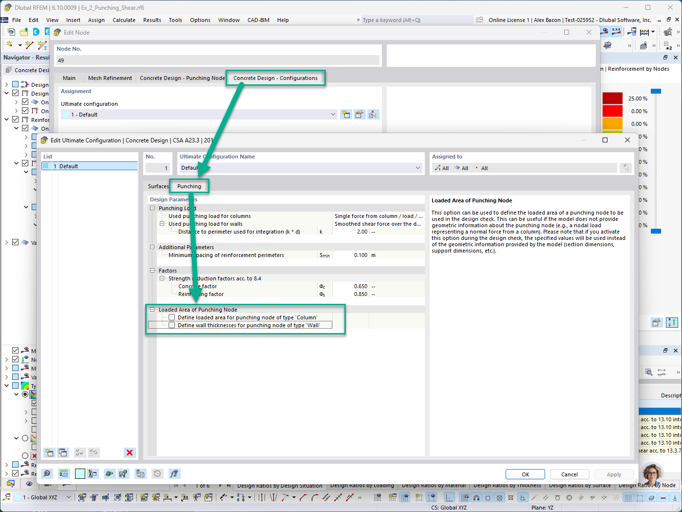
Posouzení železobetonových konstrukcí – slupen konfigurace – Zatížená oblast uzlu pro posouzení na protlačení pro ruční zadání sloupu a stěny

KB 001966 | Posouzení na protlačení v programu RFEM 6 podle ACI 318-19 a CSA A23.3:19 | Část II

Používá se v
  • Posouzení na protlačení v programu RFEM 6 podle norem ACI 318-19 a CSA A23.3:19 | Část II
Sdílet