576x
001966
14.7.2025

Posouzení na protlačení v programu RFEM 6 podle norem ACI 318-19 a CSA A23.3:19 | Část II

Tento článek popisuje nová vylepšení zavedená do posouzeni na protlačení u RFEM 6, která rozšiřují původní sadu funkcí diskutovanou v části I. Tyto aktualizace jsou v souladu s ustanoveními ACI 318-19 a CSA A23.3:19, což nabízí zlepšenou přesnost a širší návrhové schopnosti.

Co je nového

Byla implementována následující vylepšení, aby byla zvýšena přesnost a flexibilita kontrol děrového smyku:

  • Podpora pro ACI 318: Kontroly pevnosti v oboustranném (děrovém) smyku podle ACI 318-19 Sekce 22.6 jsou nyní k dispozici pro připojení desek a sloupů a podobné případy.
  • Podpora pro CSA A23.3: Kontroly pevnosti v jednostranném a oboustranném smyku podle CSA A23.3 Klas 13.3.2 jsou nyní zahrnuty.
  • Zohlednění smykové výztuže: Návrh děrového smyku nyní bere v úvahu smykovou výztuž, což vede k přesnějším a méně konzervativním výsledkům ve vyztužených oblastech. Dříve nebyla výztuž v oboustranném návrhu smyku zohledněna.
  • Rozšíření možností zadání pro výztuž: Uživatelé nyní mohou definovat oboustrannou smykovou výztuž přímo v uzlech, včetně vertikálních smykových prutů a hlavicových smykových trnů.
  • Rozšířené typy uzlů: Kontroly děrového smyku lze nyní provádět jak u sloupů, tak u stěn, které zasahují do desky. Rozměry sloupů nebo stěn lze zadat ručně a jsou použity pouze při kontrolách návrhu děrového smyku.
  • Rozšíření kontrol pevnosti: Software nyní vypočítává pevnost v děrovém smyku s výztuží i bez ní a oba soubory výsledků jsou zobrazeny v podrobnostech návrhu.
  • Kontroly shody s normami: Další kontrolní detaily a limitní kontroly jsou prováděny v souladu s ACI 318-19 a CSA A23.3-19.

Nové zadání pro oboustrannou smykovou výztuž

RFEM 6 nyní umožňuje přímé zadání oboustranné smykové výztuže v uzlech, což nabízí detailní kontrolu nad geometrií výztuže a zlepšuje přesnost výpočtů děrového smyku.
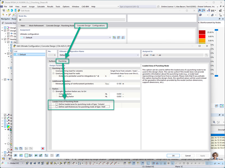
Chcete-li tuto výztuž definovat, upravte příslušný uzel a povolte Návrh pro děrování.


Poté přejděte na záložku Návrh betonu – Uzly děrování pro vytvoření nebo úpravu výztuže pro děrování.

V této záložce:

  • Můžete zadat materiál a velikost prutu (levá strana).
  • Můžete zvolit typ výztuže (pravá strana), a to mezi "Hlavicový smykový trn" nebo "Vertikální".

Další možnosti jsou plánovány pro budoucí vydání RFEM 6.


V záložce Umístění:

  • Zadejte počet obvodů (np).
  • Definujte počet hlavicových trnů na směr, na obvod.
  • Rozteč obvodu lze specifikovat jako faktor tloušťky povrchu nebo zadáním absolutních hodnot (S1 a S).
  • Grafický bitmap napravo zobrazuje každé zadání vizuálně pro lepší porozumění.


V záložce Návrh betonu – Konfigurace lze manuálně definovat zatíženou oblast uzlu děrování jak pro sloupy, tak pro stěny. To zahrnuje nastavení rozměrů průřezu sloupu nebo stěny zasahující do uzlu.

Poznámka: Když jsou tato manuální zadání aktivována, překrývají skutečnou geometrii modelu během kontrol návrhu děrového smyku. To umožňuje návrhářům simulovat vlastní nebo konzervativní předpoklady, kde je to třeba.


Pro vizuální zobrazení smykové výztuže v modelu přejděte na:
Navigátor zobrazení → Model → Typy pro beton

Tím se graficky zobrazí výztuž v uzlech, kde byl aktivován návrh děrového smyku. Na obrázku níže modré symboly představují definovanou smykovou výztuž pro děrování.

Rozšířené kontroly návrhu pevnosti děrování

Předchozí verze RFEM 6 prováděly kontroly smyku bez explicitního zohlednění smykové výztuže. Nejnovější vylepšení nyní nabízejí následující vylepšení:

  • Začlenění smykové výztuže do výpočtů: Program nyní začleňuje smykovou výztuž do výpočtů návrhu pevnosti v děrování, což poskytuje efektivnější a přesnější výsledky. Pro účely srovnání RFEM 6 stále provádí výpočet bez výztuže a oba výsledky jsou k dispozici v podrobnostech návrhu.
  • Kontroly detailování výztuže: Software nyní kontroluje normami schválené požadavky na detailování, včetně roztečí prutů, zakotvení a omezení výztuže podle ACI 318-19 a CSA A23.3:19.
  • Grafické zobrazení oblastí výztuže: Požadované (Av,req) a poskytnuté (Ap,prov) oblasti výztuže jsou nyní zobrazeny graficky v příslušných uzlech, což uživatelům pomáhá vizuálně potvrdit shodu s požadavky návrhu.

Příklad

Tato sekce demonstruje zjednodušený příklad návrhu děrového smyku modelovaného v RFEM 6 a porovnává jeho výsledky s ručními výpočty založenými na ACI 318-19.
Scénář:
Základový betonový blok vylévaný na místě pro vnitřní sloup zatížený soustředným axiálním zatížením. Návrh předpokládá, že děrový smyk určuje požadovanou tloušťku základové desky a smyková pevnost příspěvek výztuže je zanedbána.
Dáno:

  • Zatížené zatížení, Pu = 1 kip (tlak)
  • Návrhová norma: ACI 318-19


Krok 1: Určení efektivní hloubky (d)
Efektivní hloubka, d, se vypočítá odečtením betonové krycí vrstvy a poloviny průměru prutu od celkové tloušťky desky:

Krok 2: Určení kritického obvodu (bo)
Kritický obvod se nachází ve vzdálenosti d/2 od čela sloupu:

Krok 3: Určení kapacity smykového napětí děrování (vc)
Podle ACI 318-19 Tabulky 22.6.5.2 je nominální smykové napětí vc (bez výztuže) minimem tří výrazů:

Tyto mohou být pro zjednodušení upraveny:

Kde:
β je poměr dlouhé strany k krátké straně sloupu (nebo zatížené oblasti):

αs, pro vnitřní sloup podle ACI Sekce 22.6.5.3, se rovná 40:

Krok 4: Výpočet nominální smykové pevnosti děrování
Nominální smyková pevnost děrování se vypočítá jako:

Kde:
λ = 1,0 pro normotěžký beton (ACI 19.2.4.3)
λs, modifikační faktor velikostního efektu, je určen z Sekce 22.5.5.1.3:

Použitím těchto hodnot:

Výsledek:
Návrhová smyková pevnost děrování (φVc) bez smykové výztuže je 563,273 kipy.

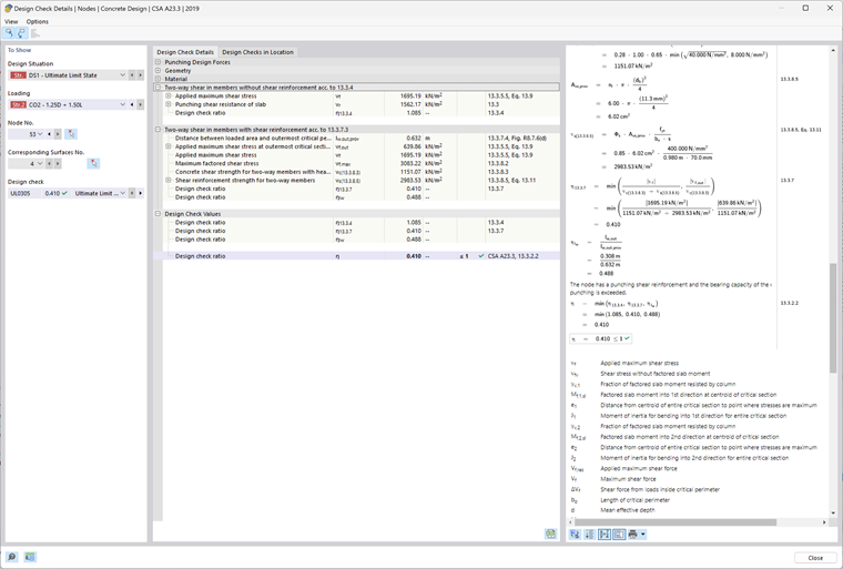
RFEM 6 – Betonový návrh – Výsledky

Níže je uveden výstup z kontroly návrhu v přídavku Betonový návrh v RFEM 6. Tyto výsledky odpovídají příkladovému modelu přiloženému na konci tohoto článku.
RFEM 6 zobrazuje pevnost v děrovém smyku vc jako hodnotu tlaku (ksi). Pro porovnání s analytickým výsledkem vynásobte tuto hodnotu kritickým obvodem (bo), efektivní hloubkou (d) a faktorem redukce pevnosti (φ).
Porovnání příkladu:
vc = 0,75 × 0,191 ksi × 156,5 in × 25,125 in.
vc = 563,27 kipy
Toto se shoduje s ručním výpočtem 563,27 kipy.


Závěr

S těmito nejnovějšími aktualizacemi nabízí RFEM 6 komplexní a normám vyhovující pracovní postup pro návrh děrového smyku podle norem ACI 318-19 a CSA A23.3-19. Klíčová vylepšení zahrnují:

  • Možnost definovat smykovou výztuž specifickou pro uzel
  • Vylepšenou přesnost kontrol kapacity zahrnutím výztuže
  • Podporu pro více typů výztuže, včetně vertikálních prutů a hlavicových trnů

Tyto funkce výrazně zlepšují flexibilitu modelování a spolehlivost návrhu.
Pro shrnutí počátečních nástrojů pro děrový smyk dostupných v RFEM 6 se prosím podívejte na část I této série.
Odkaz na posouzení na protlačení, část 1


Autor

Alex Bacon je zodpovědný za školení zákazníků, technickou podporu a vývoj programů pro severoamerický trh.

Odkazy
Reference


;