Kontrola dodržení detailních požadavků na výztuž pro posouzení na protlačení pro zajištění bezpečnosti konstrukce a shody s normou.
Kontrola dodržení detailních požadavků na výztuž pro posouzení na protlačení pro zajištění bezpečnosti konstrukce a shody s normou.
11.7.2025
057757

Navrhářské požadavky jsou ověřeny

Kontrola dodržení detailních požadavků na výztuž pro posouzení na protlačení pro zajištění bezpečnosti konstrukce a shody s normou.

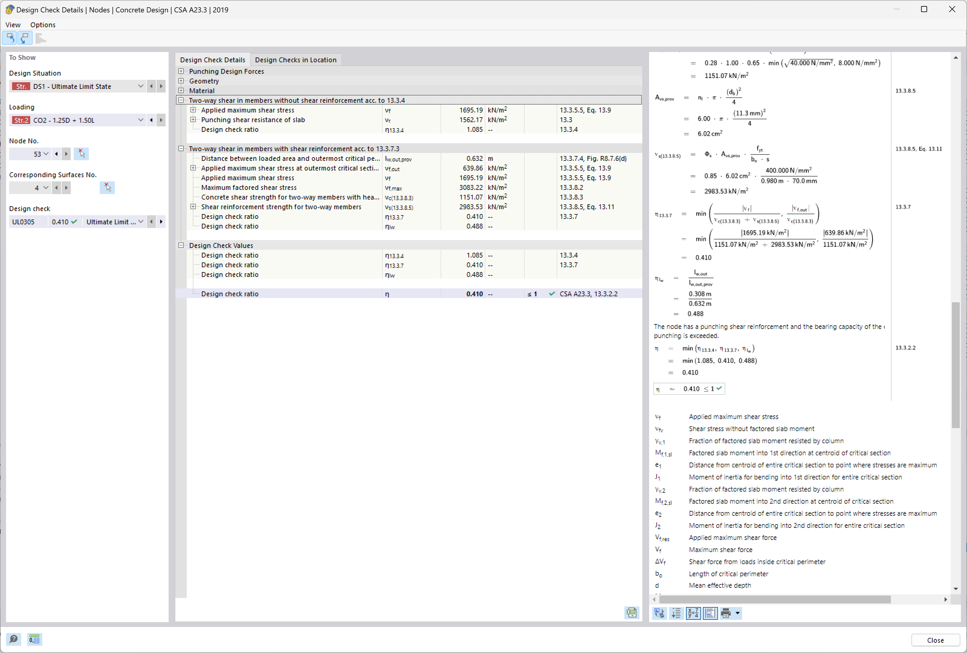
Obrázek analyzuje požadavky na smykovou výztuž při protlačení v betonových konstrukcích. Zaměřuje se na vyhodnocení konstrukčních požadavků pro zajištění souladu se standardy bezpečnosti konstrukcí. Tyto kontroly jsou zásadní pro integraci a umístění výztuže za účelem prevence poruch smyku v kritických oblastech. Takové analýzy zajišťují, že konstrukce může bezpečně a efektivně přenášet zatížení návrhem.
  • Protlačení
  • Výztuž
  • Spolehlivost konstrukce
  • Detailní požadavky
  • Dodržování
Používá se v
  • Posouzení na protlačení v programu RFEM 6 podle norem ACI 318-19 a CSA A23.3:19 | Část II
Sdílet