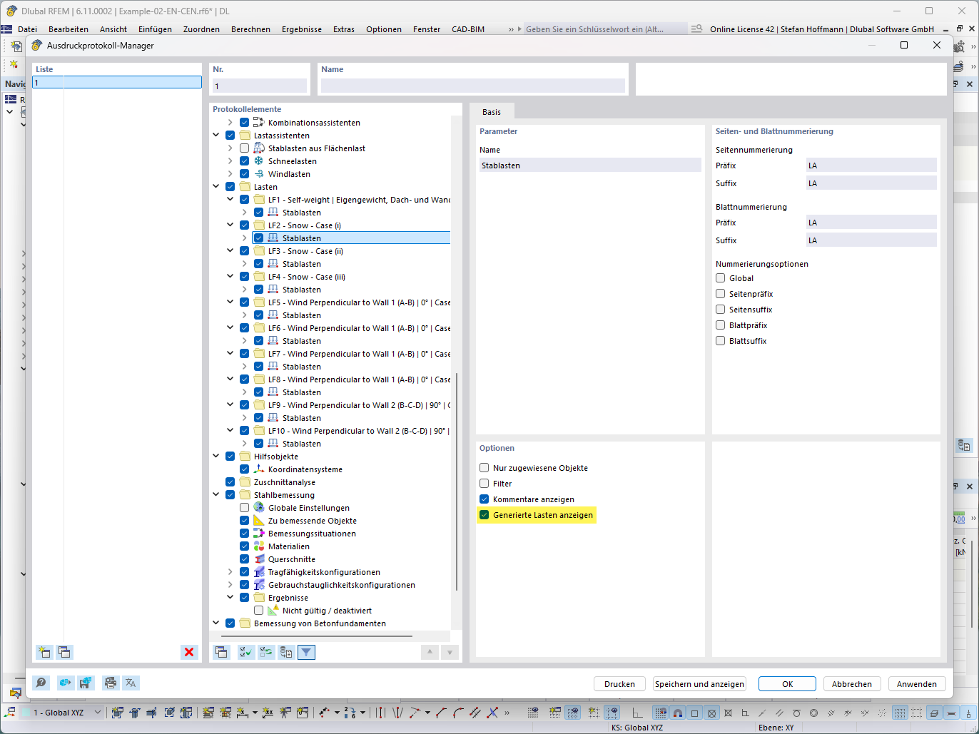
Zobrazení funkce pro generování zatížení v technickém detailním zobrazení.
Zobrazení funkce pro generování zatížení v technickém detailním zobrazení.
15.7.2025
057789
  • RFEM 6
  • RSTAB 9

FAQ 005711 | Generovaná zatěžovací pomocník – zobrazení generového zatížení

Zobrazení funkce pro generování zatížení v technickém detailním zobrazení.

Obrázek znázorňuje funkci zobrazení vygenerovaných zatížení, které jsou zobrazeny číselně a v technických detailech. Ukazuje podrobné rozložení zatížení v prostředí statické analýzy, vizualizující specifická zatížení na modelu.
  • Vygenerované zatížení
  • Technický detailní pohled
  • Výpočet zatížení
  • Model konstrukce
Používá se v
  • Generátor zatížení - Zobrazení generovaného zatížení
Sdílet